登录社区云,与社区用户共同成长
邀请您加入社区
包要求版本原因numpy==1.26.4多个依赖不支持 numpy 2.xvuer==0.0.60与 televuer 配套==2.13.03.x 移除了 Flagpinocchio==3.1.0IK 求解器版本要求不是一个简单的 demo,而是一个完整的遥操作系统原型:XR输入 + 视频回传 + 双臂IK + 灵巧手 retargeting + DDS控制 + 数据录制,每一层都有对应的模块。
Google I/O 2026聚焦AI生态整合,推出Gemini 3.5 Flash(性能超越3.1 Pro,成本降40%)、24/7全时Agent Spark和Android XR眼镜($499)。搜索完成25年来最大升级,开发者工具全线更新。Google战略从模型能力转向生态构建,通过硬件、软件和服务深度整合建立壁垒,对OpenAI、Meta等竞品形成全面竞争压力。
Google I/O 2026亮点速览 谷歌开发者大会发布多项重磅产品: Gemini 3.5 Pro(代号Cappuccino)编程能力达GPT-5.5的92%,成本仅1/15-1/20; Android XR智能眼镜(499美元起,<80g)配备Micro-LED屏和实时视觉AI; Gemini Spark全时Agent支持自动邮件管理、购物等任务; Aluminum OS(三系统融合)将于Q
模拟老人呛咳、过敏等突发状况,训练应急处置流程。恒点AI+XR老年基础护理智慧实训室的建设,实现了高危场景“放心练”、抽象知识“直观学”、复杂技能“精准评”,不仅显著提升了学生的临床评判性思维与应急处置能力,更培养了深厚的老年人文关怀素养,为职业院校服务区域智慧康养产业升级、输送高素质护理人才提供了有力支撑。恒点打造的AI+XR老年基础护理智慧实训室,以“AI数据驱动、XR情境赋能”为核心,融合人
Google I/O 2026大会将发布三大重磅产品:Gemini 4.0(3-5万亿参数、10M上下文)、Android XR智能眼镜(<80g、$499)和Aluminum OS三合一操作系统,标志着Google向"AI原生重构"的质变。Gemini 4.0在多模态、长上下文和实时搜索方面超越GPT-5.5,Android XR眼镜整合本地与云端AI处理,Aluminum OS统一移动、桌面和
Google I/O 2026即将开幕,Gemini Enterprise Agent Platform剑指Claude企业市场,Android XR智能眼镜定义下一代交互,AI Mode搜索从「链接分发」转向「答案分发」。深度解读谷歌如何用Agent重构全线产品。
Google I/O 2026前瞻:Gemini 4.0、智能眼镜与操作系统大整合 Google I/O 2026大会(5月19-20日)将迎来三大重磅发布:1)Gemini 4.0大模型,参数规模预计达3-5万亿,10M tokens上下文窗口,深度整合至新操作系统;2)Android XR智能眼镜,重量不足80g,消费级定价,搭载Gemini 4.0实现实时视觉理解;3)Aluminum OS
当前云XR算力底座正从集中式向“云端训练-边缘推理-终端交互”的协同范式演进,通过异构算力融合、实时渲染优化及隐私保护技术,支撑教育、工业、医疗等场景的规模化应用。CPU+xPU(如GPU/昇腾NPU)融合架构成为主流,满足训练与推理场景的多元需求,例如鲲鹏AI+方案构建AI时代算力底座。云端:承担高复杂度渲染与大数据处理,依托AIDC(人工智能数据中心)提供智能算力,2024年中国智能算力增速
SmartAgent XR 是一款融合智能体技术与扩展现实(XR)的创新研究平台,旨在为科研人员提供沉浸式研究体验。平台采用多智能体系统架构,支持智能协作与实时学习,并集成XR功能实现虚拟与现实的无缝交互。核心功能模块包括智能任务管理(动态分配与优化)、数据分析决策支持
Android XR是Google专为头戴设备和智能眼镜开发的操作系统,定位类似于Android对手机的角色——为AI终端提供统一的软件平台。维度说明支持设备AR眼镜、VR头显、AI眼镜核心能力实时翻译、位置记忆、无手机独立使用AI整合深度集成Gemini,支持实时多模态理解开发者生态基于Android,开发者迁移成本低Google I/O 2026可能是近年来最值得期待的一届——不是因为概念有多
GB/T 46237-2025《信息技术 数字孪生能力成熟度模型》已于2026年5月1日实施。标准提出五级成熟度、三类能力域和十个能力子域,为数字孪生系统规划、建设、评估和持续优化提供统一标尺。
AR技术凭借虚实融合、即时交互特性,可将分拣信息叠加于现实场景,为工人提供直观指引,其中AR眼镜能解放双手,完美适配仓储持续移动、高频操作的作业需求,成为优化分拣环节的核心方向。工人佩戴眼镜后,视线聚焦即可触发扫描识别,结果实时叠加于AR视野,实现“所见即识别”,从源头减少错误并解放双手。导航功能简陋,无法适配仓储复杂动态环境;方案采用终端设备+核心算法+系统集成三层架构,以AR眼镜为核心交互终端
基于深度强化学习的混合动力汽车能量管理策略 ,混动汽车能量管理模型,混合动力汽车能量管理1.利用DQN算法控制电池和发动机发电机组的功率分配2.状态量为需求功率和SOC,控制量为EGS功率t913.奖励函数设置为等效油耗和SOC维持4.可以将DQN换成DDPG或者TD3嘿,各位汽车技术爱好者们!今天咱们来聊聊超火的混合动力汽车能量管理。混动汽车可是当下汽车领域的热门,它结合了燃油发动机和电池电机的
这期教程我将会介绍 Unity Meta XR SDK 中提供的快捷配置开发工具分别是 Building Block,Quick Action 和 OVRCameraRigInteraction。使用快捷开发工具能够快速地配置出 SDK 中的一些功能,省下了手动配置的时间,能够大大地加快开发速度,降低开发难度。
但是不同的是,大家的Superuser不同(超级用户不同)中,也是有权限控制的,其控制逻辑和。所以遇到此问题的同学,请确保你的。文件系统的完全一致。
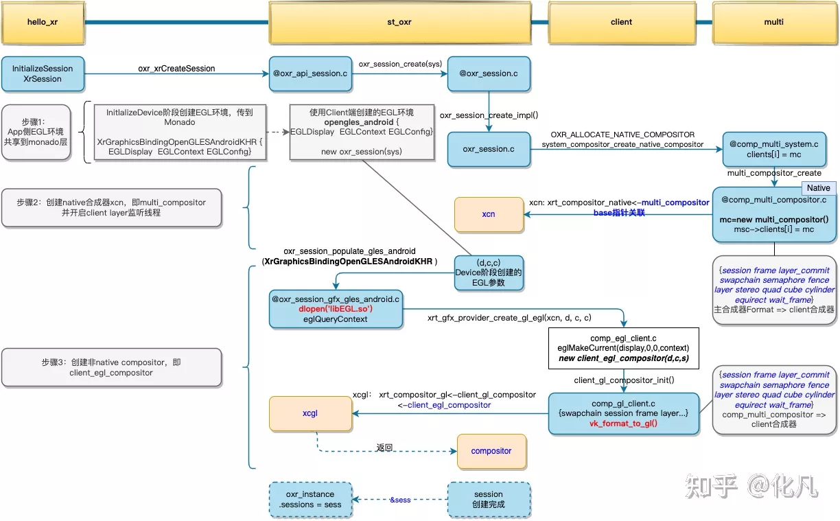
openxr runtime Monado 源码解析 源码分析:CreateSwapchain 画布 HardwareBuffer共享纹理 渲染线程 xrEndeFrame comp_renderer
在查看hadoop中hdfs前端页面时,对文件夹或者文档进行删除操作时报错误,Permissiondenieduser=dr.who,access=WRITE,inode="/output"rootsupergroupdrwxr-xr-x.保存后退出,重新启动集群,即可在前端页面中进行删除操作。是因为当前用户缺少相关权限。......
搭建Hadoop HA集群时,遇到的问题:Permission denied: user=dr.who, access=WRITE, inode=“/“:hadoop:supergroup:drwxr-xr-x 即在HDFS提供的网页上新建文件等其他操作、Linux系统的hdfs fs -mkdir /input 等其他操作时,提示报错,不能实现操作解决方法:采用在Linux系统编辑opt/ha/
VisionDispensingUI 是一套基于 WPF 技术构建的工控视觉点胶系统桌面端 UI 解决方案,采用 MVVM(Model-View-ViewModel)架构实现前后端数据绑定,整体遵循 .NET Framework 4.5.2 框架开发规范。系统核心聚焦于工业场景下的视觉定位、点胶参数配置、轨迹示教与数据统计等核心业务,除柱状图展示模块采用第三方开源控件(LiveCharts)外,其
MATLAB/Simulink汽车电动助力转向模型EPS模型模型包括整车二自由度模型,eps模型,上下转向柱模型,包括公式,整车参数,匹配计算,word文档,模型,使用说明电动助力转向系统控制系统电动助力转向系统被控系统逻辑门限值控制算法控制策略软件在环仿真测试详细计算步骤,公式搭建过程,仿真分析结果资料齐全,参数具备,完整过程。在汽车工程领域,电动助力转向(EPS)系统极大地提升了驾驶的舒适性与
基于脉振高频电流注入的永磁同步电机无感FOC1.采用脉振高频电流注入法实现零低速下无感起动运行,相比电压注入法可以省去电流反馈中的两个低通滤波器;2.相比高频电压注入,估计系统的稳定性不受电机定子电阻、电感变化以及注入信号频率的影响,稳定性更高;3.可实现带载起动和突加负载运行;提供算法对应的参考文献和仿真模型送PMSM控制相关电子资料。在永磁同步电机(PMSM)的控制领域,无感控制一直是研究的热
近日三星推出了首款 Galaxy XR 设备,这是第一款基于 Android XR 的 Android 设备,而 Android XR 是为下一代耳机和眼镜推出的新操作系统。
她强调,昇腾坚持“硬件开放、软件开源、使能伙伴、发展人才”的战略,通过开放CANN异构计算架构和MindSpore等工具链,与伙伴共建繁荣生态,致力于为千行百业的AI应用提供澎湃动力,并成为全球AI算力的第二选择,为AI+XR的宏大叙事提供坚实支撑。华为将秉持开放、合作、共赢,携手江西及全球伙伴,夯实数字底座,繁荣产业生态,共同迎接空间计算时代的到来,智启一个虚实融合、充满无限可能的“新视界”。华
关键词:一致性算法;直流微电网;下垂控制;分布式二次控制;电压电流恢复与均分;非线性负载;顶刊复现,有意者;本模型不,运行时间较长耐心等待主题:提出了一种新的基于一致性算法的直流微电网均流和均压二级控制方案,该微电网由分布式电源、动态RLC和非线性ZIE(恒阻抗、恒电流和指数型)负载组成分布式二级控制器位于初级电压控制层(下垂控制层)之上,并利用通过与邻居通信来计算必要的控制动作除了表明在稳定状态
今天聊的这个模型,用的是三段式寻优控制的变步长策略,效果确实不错,尤其在云层飘过、光照忽明忽暗的场景下,跟踪曲线稳得一批。有意思的是,有些实现还会动态调整这些阈值,比如根据当前光照强度缩放——毕竟同样的 dP/dV,在1000W/m² 和 200W/m² 下意义完全不同。delta 太大,到了MPP附近又会“刹不住车”,来回振荡,效率反而下降。光伏MPPT最大功率点跟踪,变步长电导增量法,包括变步
Comsol仿真等离子体空气反应框架(无模型),40多种详细氧气,氮气,氦气反应。碰撞截面数据查询,迁移率扩散系数查询,速率系数、汤森系数求解,bosig+。可自行选取反应在等离子体研究领域,Comsol 是一个功能强大的工具,即使在没有具体模型时,我们也能借助它构建一个深入探索等离子体空气反应的框架。今天就来聊聊这个基于 Comsol 的等离子体空气反应框架,特别是涉及到 40 多种氧气、氮气、
云XR平台完成了算力调度、渲染、推流、编码和用户管理等工作,彼真科技专注在内容制作与实现上。
复旦大学博士生在《Nature》发表裸眼3D显示技术突破,采用深度学习实现超宽视角无眼镜3D显示。该技术与XR领域的注视点渲染有异曲同工之妙:通过RGB-D双目定位(类似眼动追踪)获取用户视线数据,动态优化显示资源分配(动态SBP利用)。两者都采用"感知导向的资源分配"策略,分别解决光学带宽不足和GPU算力有限的问题。这一共性揭示了在硬件瓶颈下,基于人类视觉特性的智能资源分配是
6月15日,由平行云联合首都在线共同主办,中关村软件园协办,以“XR云新未来|弹性算力赋能可交互、沉浸式商业实践”为主题的XR行业交流盛会在北京成功举办。
大型科技股方面,Meta(META.US)涨2.03%,亚马逊(AMZN.US)涨0.81%,微软(MSFT.US)涨0.61%,英特尔(INTC.US)跌4.50%,特斯拉(TSLA.US)跌1.81%,英伟达(NVDA.US)跌1.40%,苹果(AAPL.US)跌0.87%,谷歌-A(GOOG.US)跌0.31%。目前,全球发射服务与太空系统领军企业火箭实验室公司Rocket Lab(RKLB
ABAQUS有限元模型:地基承载力模型。使用abaqus模拟了矩形基础在土体中的承载力分析,包括建模过程和模型文件。最近在做矩形基础的地基承载力分析,感觉这个过程还是挺有意思的。虽然不算特别复杂,但作为ABAQUS建模的一个典型场景,还是可以详细分享一下我的建模过程和一些心得。首先,为什么要分析地基承载力呢?这个问题其实和建筑结构的安全性息息相关。简单来说,就是我们要保证建筑物的重量不会让地基发生
宝藏库通用模型默认用的是mm-kg-s,所以RHO=7.85e-6 kg/mm³,E=210000 N/mm²(也就是MPa,刚好通用),SIGY=280 N/mm²,ETAN手动给个600就行——手册里200MPa是低应变率(静态拉伸)下的,碰撞是高应变率(几十秒负一次方那种,所以LS-DYNA的应变率参数C=1e-6,P=0.5也是默认的Cowper-Symonds模型参数,新手别改,Q235
【模型概况】comsol激光熔覆熔覆层提取【基本原理】激光直接沉积程中,快速熔化凝固和多组分粉末的加入导致了熔池中复杂的输运现象。热行为对凝固组织和性能有显著影响。通过三维数值模型来模拟在基体上进行Sn粉熔覆。通过瞬态热分布可以获得凝固特征,并预测凝固组织的形貌和规模。可以得到温度梯度、相变、温度场等分布【软件工具】COMSOL5.6【学习资料】模型源文件【物理场一】流体传热,变形几何,层流,马兰
光伏储能虚拟同步发电机VSG讲解(一)——光储参与一次调频simulink仿真模型在电力系统领域,随着可再生能源的广泛接入,光伏储能虚拟同步发电机(VSG)技术愈发受到关注。今天咱们就先来聊聊光储参与一次调频的Simulink仿真模型。
基于MPC算法实现的车辆稳定性控制,建立了横摆角速度r、侧向速度、前后质心侧偏角动力学模型作为预测模型,同时考虑车辆的稳定性可通过控制车辆的侧向速度维持在一定范围内保证车辆的稳定性,因此在模型预测控制算法(MPC)中对车辆侧向速度进行软约束(soft constrain),同时对控制量前轮转角和制动压力进行硬约束,保证执行机构能够执行到;基于单轨模型对前后轮的侧偏刚度进行了估算,提升预测模型的精度
通过平行云的LarkXR实时云渲染技术,French Touch Factory将他们的高精度体积视频转化为跨平台流媒体内容,突破终端算力限制, 得以实现全息直播与实时交互体验。French Touch Factory用9台RGB-D相机阵列, 展示全息动态捕捉中期項目效果。平行云的实时云渲染技术为我们的合作伙伴French Touch Factory开启了影视级全息流媒体的创新路径。通过AI智能
摘要 扩展现实(XR)技术正推动人机交互向三维空间计算演进。本文综述了VR/AR/MR领域最新进展,涵盖光学显示(Pancake超短焦、SiC波导)、芯片算力(专用空间计算芯片)、人机交互(EMG肌电、眼动追踪)等核心技术突破,以及国际巨头布局与产业生态。重点分析了2025-2026年视频透视、电控液态透镜等创新如何解决设备重量、延迟、VAC等痛点,并探讨了生成式AI与XR融合带来的变革。研究表明
unityXR之VR开发
用手抓取物体,调整物体位置和大小等。
PicoXR中手柄射线与UI的交互本文将介绍在PicoXR中如何使用手柄射线与UI进行交互基本步骤开发Unity XR项目必不可少的要先右键点击Hierarchy面板XR-Room-Scale XR Rig 生成一个XR Rig对象,此对象下包含了主摄像头,左右手柄控制器等,一并创建的XR Interaction Manager(XR交互管理器)也是必不可少的。右键 XR-UICanvas 创建C
unity
开源非Web平台以下几个是非Web平台的项目,web平台的技术基础ARToolKit最早的开源AR库,全平台,已经废弃,包括早期的NyARToolKit,FLARToolKit等分支,就不一一列举了官网:http://www.hitl.washington.edu/artoolkit/ARToolKit5ARToolKit的新仓库,5.4版,全平台github:https://github.com
xr
——xr
联系我们(工作时间:8:30-22:00)
400-660-0108 kefu@csdn.net