登录社区云,与社区用户共同成长
邀请您加入社区
担心丢失 iPhone 上的重要联系人吗?或者正在寻找一种在 Mac 上管理和访问它们的简单方法?无论您是要升级设备、备份联系人,还是只是想要无缝同步,了解如何将联系人从 iPhone 同步到 Mac 都是至关重要的。值得庆幸的是,这比您想象的要容易。本指南将引导您了解三种简单的方法:iCloud、AirDrop 和 iReaShare iPhone Manager,帮助您选择最适合您需求的一种。
首次使用时设定授权天数“RunDAYs”,比如90天。系统会在授权日期接近倒数5天时,通过标签“Approaching_date”在HMI报警事件里输出付款提醒。倒数天数标签”DaysRemain“可在HMI显示倒计时。当授权日期达到时,标签“CurrentDay”接通,三菱PLC的M8034禁止所有输出(当然也可以在自己程序里做任意停机修改)。授权日期达到时,立即生成随机码,标签“Temp_Da
在深度解析完普林斯顿大学的 GEO 论文《GEO: Generative Engine Optimization》后,很多朋友问我:这些理论在实战中到底怎么落地?今天我不谈公式,直接通过实际案例,带大家拆解论文中最推崇的“高性能 GEO 变体”。这组策略在实验中对提升 AI 可见度的效果最显著,也是我们修改文案时最核心的四个“大杀器”
对于那些“独立开发者”以及没有多少专业背景的“草根企业”来说,iPhone给他们提供了一个很好的平台,帮助他们迅速开发并推广游戏。但是即使他们能在几个月内推出一款游戏,也并不意味这款游戏就能像《愤怒的小鸟》或《Tiny Wings》那样成功,或者能在拥有无数应用程序的App Store中大放光彩。前苹果游戏设计师格雷姆·迪瓦恩(Graeme Devine)非常了解iOS生态圈。以下是他对iPh
在Xcode中SVN如何使用不管是Web,iPhone和Mac的开发,SVN(Subversion),已经成为我每天开发中须臾不可以离的朋友,但是这个工具对于普通的个人开发者来说有点奢侈,如果不在互联网租用一台服务器(约7000元每年)的话,是很难享用那么方便的工具的。于是我们两年前做了一个SVN的平台,svn.w18.net,把我们在广州电信的服务器的Subversion服务器共
本文从个人开发者角度总结“个人 App 上架 iOS”的完整流程,涵盖账号、证书生成、IPA 构建方式、跨平台上传工具、App Store 信息填写与审核要求。通过云打包与命令行上传(如 Appuploader CLI),个人无需 Mac 也能完成 App Store 上架。
本文从技术角度解析“iOS 上架 H5 应用”的可行性及实现策略,包括 Hybrid 架构、原生增强、离线包方案、构建与跨平台上传方式(如命令行上传)、截图规范及审核常见风险(如 4.2、4.3)。适用于希望将 H5 项目合规发布到 App Store 的团队与个人开发者。
那么苹果签名的安全性如何呢,这个因类型而定,苹果签名主要分为官方签名和第三方签名,论安全性来说官方签名是最安全的,因为官方签名中的个人开发者账号和企业开发者账号都是需要经过严格审核的,只有符合规定的应用才能上架。签名的基本原理是基于公钥加密体系和苹果的数字证书机制,一般是开发者生成密钥对,然后获得证书,用私钥对应用签名,用户安装时,设备用苹果公钥验证证书和开发者公钥验证签名,以确保应用来自合法开发
本文详细介绍了将APP上架到苹果应用市场的关键经验,涵盖从个人开发者转向企业开发者的账号变更流程、如何避免BUG导致审核失败、隐私协议的必要内容及编写方法,以及如何与审核方有效沟通。适用于iOS应用开发者参考和避免常见坑点。
作为使用Unity3D引擎将近一年,并且已经有一个产品的程序。我总结一下这个引擎成功的几个地方:1.当其他引擎专攻PS3,XBOX360等主流成熟平台的时候,Unity3D敏锐的抓住市场潮流,专攻Web,Iphone等前沿小众平台,一键编译的理念也是做得最出色的。2.当其他引擎走大公司,大制作,面向大型团队路线的时候,Unity3D敏锐的抓住小团队,个人开发者,关注易用性,走薄利多销路线。3.当其
本文针对中小型开发团队和独立开发者面临的iOS应用安全问题,提供了实用解决方案。文章分析了混淆工具的必要性,比较了Ipa Guard、Swift Shield等常见工具的优缺点。根据不同开发场景(无源码外包、Swift自研、混合项目等)推荐了适用的工具组合,并详细介绍了从研发到运维的完整防护流程。建议优先保护核心逻辑、多工具组合使用,并持续迭代安全策略。通过源码保护+成品混淆+安全验证的组合方案,
个人(或公司)证书打包签名出来的 App ,是不能在所有设备上安装的。需要安装的用户,必须将设备的 UDID 告知开发者,由开发者将 UDID 添加到个人开发者证书中才能安装,并且最多只能添加 100 台设备的 UDID。不能,企业签名后的 App 可以直接发给用户安装,无需越狱,无需苹果账号,无需苹果审核。苹果签名从稳定上来讲选择人工技术签名的稳定要比较高,因为技术会对签名的进行严格的审核,过滤
转自: http://bbs.18183.com/Documents_iPhone/Thread-852.shtml不管是Web, iPhone和Mac的开发,SVN(Subversion), 已经成为我每天开发中须臾不可以离的朋友,但是这个工具对于普通的个人开发者来说有点奢侈,如果不在互联网租用一台服务器(约7000元每年)的话,是很难享用那么方便的工具的。于是我们两年前做了一个SV
看到自己在csdn上的第一篇iPhone笔记,发现自己已经做开发一年半了,现在已经不叫iPhone开发了,应该叫iOS开发了。先做了几个月个人开发者,后来去了一家房地产网站公司,干了半个月,跑去那家号称全国的最大的b2c,也是我自己犯贱,以前面试没成功,那次朋友又
本文从游戏工程角度解析“游戏上架 App Store”的完整流程,包括账号准备、签名体系、Unity/Cocos/UE 构建、IPA 跨平台上传(如 Appuploader CLI)、内购配置、截图与分级要求以及常见审核风险。适用于个人开发者、小型游戏工作室与跨平台团队。
然而,它也并非完全不受影响。此外,如果开发者在使用过程中存在违规操作,如滥用签名服务、过度分发应用等,或者签名服务提供商的证书出现问题,如证书被苹果吊销,都可能导致掉签。例如个人开发者在开发应用的初期阶段,需要在自己的几部测试设备上进行功能测试,超级签名可以方便地将应用安装到这些设备上,即使出现偶尔的掉签情况,也可以通过重新签名来解决,不会对开发流程造成太大影响。还有一些专业的行业应用,如医疗设备
本文转自 http://blog.csdn.net/zougangx/article/details/6074313对于个人开发者,你需要完成以下几个过程:申请一个Development证书 > 设置你的IPhone手机 > 创建一个App ID > 创建并下载安装一个Development Provisioning Profile。经过这几步,你写的程序就可以跑在自己的手机上了(否则只能
苹果签名通过签名商(第三方服务商)进行,主要适用于企业签名、个人开发者签名等场景,可绕过App Store审核直接分发应用。以下是具体操作流程及注意事项:
简介 操作系统:Mac OS X10.7.3, 开发平台:XCode4.3.2 首先需要注册一个苹果开发者帐号(https://developer.apple.com/),购买iPhone Develop Program(iDP) 个人开发者授权(99美元/年),才可创建证书请求CSR. 基本流程
本文选自《It’s Android Time——Google Android创赢路线与产品开发实战 》一书推荐序1无线互联不缺市场,缺的是应用。其原因,我在多年前就探讨过:应用的需求方和开发方分离。电脑应用的开发者往往是使用电脑最多的人,他们在使用过程中遇到了问题,自己就随手开发一个应用来解决,如果碰巧还能有巨大的商业价值,那当然更理想。于是,电脑上的应用(包括互联网上的应用)从来不存在匮乏的问题
揭秘App Store 为独立开发者提供参考2012-01-2910:310评论阅读数:388单独窗口打印放大字号缩小字号本文由独立开发商及Game Bakers联合创始人Emeric Thoa所撰,本文将通过查看App Store趋势及销售数据,为iOS游戏独立开发者提供帮助。编者按:本文由独立开发商及Game Bakers
文/刘智勇标签: Android OPhone 软件应用 框架开发 2010-03-02 11:34移动互联网是大家公认的即将到来的巨大金矿,从手机的硬体厂商,再到运营商,再到开发者,参与的企业和个人的数量和规模非常大,好不热闹。生态初步形成,不过这里参与者的主体角色却非常复杂,这不仅让个人开发者有些困惑,而且产业链领导者也如此的困惑。作为一个新生的巨大市场,从产业的上下流都还完全形...
本文系统讲解如何在 iOS 上架 App,包括开发者账号、证书生成、IPA 构建、上传工具选择与审核流程。通过云打包服务与跨平台的开心上架(Appuploader)命令行工具,开发者可在 Windows、Linux 或 macOS 完成全流程上架,适合跨平台团队与独立开发者参考。
本文转载自:苹果开发者账号和证书那些事 - 简书1、 苹果开发者账号有四种类型,分别是:个人开发者账号:99$一年,可以在AppStore上架,并且在app后面显示个人ID;每年最多只能添加一百个苹果设备对app进行真机调试;只要付费就可以申请;一般是个人使用或者小公司偶尔使用(AppStore显示的是个人名字,不是公司名)。企业开发者账号:299$一年,不可以在AppStore上架(所以也就不需
关于数据库获取UItouch的速度及惯性移动求高手指点上传App store流程怎么样在iPad上加微博我想在toolbar上放图片 怎么做?apple个人开发者不经过app store可以发布程序给朋友吗请问iphone开发里有没有RSA加密的库,谢谢
对于个人开发者,你需要完成以下几个过程:申请一个Development证书 > 设置你的IPhone手机 > 创建一个App ID > 创建并下载安装一个Development Provisioning Profile。经过这几步,你写的程序就可以跑在自己的手机上了(否则只能在虚拟机里面运行)。然后申请一个Distribution证书 > 创建并安装一个Distribution Provi
本文全面解析 iOS 上架费用的构成,包括苹果开发者账号、审核流程、上架工具与隐形成本。结合新版 开心上架(Appuploader)命令行工具,介绍在 Windows、Linux、macOS 环境下实现免 Mac 上架的低成本方案,适合个人开发者与团队节约上架成本参考。
本节向大家讲解一下Xcode中SVN的相关问题,主要有三部分,在这里和大家分享一下,看完本文你肯定有不少收获,希望本文能教会你更多东西,欢迎大家一起来学习Xcode中SVN方面的知识。下面是具体讲解。在Xcode中SVN如何使用不管是Web,iPhone和Mac的开发,SVN(Subversion),已经成为我每天开发中须臾不可以离的朋友,但是这个工具对于普通的个人开发者来说有点奢侈,如果
苹果开发者账号主要分为三种,第一种是个人开发者账号,会员费为99美元,用于个人开发者,将APP发布到苹果商店;第二种是公司开发者账号,会员费为99美元,用于以公司身份将APP发布到苹果商店,第三种是苹果企业开发者账号,会员费为299美元,用于企业内部测试和发布企业内部应用,第三种主要苹果为了方便企业的应用开发而设立的。
本文面向个人开发者,系统说明个人 HTTPS 的部署、证书自动续期、移动兼容与常见故障排查流程;并提供真机抓包的端到端取证方法(服务端 tcpdump + 设备侧 pcap 对比)。
这里面的关键词有:个人开发者账号,企业开发者账号,bundle ID,开发证书,发布证书(又叫“生产证书”),开发描述文件,发布描述文件,推送证书等…但是每个证书关联着一个开发者账号,也就是说,你只能使用这个证书开发这个账号底下的应用,它是通过bundle id来知道该应用是不是属于自己的账号。根证书就是根mac产生的证书,menber center上保存的那个证书就是根证书,它只能安装在创建它的
<br />对于那些“独立开发者”以及没有多少专业背景的“草根企业”来说,iPhone给他们提供了一个很好的平台,帮助他们迅速开发并推广游戏。但是即使他们能在几个月内推出一款游戏,也并不意味这款游戏就能像《Angry Birds》或《TinyWings》那样成功,或者能在拥有无数应用程序的App Store中大放光彩。<br />前苹果游戏设计师Graeme Devine非常了解iOS生态圈。以下
技术团队实测数据:通过fir.cc后台,10分钟完成签名到分发的全流程,用户安装耗时平均降低至1分28秒。支持实时生成带签名的IPA下载链接,完美解决个人开发者无法上架App Store的困境。立即体验高效分发:访问 fir.cc 注册即赠免费下载(有效期30天),专业技术顾问提供1对1配置指导。苹果生态的封闭性让应用分发成为技术门槛,今天我将从实战角度解析四种主流签名方案,并分享最高效的安装解决
串行外设接口(SPI)作为嵌入式系统中最核心的通信总线之一,凭借其高速、全双工、主从架构等优势,广泛应用于各类外设互联场景。本文将系统性地解析SPI总线在以太网模块组网、大容量Flash存储器读写控制以及AirLink高速无线通信协议中的集成与优化策略,全面展示其在现代电子系统中的多维应用能力。
http://www.kaixin001.com/repaste/157101_5403638988.html1、整体市场我准备写至少两篇。本篇为对iPhone的整体的看法。以后会写对中国AppStore市场的看法,市场销售的看法,和在中国开发的看法。先自我介绍。我从08年9月就开始做iPhone。之前做PC的软件,做得没有意思了,正好iPhone的S
摘要:OpenClaw一周使用体验与6大神技巧 作者分享了一周使用OpenClaw的体验,发现这个AI助手已经取代了Claude Code等工具。通过飞书直接操作的方式比传统IDE更便捷,作者还为其设置了幽默风趣的人设"小卡"。总结出6个实用技巧:1)本地文件管理(查找/整理/重命名文件);2)个人知识库管理(自动总结网页/Github/论文到备忘录);3)日程管理(通过微信截
添加到主屏幕后,打开时是全屏显示,没有浏览器的地址栏和工具栏,体验和原生App一样。早上地铁上,用手机访问Clawdbot,让Claude帮忙整理昨天的会议记录。现在主屏幕上有一个Clawdbot图标,点击就能直接打开,和原生App一样。iPad支持分屏,可以一边用Clawdbot,一边看文档或写代码。电脑在跑代码,用手机访问Clawdbot处理其他事情,互不干扰。用Clawdbot一段时间后,最
对我来说,Claude Code 不是“替我写代码”,而是让我把时间花在更值钱的地方:我把“写代码”变成“定义正确 + 快速验收 + 快速交付”。如果你也是做开发、做运维、做桌面支持的,我非常建议你试试这种工作流:先写验收清单,再让 AI 产出,再用日志和复现条件做迭代。你会发现效率提升真的不是一点点。⬆️ 返回顶部。
iPhone Mirroring
基类。支持普通读写以及固定长度读写。其中read、write方法是纯虚函数,子类必须重写。代码语言:javascriptAI代码解释public:实现了读固定长度代码语言:javascriptAI代码解释/*** @brief 读固定长度的数据* @param[out] buffer 接收数据的内存* @param[in] length 接收数据的内存大小* @return* @retval >0
本文围绕跨平台 App 安全展开,结合 Flutter、React Native、Unity 与 H5 混合应用的实际结构,详细说明在仅持有 IPA 的前提下,对 Native 代码、跨平台产物与资源进行处理的具体流程,并介绍 Ipa Guard 在统一完成跨平台成品包安全加固中的作用。
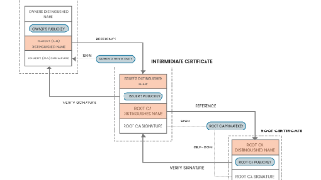
SSL/TLS认证流程与CA证书字段详解 摘要: 本文详细解析SSL/TLS认证流程与CA证书核心字段。主要内容包括: SSL/TLS认证流程概述:基于PKI体系构建信任链(根CA→中间CA→终端证书) 证书链验证机制:通过签名验证逐级建立信任关系 TLS握手流程详解:包含Client Hello、证书交换、密钥协商等关键步骤 CA证书字段解析:重点说明主题信息、签发者、有效期、公钥算法、扩展字段
文章详细解析了iOS应用安全的12个方面,如IPA包加壳、代码混淆、接口双向加密等,提供了实用建议和代码示例,增强应用 against 反编译和数据泄露。
iphone
——iphone
联系我们(工作时间:8:30-22:00)
400-660-0108 kefu@csdn.net