登录社区云,与社区用户共同成长
邀请您加入社区
本文分析了直播平台技术选型的关键问题,指出WebRTC P2P架构不适合大规模直播场景的原因。通过对比P2P和服务端转发两种架构的带宽消耗差异,说明P2P模式在观众数量增加时会导致主播端带宽不足。文章揭示了B站、抖音等平台采用RTMP推流+SRS服务器转发+FLV/HLS拉流的经典架构的原因,并指出WebRTC仅适用于连麦等特定场景。最后给出了务实的技术选型建议:RTMP推流+SRS转发+FLV拉
WebRTC 搞定了音视频流的传输。谁有权建房谁有权加入谁有权踢人旁观和发言有什么区别断线了怎么处理这些是信令服务器的活。这套自研协议只有 10 条左右信令,覆盖了远程帮办的全部业务场景。所有状态变更必须经过服务器——不是性能最优的方案,但状态一致性最高。政务场景不需要百万人并发,但绝对不能在通话中丢了状态。信令层的代码不复杂。复杂的是想清楚"每个状态下谁可以做什么"。这个想清楚了,代码是自然推导
在 Mediasoup 中, 的创建流程是一个涉及客户端与服务器端信令交互、资源初始化的关键过程,它是建立 WebRTC 媒体传输通道的基础。其创建流程可以概括为:客户端发起请求 -> 服务器端(Node.js 层)接收并处理 -> 转发至 C++ Worker 进程创建实际传输实例 -> 返回连接信息给客户端 。以下将详细拆解每个步骤,并提供核心代码示例。整个流程是信令驱动的,下图概述了从客户端
摘要: 传统文件传输方式常受限于大小、速度与隐私问题。拓文安全云盘的「免登录快传」采用WebRTC技术,实现浏览器点对点直传,避免文件经服务器中转,提升速度且无需注册。适用于临时大文件传输(如视频样片、合同),但不适合长期存储或严苛内网环境。支持自托管部署,确保数据隐私。操作简单:发送方创建链接,接收方扫码即收。需长期管理或权限控制可注册账号使用高级功能。
本文提出了一种基于RK3588S嵌入式平台的超低延迟视频流媒体系统,实现1080P@60视频在100ms内的端到端传输。系统采用全自研架构:前端通过Orange Pi 5(RK3588S)硬件完成MJPEG到H.264的高效转换编码;中间层使用自研轻量级流媒体路由器ZMS(CPU消耗仅1%)进行协议转换与多路分发;后端对接Go语言实现的多路WebRTC服务器。实测数据显示:RTSP直接拉流+硬解码
OpenAI 的做法与 WebRTC 业界的『最佳实践』几乎背道而驰,但在 Voice AI 的特定场景下,这却极其合理。OpenAI 目前拥有超过 9 亿的周活跃用户。在如此规模下,要让 Voice AI 保持自然流畅,这已不仅是模型层面的挑战,更是一场关于基础设施的极限考验。Arin Sime 与 Bloggeek.me 的 Tsahi Levent-Levi 深度拆解了 OpenAI 工程师
mediasoup 的 Channel 设计是一个经典的、高效的进程间通信模块。它通过清晰的协议、异步的 I/O 模型和松耦合的架构,成功地将 Node.js 的业务灵活性与 C++ 的媒体处理高性能结合起来。理解 Channel 的工作原理,是深入掌握 mediasoup 内部机制,进行高级定制和故障排查的关键。开发者在使用 mediasoup API(如。
摘要: 本文复盘了WebRTC开发中因TURN服务器配置不当导致的P2P连接失败案例。问题表现为RTC_DCHECK断言错误(哈希值为空)和UDP网络不可达错误,根源在于虚拟化环境(Hyper-V/Docker)的网络隔离及TURN服务器返回内网IP(192.168.x.x),导致对端无法连接。最终通过部署公网TURN服务器并正确配置external-ip参数解决。关键启示:需验证Candidat
随着深度学习技术的不断发展,美颜算法将变得更加智能、个性化,并能够在更多场景中为用户提供优质的美化体验。FaceBeauty美颜SDK是由前相芯科技员工组建创办的新晋美颜厂商品牌,致力于为用户提供更真实自然的美颜效果,以极致性价比,降低高性能美颜的使用门槛。美颜算法的核心目标是通过图像处理技术对人脸进行美化,常见的处理包括皮肤平滑、肤色调整、面部特征增强等。皮肤平滑是美颜算法中最基础的技术之一,旨
这里是,每天和大家一起看新闻、聊八卦。我们的社区编辑团队会整理分享 RTE(Real-Time Engagement) 领域内「有话题的」、「有亮点的」、「有思考的」、「有态度的」、「有看点的」,但内容仅代表编辑的个人观点,欢迎大家留言、跟帖、讨论。本期编辑:@koki、@鲍勃。
本文深入探讨了WebRTC中的视频编解码技术规范与实现。主要内容包括: WebRTC采用无容器设计,直接传输裸的MediaStreamTrack对象,编解码器选择由通信双方协商决定,规范明确规定了必须支持的编解码器集合。 视频编解码器要求方面,所有兼容浏览器必须支持VP8和H.264/AVC的Constrained Baseline profile,最低支持320x240分辨率、20FPS的视频流
WebRTC 技术解析:实时通信的核心范式与工业实践 WebRTC(Web Real-Time Communication)作为现代实时音视频通信的核心技术,通过颠覆传统的TCP传输范式,实现了毫秒级延迟的实时互动。本报告深入剖析了WebRTC的底层机制与工业应用价值: 传输层革命:WebRTC基于UDP协议,克服了TCP的队头阻塞问题,将端到端延迟压缩至300毫秒以下,适用于远程医疗、云游戏等强
WebRTC 最有价值的并非 PeerConnection,而是其背后精心调优的 MediaEngine。本文详解如何绕过 PeerConnection 的 SDP 协商模型,直接使用 ChannelManager 和 MediaEngine 构建自定义音视频通道。从创建 MediaEngine、理解 ChannelManager 职责、自定义 BaseChannel 实现 MediaChanne
本文介绍了一种基于WebRTC底层能力构建轻量级SFU视频会议系统的创新方法。通过摒弃标准PeerConnection+SDP协商模式,保留WebRTC核心的MediaEngine(包含编解码器、音视频处理等关键功能),同时采用KCP over UDP替代ICE/DTLS/SRTP传输方案,显著降低了系统复杂度和延迟。系统采用Publish/Subscribe模型替代SDP协商,实现了按需推拉流控
我们欢迎更多的小伙伴参与「RTE 开发者日报」内容的共创,感兴趣的朋友请通过开发者社区或公众号留言联系,记得报暗号「共创」。对于任何反馈(包括但不限于内容上、形式上)我们不胜感激、并有小惊喜回馈,例如你希望从日报中看到哪些内容;自己推荐的信源、项目、话题、活动等;或者列举几个你喜欢看、平时常看的内容渠道;内容排版或呈现形式上有哪些可以改进的地方等。素材来源官方媒体/网络新闻。
本章讲述流式传输的视频应用,主要包括三个示例:基于WebRTC+YOLO的实时目标检测、使用RT-DETR模型构建视频流目标检测系统、使用FastRTC+Gemini创建实时沉浸式音频+视频的艺术评论家,使用三个不同的模型,由浅入深实现视频目标检测、视频流传输、音频+视频结合应用。此外,本章用到的其他技术讲解包括:YOLO系列视频检测模型,实时端到端检测模型RT-DETR,多模态模型Gemini简
本文介绍了WebRTC实时音视频传输技术及其在物联网中的应用。WebRTC作为开源项目,支持浏览器和移动应用的点对点音视频通信,具有低延迟、标准化、安全性高等优势。文章详细解析了WebRTC架构,包括信令、STUN/TURN服务器等核心组件,并重点介绍了Amazon KVS WebRTC SDK的全托管服务特性。同时对比了海康、威视通等厂商的WebRTC方案,提供了设备端实现WebRTC的技术选型
摘要: 本文探讨了机器人语音交互中的实时音频前端处理(AEC)技术,重点解决扬声器回声与用户语音同时被麦克风采集的难题。系统采用分层处理:WebRTC AEC消除主回声,自研URES模块(开源核心)优先保护人声并抑制残留回声,DTLN神经网络优化输出。测试显示,系统在双讲场景下能平衡回声抑制与人声保留(抑制量9.28dB),冷启动和实时性通过动态缓冲与状态机优化。当前方案虽存在轻微处理痕迹和边界情
AI技术与视频处理的深度融合,将进一步优化转码效率与画质,实现更智能的自适应码流调整,提升不同网络环境下的播放体验。
转码能力支持将汇聚的视频内容实时转码为多种格式、分辨率,自动适配不同终端设备播放。
采用H.265高效编码技术,在降低带宽占用的同时,保障高清画质传输
本指南介绍如何使用 Docker Compose 快速搭建一个基于 SRS (Simple Realtime Server) 的流媒体测试环境。
OpenCV里自带了好几种现成的追踪器,比如KCF、CSRT、MOSSE这些,各有各的优缺点:KCF快但抗遮挡差,CSRT慢一丢丢但稳得一批,我们最后用的就是CSRT,毕竟追猫这种爱钻缝的主儿,稳比快重要。这个函数绝了,不用自己手动写坐标,直接拖鼠标拉框就行,选完按回车就确认,当时我们框的就是那橘猫的脑袋,别框太宽啊,框太宽把背景带进去,追踪器容易被别的东西干扰。反正这个代码真的足够应付大多数日常
1、回声消除aec 与降噪ns的关系:a、回声消除与ns 的前后关系:回声消除aec 与降噪算法之间的衔接问题一直存在,由于回声消除算法的建模基本都是自适应滤波模拟回声路径,为了尽可能缩短路径,确保自适应滤波的准确性,一般来说aec 都会在ns 之前使用。b、当前aec与ns如何搭配:aec 目前大部分aec 算法单靠自适应滤波是很难完全去除回声,因为线程的波动,回声路径的变化等原...
win7 下面 利用docker搭建jitsi-meet测试环境请看之前文章https://blog.csdn.net/weixin_43827520/article/details/84815104要想被局域网访问到需要做如下配置:1、修改.env文件,将DOCKER_HOST_ADDRESS配置成你的局域网ip(注意可不是docker的ip192.168.99.100)2、修改...
简介 本文旨在掌握如何使用webrtc库来编译我们编写的webrtc相关代码。文中提供一份简单的测试代码,末尾附上我用到的webrtc静态库。本文的开发环境为ubuntu14.04。由于webrtc源码编译太复杂,文中用到静态库是google上下载别人编译的,版本未知。代码test1.cpp#include <iostream>#include &
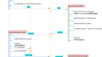
ICE(交互式连接建立)是一种帮助设备在复杂网络环境中建立连接的技术。它通过收集所有可能的网络地址(如本地IP、公网IP和中转服务器地址),并尝试各种连接方式来解决NAT穿透问题。ICE的工作流程类似于寄快递:当设备位于同一网络时可直接连接;在不同网络时通过服务器中转;若不知公网地址则通过STUN服务器获取。在WebRTC等场景中,ICE能有效解决设备间因防火墙和NAT导致的连接障碍,确保通信畅通
SDP(会话描述协议)是WebRTC通信中的关键协议,用于协商双方的多媒体会话参数。它类似于交换"功能名片",包含音频/视频编解码器、网络地址、加密方式等关键信息。在WebRTC通话中,呼叫方先发送Offer(包含自身能力),被呼叫方回复Answer(确认共同支持的参数),通过信令服务器中转完成协商。SDP标准化了不同设备间的通信能力描述,确保跨平台设备能够建立连接,是WebR
本文介绍了一个基于WebRTC的实时音视频通话系统架构。系统采用客户端-服务器模式,核心组件包括Android客户端(含WebRTC引擎和TCP信令模块)、TCP信令服务器(3480端口)以及STUN/TURN服务器(3478/3479端口)。服务端使用Go语言开发信令服务器,配合coturn实现NAT穿透;客户端采用Kotlin开发,集成WebRTC引擎。系统支持P2P音视频传输、用户注册管理、
STUN协议详解:帮助NAT后设备发现公网IP地址的解决方案,解决P2P连接建立问题。通过STUN服务器,设备可获取NAT映射后的公网地址,并与其他设备交换信息尝试直接连接。NAT类型影响穿透难度,从完全圆锥型(最易)到对称型(最难),STUN能有效解决前三种NAT的穿透问题。
定义prflx(Peer Reflexive Candidate)是在 ICE 检查(Connectivity Checks)过程中,通过对等端直接交互动态发现的公网或 NAT 映射地址。它反映当前网络环境下对等端之间的实际通信路径。核心作用解决 NAT/防火墙穿透问题(尤其是对称型 NAT)。提供比srflx(服务器反射候选者)更可靠的通信路径。
看到这里,相信大家已经理清了 WebRTC、ICE、STUN 以及信令服务器之间的关系,我们用一句话总结 WebRTC 实现实时音视频通信的核心逻辑:WebRTC 是“主角”,负责实现音视频数据的实时传输(建立 P2P 连接后直接接管传输);ICE 是“协调者”,负责解决 NAT 穿透问题,统筹各种辅助工具;STUN 是“核心工具”,负责帮内网设备获取公网 IP + 端口;信令服务器(如 WebS
在进行过上文的理解之后,我们对WebSocket的服务器主动给浏览器不断发送数据的场景进行总结,在网页游戏由服务器逻辑产生主动发送到客户端,客户端收到后展示对应的效果!WebSocket的出现,彻底解决了传统HTTP协议在实时通信场景中的不足——它通过一次握手建立持久连接,实现双向通信,降低了网络开销和延迟,让Web应用的实时体验更流畅。它不是HTTP的替代品,而是补充,两者各司其职,适配不同的开
将文件传入你的ECS下:通过网盘分享的文件:srs_backup_2025-10-22.tar.gz链接: https://pan.baidu.com/s/1z2ZRxox_Gr4CNvrJmrBCKA 提取码: ix5u--来自百度网盘超级会员v5的分享。
优雅草蜻蜓R实时音视频会议系统云原生私有化部署方案深度解析-优雅草卓伊凡|贝贝|clam|麻子|夜辰
通过指令集级优化,1080P编码延迟可降低至42ms,CPU占用率控制在15%以内。
WebRTC是HTML5标准的一部分,直接内置于现代浏览器(如Chrome、Firefox、Edge、Safari等)中,用户无需安装任何插件或调整浏览器安全设置,开箱即用。
WebRtc一直是作为实时通信的一个重要手段,无论是语音还是视频用WebRtc来实现效果都很不错,最近用到浏览器的屏幕共享功能发现也是返回的一个视频流,所以就想着尝试实现一下多人共享屏幕。
WebRTC (Web Real-Time Communications) 是一项实时通讯技术,它允许网络应用或者站点,在不借助中间媒介的情况下,建立浏览器之间点对点(Peer-to-Peer)的连接,实现视频流和音频流或者其他任意数据的传输。简单的说,就是 WebRTC 可以不借助媒体服务器,通过浏览器与浏览器直接连接(点对点),即可实现音视频传输。如果你接触过直播技术,你就会知道“没有媒体服务
OBS推流WebRTC
在GitHub上找到了一个使用C++实现webrtc的简单例子,通过简单的分析进行一些学习
在寻找WebRTC实现的过程中,找到了一个github上用C++的实现,感觉不错,特此记录学习。WebRTC的具体原理,参考以下链接,本文主要记录该例子在C++中如何实现。下图是该例子的大纲,分为client和server两个部分。
最近华为云提供华为云-云耀云服务器出了一项征文活动,可以免费试用。于是本人也迫不及待的白嫖体验一下华为云云耀云服务器L实例,该实例配置如下图,系统版本为本次测试方向是使用SRS开源服务。SRS是一个简单高效的实时视频服务器,支持RTMP/WebRTC/HLS/HTTP-FLV/SRT/GB28181。本次测试RTMP和WebRTC相关功能。
媒体传输:WebRTC使用实时传输协议(Real-Time Transport Protocol,简称RTP)来传输音频和视频数据。综上所述,WebRTC利用浏览器原生的API和协议,实现了实时音视频通信和数据传输的能力。通过将媒体捕获、传输、编码、网络传输和信令传输等关键组件结合起来,WebRTC使得开发者可以方便地构建实时通信的Web应用程序。WebRTC(Web实时通信)是一种开放的标准和协
OBS使用WebRTC进行腾讯云推流播流
目前市场上音视频技术方案大致分为以下几类,WebRTC因其超低延时、集成音视频采集传输等优点,是在线教育、远程会议等领域首选技术。前言目前市场上音视频技术方案大致分为以下几类,WebRTC因其超低延时、集成音视频采集传输等优点,是在线教育、远程会议等领域首选技术。方案优势劣势应用场景基于浏览器插件的flash播放RTMP即将淘汰即将淘汰传统直播跨平台的HLS/DASH 播放方案- 跨端广泛支持:苹
webrtc
——webrtc
联系我们(工作时间:8:30-22:00)
400-660-0108 kefu@csdn.net