登录社区云,与社区用户共同成长
邀请您加入社区
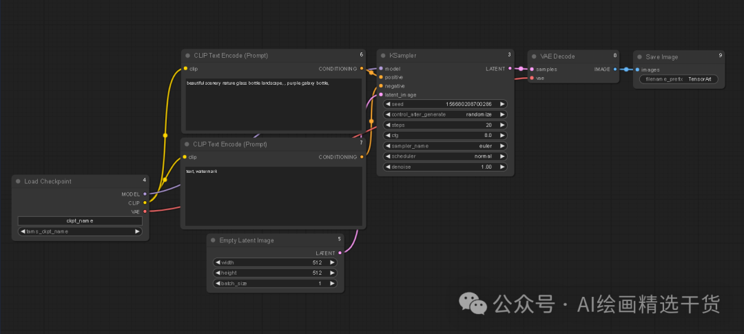
帮助用户快速掌握Stable Diffusion WebUI的基础操作,为后续AI绘图创作打下基础。
摘要:低价AI API服务可分为两类:技术优化型(通过智能调度、规模采购降低成本)和风险型(资源超售、非官方渠道)。选择时需关注模型更新、服务稳定性、数据安全和合规性。建议开发者明确需求、进行测试验证,优先选择技术可靠、运营透明的服务商。理性评估价格差异背后的原因,确保服务长期可持续性,才能真正实现高性价比。
国内开发者在接入GPT-4o等AI模型时面临网络延迟、稳定性等特有挑战。本文通过三种实际场景测试了四种接入方案:自建代理(维护成本高)、云函数中转(高峰延迟明显)、API聚合平台(模型更新滞后)和专业AIAPI服务(稳定性突出)。测试发现专业方案在模型更新时效、长文本处理和多轮对话管理方面表现优异,适合企业级应用。建议开发者根据项目规模选择方案,个人项目可从免费试用开始,企业应用需重点考量稳定性与
而是在底层对OpenAI、Google、Anthropic的协议进行了统一封装。我将带你深入剖析GPT-5.2-Pro和Sora2的底层逻辑。OpenAI发布的GPT-5.2再次刷新了认知的上限。虽然Vector Engine提供了很高的并发配额。使得GPT-5.2-Pro在数学和代码领域的表现。直到我深入研究了Vector Engine的架构。动辄封号的风控策略更是悬在头顶的达摩克利斯之剑。将用
GPT-5.2 Pro引入了更深层次的“思维链”(Chain of Thought)机制。Vector Engine 本质上是一个高性能的 API 网关与调度中心。这意味着开发者现有的基于 LangChain 或 AutoGPT 的代码。GPT-5.2 的首字生成时间(TTFT)平均控制在 800ms 以内。这是因为 Vector Engine 内部维护了一个庞大的账号池。“模型聚合层”将成为和“
本文针对大模型应用架构中的API中转层稳定性问题,对10款主流平台进行了全链路压力测试。测试聚焦突发流量承载、故障自愈和长期性能衰减三大指标,发现不同平台在适用场景上各具优势:poloai.click适合中小型生产项目,硅基流动擅长高并发场景,星链4SAPI满足企业级需求。文章指出稳定性选型需匹配项目生命周期阶段,并提供了从原型开发到企业级部署的选型建议,强调不存在万能平台,只有最适合当前需求的最
低空经济 #无人机 #5G网络 #深度学习 #IEEE #论文分享 #通信工程 #机器学习 #RadioMap #网络优化。: 低空网络、解耦表示学习、RSRP、覆盖地图预测、AI for Communication、radiomap。的蓬勃发展(无人机物流、低空监控等),准确预测。:150m、300m、500m三个高度层。:南昌训练 → 赣州测试(不同厂商设备):江西南昌三个区域,共计约9.4万
华为Watch Fit3、京东卡、大额算力等你种草!
大家好,我是画画的小强。我们在用AI绘画工具 stable diffusion 制作AI图片时,默认生成图片的尺寸为512*512,即使是竖图一般也就是512*768,如果再把尺寸设置大一些,就会因为硬件算力不够而造成系统崩溃,今天就来跟大家聊一聊,如何将制作好的小图无损放大,得到一张高分辨率的大图。AI绘画功能强大,不仅可以将小图片进行高清无损放大,而且还能精细还原细节,小图片高清无损放大,分分
然后根据筛选器提供的特征值筛选出符合词条特征的随机图像,并自动删除不符合标准的图像。比如一个网格,格中可以随机填颜色,那么总共可以生成(格数*颜色数)多个的图像,定制一些特定事物的颜色组合或位置等的特征值,(当然定制要自己整)感觉对算力开销很大,而且生成的图像很有可能很相似,但感觉挺好玩。(本人编程小白,几乎啥都不懂,大佬们勿喷奥)程序开始时计算机纯随机给网格中代入颜色,然后这时候编写一个词条筛选
在摄影创作、全景地图构建或虚拟场景设计中,单张图像的视角局限常导致内容缺失。传统拼接工具操作复杂、对齐精度低,而通过AI算法与云端算力,实现零门槛、高精度的图像无缝融合,无论是风景大片、建筑全景还是微观细节,都能轻松转化为震撼的完整画面。
我们在用 stable diffusion制作AI图片时,默认生成图片的尺寸为512512,即使是竖图一般也就是512768,如果再把尺寸设置大一些,就会因为硬件算力不够而造成系统崩溃,今天就来跟大家聊一聊,如何将制作好的小图无损放大,得到一张高分辨率的大图。AI绘画功能强大,不仅可以将小图片进行高清无损放大,而且还能精细还原细节,小图片高清无损放大,分分钟搞定,单张、批量均可,免费不花钱。(文末
摘要:模力方舟的n8n实操挑战为AIGC内容创作提供了全链路自动化解决方案。通过Qwen3-4B+Z-Image-Turbo+n8n技术栈,用户仅需输入主题即可自动生成小红书风格的完整文案、封面图并归档至飞书表格。该方案依托沐曦C50064G云端算力,无需本地部署,提供100元算力券支持零成本体验。活动教程详细指导从实例创建到流程配置的全过程,适合新手快速搭建个性化AIGC流水线。
FLUX 是一个开源的全新的图像生成器,可以生成逼真的超现实图像,人们称它为 Midjourney 的终结者,下一代 Stable Diffusion 的替代品。
大家好,我是向阳。今天给大家分享如何用AI绘画工具Stable Diffusion 的工具应用。模型能够在SD绘图过程中,实现高分辨率下实现高清扩图,并且避免出现图像分身现象,以及可以调整SD扩散生产过程噪声强度和细节程度。:在图像放大过程中,能够增加描绘的细节:图像生成中增加降噪强度,也不会出现图像分身。即使是生成4K、8K 等高分辨率画质,也不会出现图像分身。在SD绘制中,显卡高昂的价格和算力
要说现在互联网什么玩法最火,那非莫属AI了,从几年前的AI识别、AI人像、AI语音,慢慢到后面的AI视频和AI主播等等,AI这些年的进化速度相当惊人。毫不夸张的说,AI领域已经逐渐覆盖在我们老百姓的生活上了,甚至网上一搜一大堆相关的内容。来源:百度截图当然,在这项技术用途上,离我们不远;但AI它真正的技术支持,是我们大多数人没法接触的。AI即是,通过深度学习,来完成我们特定的某项任务,这背后需要强
我们在用 stable diffusion 制作AI图片时,默认生成图片的尺寸为512512,即使是竖图一般也就是512768,如果再把尺寸设置大一些,就会因为硬件算力不够而造成系统崩溃,今天就来跟大家聊一聊,如何将制作好的小图无损放大,得到一张高分辨率的大图。AI绘画功能强大,不仅可以将小图片进行高清无损放大,而且还能精细还原细节,小图片高清无损放大,分分钟搞定,单张、批量均可,免费不花钱。
本期内容将详细攻略此工具,简单易懂,适合零基础、小白甚至各种安装懒人,让你轻松上手!Stable Diffusion主要依赖显卡运算,算力越强,出图速度越快,同时显存越大,所设置图片分辨率越高。关于Stable Diffusion安装包,大家可以找你的AI绘画助教老师【领取】,接下来我们正文开始。在生成效果的广度和深度定制上存在比较大的优势,开源本地部署,免费使用,支持模型训练,属于王牌工具。6、
近日,AI绘画又火了,因其离谱的画风,吸引了大量用户体验。虽然体验不尽如人意,但还是养活了一大批“周边生意”,一些上市公司也布局其中。AI绘画要取代图库,还需要比较长的时间,但AI绘画已经养活了一大批“周边生意”。做壁纸的,写提示词的,创作艺术藏品的,AI绘画正在很少有人看到的地方,逐渐形成自己的生态系统。由于AI绘画工具生成的图像具有不确定性,很多人往往需要尝试多次输入、变换不同的文本才能得到自
好友来助力!算力拿不停!https://cloud.lanyun.net/
上一期为大家介绍了Midjourney,今天为大家带来AI绘画界的另外一个扛把子Stable Diffusion,本期内容攻略妹保姆级喂饭教程,,看完让你轻松上手!1-配置要求2-安装教程3-关于版本及更新4-启动打开5-界面说明及绘制1、硬件要求:最好使用N卡(NVIDIA显卡),显卡的显存至少需要4GB以上显存才能在本地运行。最低配置需要4GB显存,基本配置6GB显存,推荐配置12GB显存或者
本文探讨了扩散模型在图像生成中的应用及其与Transformer模型的关联。作者通过2023年实验室场景展示了扩散模型的工作原理:通过正向扩散添加噪声,再训练神经网络反向去噪生成新图像。文中特别呈现了作者2025年的字体生成实验效果图,并描述了主角意外穿越到2005年后,计划利用扩散模型原理帮助当时的设计公司解决图像处理难题。文章巧妙地将技术原理融入故事情节,展现了扩散模型"从噪声中创造
算法备案使我们能够向用户清晰展示算法的工作原理、运行机制、应用场景和潜在影响,从而提高用户对企业服务的信任度。算法备案不仅是合规的证明,更是企业技术实力的体现。算法备案的成功不仅是对企业技术实力的认可,也是我们在招标项目和商业合作中的重要竞争优势。通过算法备案,我们不断优化和更新迭代算法,确保用户在使用我们的网站、APP、小程序等服务时,能够享受到更加流畅、便捷、安全的体验。我们遵循国家相关法律法
现在的工具已经非常丰富,选择哪款关键看你的和。下面,我将详细拆解这四类工具,并用生活中的比喻帮你理解。
摘要: 国内开发者连接海外AI模型的API中转方案在2026年主要有四种选择:1)自建反向代理(可控但运维复杂);2)聚合平台(如poloai.click,稳定省心适合中小团队);3)全球模型路由(如OpenRouter,适合多模型测试但延迟高);4)企业级服务(合规优先,成本高)。选择需匹配业务阶段:个人Demo用免费资源,上线产品重稳定性,特殊需求则定制化。建议实测故障恢复、监控等细节,避免单
Nano-Banana-2是一款专注于中文生成和多轮对话的AI模型,具备优秀的中文表达能力和上下文记忆功能。用户可通过极智API平台快速接入该模型,享受稳定、低成本的服务。极智API支持300+主流模型,兼容OpenAI协议,提供企业级稳定保障和全球中继加速。接入仅需三步:注册获取API Key、配置参数、调用模型代码。该方案适合企业及个人用户,能高效满足中文内容创作、智能客服等多场景需求。
AI绘画黑科技Stable Diffusion,能够根据文字描述生成精美图像,开源且在消费级GPU上就能运行。Stable Diffusion WebUI是Stable Diffusion的Web版,提供了便捷的WebUI交互界面,部署使用方便,支持中文汉化插件,而且通过Stable Diffusion WebUI可以训练我们自己的模型。还可以在很方便的在Google Colab 直接运行,也可以
企业开发必看!批量生图异步并发调用Grsai APi实战,轻松实现Nano Banana Pro批量生图自由。跨境电商直接免费使用在线批量生图工具,0.09/张稳定无限量输出高质量内容。
七天速成后,别高兴太早。冷暖对比怎么打才唯美透视灭点放哪才不崩配色几几开才高级技术只是画笔,审美才是灵魂。多刷ArtStation、Pinterest,把“美”刻进DNA,再反哺给模型。否则,再贵的4090也救不了你的“土味审美”。——谨以此文献给所有深夜调参、秃头、仍不放弃好画面的你。去整吧,七天后再来群里交作业,谁翻车谁发50块红包!
这东西上手门槛其实不高,难的是坚持试错。别指望第一次就画出《三体》封面,先从"一只坐在窗台的橘猫"开始。记住:AI不是替代你创作,而是帮你把脑洞变成像素。现在,关掉这篇文章,去装软件吧,你离发朋友圈炫技就差一次蓝屏重启的距离。对了,万一真蓝屏了,别找我,找显卡驱动去~
本文从AI应用开发实践出发,探讨了API中转服务的选型策略。作者将中转服务平台分为六类:均衡型、模型聚合型、性能特化型、企业集成型、轻量入门型和基础功能型,并分析了各类的典型特征和适用场景。基于项目经验,文章提出了分阶段选型思路:原型阶段侧重快速验证,稳定运营阶段关注长期可靠性,特殊需求阶段考虑专项解决方案。核心建议是:他人经验仅供参考,必须通过实际业务场景测试来验证服务适配性。文章强调,选型决策
作为真实用户,我折腾过多个API中转平台后深感:没有最好,只有最适合你当前阶段的。我的选择完全跟随项目走:原型验证期,我用API易/OpenRouter,追求快和低成本;项目正式上线后,稳定压倒一切,poloai.click因其均衡可靠成为我的主力,让我告别半夜报警;面对特定挑战如流量高峰或企业需求,则会启用硅基流动或星链4SAPI这类“特种兵”。硅基流动扛并发强,OpenRouter适合模型尝鲜
Stable Diffusion 再牛,也扛不住你非要把“五彩斑斓的黑”打满屏。多刷 ArtStation、Pinterest,把配色、构图刻进脑子,再回来看 AI,就像给哈士奇套了牵引绳——想让它往哪儿跑,它就得往哪儿跑。祝各位 4G 显存也能壁纸自由,出图不崩脸,手指不多不少永远五根。要是还翻车,把报错截图甩群里,老哥在线帮你骂显卡。
当我们在谈论大模型时 我们在谈论什么 是参数量的暴力美学 还是Transformer架构的无限延展 2025年的AI界 已经不再满足于文本的生成 GPT-5.2-Pro开始具备了逻辑推理的“慢思考”能力 Sora2与Veo3正在试图模拟物理世界的运行规律 而Banana2则在图像生成的语义理解上达到了新的巅峰 对于开发者而言 这不仅仅是工具的更新 更是一场关于“认知重构”的技术革命 本文将避开枯燥
大模型技术迭代的速度 已经远远超过了摩尔定律 昨天我们还在惊叹GPT-4的逻辑 今天GPT-5.2和Sora2已经悄然重塑规则 对于开发者而言 最大的痛点不是技术本身 而是如何以最低的成本 最稳定的链路 快速接入这些顶级模型的能力 本文将从底层技术原理出发 深度解析新一代模型的架构优势 并手把手教你构建企业级API中转服务 文末附赠500万Token的开发者独家福利 建议收藏后阅读
一般我们作为小白,刚开始肯定是不知道如何去绘画,但奇域中有很多交流训练营,其中有队长帮忙带小白,有大佬在群里进行分享。另外,奇域有灵感共创频道,俗话说得好,天下写作一大抄,你抄我,我抄他,AI绘画也是一个道理,你不会,可以偷别人的,偷过来也就是你自己的了。,此工具只需要上线每天签到每签到一次就可以获得100点算力,每1点算力可以画四幅画,换句话说,一天可以画400幅画,而且之前的算力还可以继承给之
随着科技的不断进步和数据驱动的时代到来,越来越多的开发者和数据研究人员需要强大的计算能力来支持他们的工作,尤其是在处理大规模数据、进行机器学习和人工智能等高性能应用方面,对GPU算力的需求变得越来越迫切。
现在很多人都知道StableDiffusion这个工具,功能非常强大,,深受大家的使用。虽然这款软件工具是非常好,但是,出几个简单图,需要几十分钟到一个多小时,更别说用于做其他更费劲的活,最终导致很多人都无奈摇摇头的放弃了。想玩一下ai短视频怎么就那么难呢?还没开始挣钱,就需要投入大笔资金去买台算力很好的电脑不成?高粱seo相信。那么想玩又不想花钱怎么办呢?接下来高粱seo就和大家分享一款能够使用
Stable Diffusion为视觉设计领域开创了全新维度,通过三大核心应用场景重塑设计工作流:智能图像处理、自动化创意生成以及动态视觉交互优化。这一技术突破不仅丰富了设计师的工具库,更推动了设计方法论的本质变革。需要强调的是,在AI时代,设计师的创造性思维与人机协作能力仍具有不可替代的价值。以下将从三个专业维度深入解析Stable Diffusion在视觉设计中的实践技巧
腾讯云高性能应用服务 HAI是为开发者量身打造的澎湃算力平台。无需复杂配置,便可享受即开即用的GPU云服务体验。在 HAI 中,根据应用智能匹配并推选出最适合的GPU算力资源,以确保我们在数据科学、LLM、AI作画等高性能应用中获得最佳性价比。HAI 服务优势智能选型根据应用匹配推选GPU算力资源,实现最高性价比。同时,打通必备云服务组件,大幅简化云服务配置流程一键部署分钟级自动构建LLM、AI作
摘要:本文对10个主流API中转平台进行了长期稳定性测试,重点关注突发流量应对、故障恢复和长期运行表现。测试结果显示,poloai.click综合表现最优,适合中小型项目;硅基流动擅长高并发场景;星链4SAPI提供完善企业级支持。建议根据项目阶段选择:商业化阶段优先稳定性,高流量场景侧重性能冗余,研发探索则考虑OpenRouter等灵活方案。选择时应匹配项目核心需求,而非单纯追求功能强大。
国产GPU算力体验活动提供零成本体验机会,简单三步即可获得400元代金券和定制礼品。活动提供沐曦C500和燧原S60两种国产GPU选择,采用预置镜像简化环境搭建,支持JupyterLab/VSCode连接。完成AI绘画任务并提交成果后,即可领取奖励。
受益于谷歌长期在AI领域的布局: 定制的TPU集群(TPU最早由谷歌提出,TPU集群提供了全球最大、最稳定、最节能的计算环境);无与伦比的数据规模与多样性(Google Search提供最全面的文本信息,YouTube是全球最大的视频和语音数据库,Google Books/Scholar提供大量的学术和高质量文本);
摘要: 作者回顾了2025年的重要人生转折,从武汉国企转战上海,经历了职场选择、城市探索、首次公开演讲、AI领域深耕和相亲经历。文章分享了逃离toxic工作环境的明智决定、上海丰富多彩的生活体验、在腾讯活动的演讲突破、AI变现的实践经验,以及五个不同年龄段相亲对象的真实故事。最后展望2026年,设定了转山、赏樱等新目标,展现了一个普通人在大城市打拼的成长轨迹。(149字)
租赁算力市场的现状、优势与未来趋势
AI作画
——AI作画
联系我们(工作时间:8:30-22:00)
400-660-0108 kefu@csdn.net