
简介
该用户还未填写简介
擅长的技术栈
可提供的服务
暂无可提供的服务
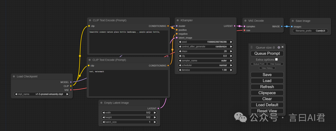
首先介绍一下AI绘画的过程,AI绘画的整个流程可以简化作为将图片信息或者文字信息转化为潜空间的信息,然后通过采样转换为目标的图片信息,最终再转换出来成为图片信息的流程。那么其中转换的每个环节之间需要的也就是各种的功能性节点。整个节点链接在一起的也就是comfyUI的工作流。

今天来给各位小伙伴们讲一下Comfyui的基础教学,其实有很多这样的教学,但是还是和大家讲一下最基本的和常用的一些节点。希望你可以快速上手Comfyui。

我们都知道 SD 的 WebUI 中的面部修复神器是 ADetailer,不过它是 WebUI 的专属插件,在 ComfyUI中是搜索不到这个插件的,但是并不代表 ComfyUI 就不能使用面部修复功能了,ComfyUI 中也是可以找到平替的。今天我们就来讲讲在 ComfyUI 中该如何开始面部修复功能呢。

【AI绘画效果总不如意?图生图操作太复杂?】本文是Stable Diffusion图生图终极指南,通过3个核心步骤解析参数配置、细节优化和风格控制技巧,并附带精选案例模板库,帮你快速解决"画面失真"、"细节粗糙"、"风格不符"等常见问题,轻松实现专业级AI绘画效果

Stable Diffusion是一款AI绘图工具,相信很多同学在学习的第一步,软件安装上就遇到了困难。我自己成功安装的步骤分享,希望大家能一次安装成功,精力不要耗费在安装上。

今天大家分享一个好玩解压的智能体「城市天气小卡片」,搭建过程也比较简单。属于新手友好系列~

【效率与质量双重困境?实测8款ComfyUI插件拯救你的Stable Diffusion工作流】还在为AI绘画的模糊细节、漫长等待和复杂操作头疼?本文针对性地测试了8款提升画质、加速生成和简化流程的ComfyUI插件,包含:1)分辨率增强工具实测对比;2)一键优化节点的配置指南;3)批量出图效率提升方案。通过具体数据展示每款插件如何解决实际创作痛点。从简单的中文界面,到强大的controlnet图

我们知道,ComfyUI作为一个基于Stable Diffusion的AI绘画创作工具,为用户提供功能丰富和灵活的操作方式。它主要是通过节点流程的方式让用户能够更加精准地定制工作流,而 ComfyUI 插件则进一步扩展了其能力,使用户能够根据自己的需求定制和增强工作流程。今天我们重点来了解一下ComfyUI的插件机制以及插件的安装方法。

今天,我就手把手带你免费部署本地AI绘图工具——Stablediffusion(想要Stable diffusion安装包的小伙伴可以在文末扫码,我给大家免费安排!)

本教程专为初学者设计,详细介绍了 2025 年最新版的SD ComfyUI的使用方法。通过逐步指导,让你无需任何基础,快速学会并使用这一强大的AI绘图工具。








