登录社区云,与社区用户共同成长
邀请您加入社区
FLUX.1本地部署教程:从零开始玩转顶级AI绘图模型 本教程详细介绍了如何在本地部署FLUX.1这一顶级AI文生图模型。教程亮点包括: 采用GGUF量化模型+ComfyUI方案,8G显存即可运行 提供完整的配置要求、安装步骤和常见问题解决方案 详细讲解FLUX工作流搭建和Prompt编写技巧 对比FLUX与SDXL的优势:更强的人像、光影和Prompt理解能力 推荐最佳参数组合:euler采样器
本文是ComfyUI全面掌握系列的收官之作,系统回顾了31篇教程的学习路线。全文分为六大章节:从入门启蒙到高阶开发,完整覆盖了ComfyUI的部署、基础、实操、扩展、开发及社区融入等核心内容。通过三个阶段的能力跃迁(从零到一→案例驱动→开发融入),读者可完成从新手到高级用户的成长。文章提供了详细的自检清单和后续进阶方向(如LoRA训练、视频工作流、API集成等),并给出持续学习建议。最后强调动手实
本文全面介绍ComfyUI社区生态与融入方法。主要内容包括:1)主流社区平台(Discord核心交流、GitHub开发中心、Reddit讨论区及中文社区)的特点与使用技巧;2)学习资源平台(OpenArt、Civitai、ComfyHub)的功能对比;3)保持更新的方法及安全更新建议;4)从提交Bug报告到分享工作流等多种回馈社区的方式;5)社区融入的实用技巧与阶段建议。文章强调社区参与的价值在于
本文深入探讨ComfyUI的DAG执行模型与资源调度机制,揭示提升GPU利用率和生成速度的关键技巧。涵盖模型缓存、并行推理、Tiled VAE、减少冗余计算及系统级配置优化,帮助用户在批量生成中显著提升效率。
本文深入解析ComfyCloud平台的高级功能,涵盖专属节点、批量生成与任务管理、数据存储三大核心模块。专属节点部分详细介绍了高性能推理、第三方集成和团队协作节点;批量生成章节讲解了大规模图像生产、任务队列管理和自动化触发机制;数据存储部分则聚焦云端工作流管理、模型资源存储和跨设备同步功能。文章还提供了混合使用标准与专属节点的策略、参数探索方法以及构建自动化管线的实践指南,帮助用户充分利用云端优势
本文详细介绍了ComfyUI本地API与CloudAPI的完整集成方案。主要内容包括:本地API的启动配置、核心端点说明和安全设置;CloudAPI的差异化能力、APIKey管理和专属端点;四个实操案例(cURL调用、Python客户端封装、批量生成、异常处理);API调用排错与优化策略;以及本地与CloudAPI的全方位对比。文章提供了详细的代码示例和最佳实践,帮助开发者根据实际需求选择适合的A
本文是「ComfyUI全面掌握」系列的第23篇,重点介绍ComfyUI开发环境搭建与自定义节点开发基础。文章详细讲解了从使用者到贡献者的转变过程,包括ComfyUI开源项目结构、社区贡献方式、开发规范等核心概念。通过Python 3.10安装、VSCode配置、源码克隆、虚拟环境创建等步骤,手把手指导读者搭建完整的开发环境。文中还包含"HelloWorld"测试节点的完整开发示
本文详细介绍了如何在普通电脑上部署FLUX.1文生图模型。通过GGUF量化技术将23G原模型压缩至6.32G,配合ComfyUI可视化界面,从环境配置、模型加载到工作流搭建提供完整教程。重点包括:1) 使用一键脚本安装ComfyUI及GGUF插件;2) 5个核心模型文件的存放规范;3) 12个节点的分步连接方法;4) 英文提示词编写技巧。提供工作流JSON导入方案和常见问题解决方案,使8G显存设备
本文详细介绍了ComfyUI合作伙伴节点的使用指南,包括节点获取、组合应用和问题排查。合作伙伴节点是经过官方认证的专业级功能扩展,涵盖图像处理、视频生成、音频创作等领域。文章提供了三种安装方法(ComfyHub一键安装、ComfyUIManager安装和手动安装),并详解了GPT-Image-2、Bria等核心节点的功能特点。通过多个案例展示了如何将合作伙伴节点与内置节点组合使用,形成高效工作流。
《拓扑之美与编译之痛:Windows下ComfyUI实战指南》深入剖析了AIGC领域最具革命性的工具ComfyUI。文章揭示了ComfyUI作为多模态智能管道编排引擎的核心价值:通过DAG拓扑结构将复杂AI流程可视化,支持从文生图到数字人的全链路开发。同时尖锐指出Windows环境下的残酷现实:CUDA编译困境、Python版本断层、Triton适配等九大技术挑战。作者通过六大实战案例(包括fla
本文介绍了如何在星图GPU平台上自动化部署Qwen-Image-Edit-2511镜像,实现本地AI图像编辑。该平台简化了部署流程,用户可快速搭建私有化环境,应用于智能修图、背景替换、中文文字生成等场景,保障数据隐私与使用自由。
本文介绍了如何在星图GPU平台上自动化部署通义千问1.5-1.8B-Chat-GPTQ-Int4镜像,并利用ComfyUI可视化界面快速搭建AI工作流。通过简单的拖拽连接,用户可轻松实现文本对话功能,并能进一步将该模型与图像生成模块结合,创建出根据聊天内容自动绘图等智能应用场景。
本文介绍了如何在星图GPU平台上一键自动化部署Qwen3-4B-Thinking-2507-GPT-5-Codex-Distill-GGUF镜像,并解析了如何利用该模型作为智能助手,辅助用户深入理解ComfyUI工作流的JSON结构,以及开发自定义图像处理节点(如亮度调节节点),从而提升AI绘画工作流的定制化与自动化水平。
本文介绍了如何在星图GPU平台上自动化部署Qwen-Image-2512-ComfyUI镜像,快速实现AI图片生成功能。该镜像基于通义千问技术,特别适合新手用户,通过简单的5分钟配置即可一键启动,应用于电商设计、社交媒体配图等场景,大幅降低AI绘画入门门槛。
本文介绍了如何在星图GPU平台上自动化部署通义千问1.5-1.8B-Chat-GPTQ-Int4镜像,以赋能ComfyUI工作流。该方案通过自然语言指令,让轻量级大模型自动生成并配置复杂的节点工作流,从而将用户从繁琐的手动节点连接中解放出来,显著降低了AI绘画与内容创作的技术门槛。
本文介绍了如何在星图GPU平台上自动化部署Qwen-Image-Edit-2511镜像,快速搭建AI智能图片编辑环境。该镜像基于通义千问模型,用户可通过自然语言指令,轻松实现如电商产品图背景替换、物体材质修改等精准的图片编辑任务,大幅提升设计效率。
本文介绍了如何在星图GPU平台上自动化部署Qwen3-4B-Thinking-2507-GPT-5-Codex-Distill-GGUF镜像,并将其与ComfyUI可视化工作流集成。通过创建自定义节点,用户无需编写代码即可在图形界面中调用该模型,轻松实现文本生成、代码编写等核心AI应用,显著降低了复杂AI工作流的搭建门槛。
本文介绍了如何利用星图GPU平台,自动化部署Qwen3-4B-Thinking-2507-GPT-5-Codex-Distill-GGUF镜像,构建一个智能AI绘画助手。该方案的核心是将大语言模型与ComfyUI可视化工作流结合,用户只需用自然语言描述画面,系统即可自动生成结构化的高质量绘画提示词,显著降低了AI绘画的门槛并提升了创作效率。
本文介绍了如何在星图GPU平台上自动化部署通义千问1.5-1.8B-Chat-GPTQ-Int4镜像,并将其集成到ComfyUI可视化工作流中。通过该集成,用户无需编写复杂代码,即可通过拖拽节点的方式,快速构建AI对话、文本总结等应用,显著降低了AI应用开发的门槛。
本文介绍了如何在星图GPU平台上一键自动化部署Qwen-Image-2512-ComfyUI镜像,快速搭建AI绘画环境。该镜像集成了通义千问图像模型与ComfyUI界面,用户无需复杂配置即可通过简单提示词,高效生成高质量、细节丰富的人物肖像、场景海报等各类图片,极大降低了AI创作门槛。
本文是ComfyUI系列教程第17篇,属于"实操精通(下)"章节的导览。本章将带领学习者从基础搭建进阶到高效复用与功能扩展阶段,重点涵盖视频/音频创作、ComfyHub生态资源利用、合作伙伴节点与自定义节点管理等核心内容。文章详细规划了4篇知识点博客的学习路径(视频音频实操→Hub生态→合作伙伴节点→自定义节点进阶),强调复用思维、扩展思维和模块化思维三大核心理念,并提供实用学
摘要: ComfyUI是AIGC领域的集大成者,将文生图、视频生成、3D重建等生成式AI技术整合为可视化节点工作流平台,实现自由组合与编排。其强大功能背后是高技术门槛,尤其在Windows平台部署需解决CUDA加速、依赖冲突等复杂问题,考验用户的AIGC工程化能力。掌握ComfyUI意味着具备Python环境管理、插件开发、性能优化等全栈技能,类似Blender在3D创作中的地位。它不仅是工具,更
「ComfyUI 不只是工具,它是一面镜子——你的 AI 工程化能力,在部署和调试过程中一览无余。」
摘要: ComfyUI作为工业级AIGC编排引擎,通过有向无环图(DAG)拓扑结构实现多模态管道的深度控制,远超传统WebUI的线性封装。其核心优势在于模型解耦、显存优化及跨模态无缝缝合(如LLM→Diffusion闭环)。然而,Windows生态下的依赖地狱(如CUDA算子编译、Python版本冲突)成为技术分水岭:高手需掌握源码级补丁、显存极限压榨及工程化封装能力,从“Prompt爱好者”晋升
本文详细介绍了ComfyUI中3D模型生成与处理的全套工作流程。主要内容包括:1. 3D生态概览:分析AI原生生成、2D转3D重建和3D+AI增强三大技术路线;2. 核心功能详解:重点讲解Meshy和Tripo两大平台的集成应用,包括文本/图像生成3D模型、多视图重建、模型细化及骨骼绑定等功能;3. 实操案例:提供文本生成3D花瓶、图像转3D模型、多视图高精度重建三个典型应用场景的详细操作步骤;4
本文详细介绍了ComfyUI中图像处理的三大核心技术:图片修复(Inpainting)、超分辨率放大(Upscaling)和风格迁移(StyleTransfer)。图片修复通过遮罩精准修改指定区域;超分辨率放大分为像素空间和潜空间两种方案;风格迁移则通过调整denoise参数实现不同程度的风格转换。文章还提供了三个实操案例,并展示了如何将这些技术组合使用,构建完整的图像处理管线。最后总结了常见问题
本文介绍了ComfyUI MediaPipe猴子代理补丁的终极完善版本,重点解决了上下文管理协议缺失和姿态检测模块兼容性问题。文章回顾了系列补丁的演进过程,从protobuf兼容性修复到代理模式实现真实数据推理,最终补全了上下文管理器协议和pose模块支持。第四版补丁新增了ProxyPose类,支持姿态检测任务,并优化了图像格式兼容性处理。该方案实现了旧插件对MediaPipe ≥0.10.x版本
本文详细介绍了AI绘图工具ControlNet的使用方法,它能够通过额外条件输入精准控制生成结果。文章解析了ControlNet的核心原理、6种主流模型的特点与选型指南,并提供了完整的节点配置流程和参数调优策略。重点讲解了多ControlNet链式组合技巧,以及Canny构图控制、OpenPose姿态控制等4个实操案例。最后总结了常见问题解决方案,帮助用户从"随缘生图"进阶到&
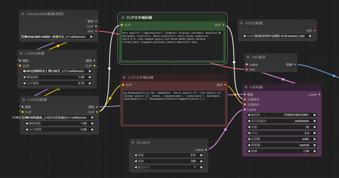
本文是AI绘图系列教程的第13篇,重点讲解文生图与图生图的基础操作。文章首先介绍了文生图作为AI绘图核心能力的重要性,详细拆解了包含模型加载、提示词编码、潜在空间生成等6个关键节点的工作流程。在提示词工程部分,提供了正向/反向提示词的编写技巧和权重调节方法。核心参数章节深入解析了采样步数、CFG值、采样器等关键设置的作用和推荐值。图生图部分重点讲解了去噪强度的调节技巧。最后通过三个实操案例(写实人
在AI绘画领域,Stable Diffusion等扩散模型通过文本提示词生成图像,但其效果高度依赖于提示词的质量与精准度。传统手动编写提示词存在灵感枯竭、描述不专业等问题。大语言模型(LLM)凭借其强大的自然语言理解和生成能力,为提示词工程带来了革新。通过将LLM的文本推理能力与图像生成流程相结合,可以实现提示词的自动优化、扩展与风格化,显著提升创作效率与图像质量。在工程实践中,通过API桥接的方
本文是ComfyUI系列教程的第12篇,聚焦"实操精通(上)"章节的导览。文章系统介绍了该章节的学习目标、内容结构和实操准备事项,为后续4篇具体知识点博客(基础示例、ControlNet、Image处理、3D应用)奠定基础。核心内容包括:1)明确从理论到实操的跨越目标;2)拆解4大模块的学习重点和技术要点;3)提供详细的模型、节点、环境准备清单;4)推荐"三遍法&qu
在AI绘画领域,Stable Diffusion作为核心的扩散模型,通过将文本描述转化为高质量图像,已成为内容创作的重要工具。其原理基于潜空间中的迭代去噪过程,通过提示词引导生成方向。这项技术的工程价值在于,通过模块化、可复现的工作流,将复杂的参数调试与模型组合标准化,从而大幅提升生成效率与效果稳定性。ComfyUI作为节点式可视化工具,正是实现这一工程化思想的关键平台,它允许用户像搭积木一样连接
模型上下文协议(MCP)作为一种标准化的通信规范,在AI应用开发中扮演着“万能翻译器”的角色,它定义了不同模型与前端工具之间的统一接口。其核心原理是通过协议封装,将异构的AI能力转化为标准服务,从而屏蔽底层技术细节。这一技术的核心价值在于大幅降低了AI工具集成的复杂度,使得开发者能够聚焦于应用逻辑而非适配代码。在工程实践中,MCP协议常被用于构建本地化的AI应用解决方案,例如实现开箱即用的AI绘画
在AI绘画领域,工作流自动化与多模型协作是提升创作效率的关键技术。其核心原理在于通过节点化工具(如ComfyUI)将不同AI模型的能力串联,实现从创意生成到细节优化的无缝衔接。这项技术的价值在于打破了工具链割裂的壁垒,让创作者能在统一环境中调用最合适的模型。典型的应用场景包括:利用大语言模型的理解能力进行创意发散和构图,再交由扩散模型进行风格化与细节深化。本文聚焦于通过Comfyui-chatgp
在AI绘画与图像生成领域,工作流自动化与模块化是提升创作效率的核心。其原理在于通过可复用的功能节点,将复杂的图像处理、文本编码和逻辑控制流程封装为标准化组件,从而降低技术门槛并实现灵活组合。这种模块化设计的技术价值在于,它允许用户像搭积木一样构建定制化流程,无需从零编写底层代码,极大地加速了从创意到成品的迭代速度。在应用场景上,无论是进行图像混合、高分辨率修复、提示词权重微调,还是实现条件逻辑与批
本文介绍了如何在星图GPU平台上自动化部署Nunchaku FLUX.1-dev文生图镜像,快速搭建AI绘画环境。该镜像基于优化的FLUX.1架构,用户可通过ComfyUI可视化界面,输入文本描述即可高效生成高质量、高分辨率的图片,适用于艺术创作、设计概念图等场景。
在AI绘画与自动化工作流领域,将复杂模型封装为标准化接口是提升系统集成效率的关键。其核心原理在于通过抽象层,将底层技术细节(如节点连线、参数传递)映射为统一、自描述的技能规范。这种设计的技术价值在于,它实现了复杂工作流的可发现、可调用与可管理,极大降低了AI智能体的学习与调用成本。在应用场景上,它使得ComfyUI这类强大的节点化图像生成工具,能够被OpenClaw、Hermes Agent等AI
在AI绘画与自动化流程集成领域,工作流标准化与智能体调用是关键技术挑战。其核心原理在于通过抽象与约束,将复杂的节点图逻辑封装为结构化的技能接口,从而屏蔽底层实现细节。这一设计的技术价值在于显著提升了工作流的可复用性与调用可靠性,使得原本难以被AI理解的视觉编程流程变得可编程、可自动化。其典型应用场景包括将Stable Diffusion等图像生成流程集成到聊天机器人、自动化脚本或复杂任务编排系统中
图像分割是计算机视觉中的一项基础技术,其核心原理是通过算法自动识别并分离图像中的不同对象或区域。这项技术通过分析像素级的特征,为图像编辑、内容理解和场景分析提供了结构化数据基础。在AI绘画与数字内容创作领域,精准的图像分割技术具有极高的工程价值,它使得对生成图像进行局部、非破坏性的精细化编辑成为可能,极大地提升了工作流的可控性与创作效率。其典型应用场景包括角色设计中的部件替换、产品概念图的元素调整
在AI图像生成领域,工作流自动化与精细化控制是提升生产力的关键。其核心原理在于通过节点化编程,将图像生成过程中的逻辑判断、数据转换与外部交互模块化,从而突破手动操作的瓶颈。这项技术的价值在于将生成式AI从单次创作工具升级为可编程、可迭代的智能流水线,显著提升批量处理、条件化生成与系统集成的效率。典型的应用场景包括基于图像内容的动态工作流调整、全自动批量生成与归档、以及与外部工具链的无缝集成。Com
本文探讨如何在边缘设备上使用ComfyUI实现隐私保护的生成式AI,介绍其基于DAG的工作流机制、显存优化策略及Docker化部署方案,并展示在动画制作等场景中的实际应用。
本文深入解析ComfyUI的六大核心概念体系:工作流(节点图)、节点(功能单元)、连线(数据通道)、属性(配置参数)、模型(AI大脑)和依赖关系(执行顺序)。详细介绍了子图功能、部分执行技巧和节点文档查阅方法,通过工厂生产线类比帮助理解概念关系。掌握这些基础概念是熟练使用ComfyUI的关键,为后续界面操作和复杂工作流构建奠定理论基础。
本文详细介绍了ComfyUI自定义节点的安装与使用,主要内容包括:1. 自定义节点的概念与分类,强调其扩展功能的重要性;2. 推荐使用ComfyUI Manager进行节点管理,提供安装指南;3. 详解三种节点安装方式(Manager、Git、ZIP)及注意事项;4. 推荐必备和选装节点清单;5. 首次AI绘图完整流程指导;6. 核心参数(Steps、CFG等)的深度解读;7. 常见问题排查方法。
ControlNet 是 Stable Diffusion 中用于控制预训练图像扩散模型的神经网络模块。它通过接收调节图像作为输入,实现对生成过程的精确控制。
ComfyUI 是一个基于节点的图像生成界面,专为深度学习图像生成工作流管理设计。它通过模块化的节点操作,允许用户灵活组合模型、图像输入、样式和参数调整,实现高度定制化的图像生成。ComfyUI 支持多种深度学习模型(如稳定扩散、VQGAN 等),并具有直观的图形化界面,适合从新手到专业用户的广泛需求。其主要用途包括艺术创作、概念设计、图像超分辨率、风格转换和AI研究实验。安装 ComfyUI 需
对于创建这些美女账户,无需聘请真人模特,只需利用StableDiffusion技术即可完成。无论是复制真实人物的形象,还是创造纯粹的AI美女,都游刃有余,而且能保持美女形象的一致性。近期,人工智能生成的美女形象在短视频平台上引起了广泛的关注和热议。其中有一个账户,她所有的视频都是通过Stable Diffusion(SD)技术制作的AI美女,这个账户目前在快手上已经拥有了22万的粉丝。在创建吸引人
ComfyUI
——ComfyUI
联系我们(工作时间:8:30-22:00)
400-660-0108 kefu@csdn.net