
简介
该用户还未填写简介
擅长的技术栈
可提供的服务
暂无可提供的服务
跃然纸上的创意、瞬息万变的想象,Stable Diffusion以AI的力量赋予您无限创作可能。在这篇详尽的本地部署教程中,我们将携手走进Stable Diffusion的世界,从零开始,一步步搭建和配置这个强大的深度学习环境。无论您是热衷于探索AI艺术的新手,还是追求技术创新的专业人士,本教程都将助您轻松掌握如何在个人电脑上实现Stable Diffusion模型的本地化运行。

介绍今天分享一个很有意思的插件,文本生成语音TangoFlux,测试发现效果出奇的好,生成速度也超快。这项技术我看论文介绍,很热乎,12月30号提交的,到现在才过去半个月,有人整合到ComfyUI里面来了。官方是这样介绍的:我们推出了 TangoFlux,这是一种高效的文本到音频 (TTA) 生成模型,具有 515M 参数,能够在单个 A40 GPU 上仅用 3.7 秒生成长达 30 秒的 44.

导语本教使用ChatGPT进行辅助编写,部分知识点根据ChatGPT提供的解释进行归纳总结,如有描述不恰当的地方请合理指出,部分观点参考了UP主[秋葉aaaki] [青龙圣者] [Mr_日天]。以下内容是通过本人自身理解并总结编写出的,同时也是初步接触训练模型,主要是以美术视角出发来进行讲解,目的就是可以让不理解训练概念和代码指令的小伙伴更容易上手Lora[模型训练]。(如有问题欢迎大家一起讨论,

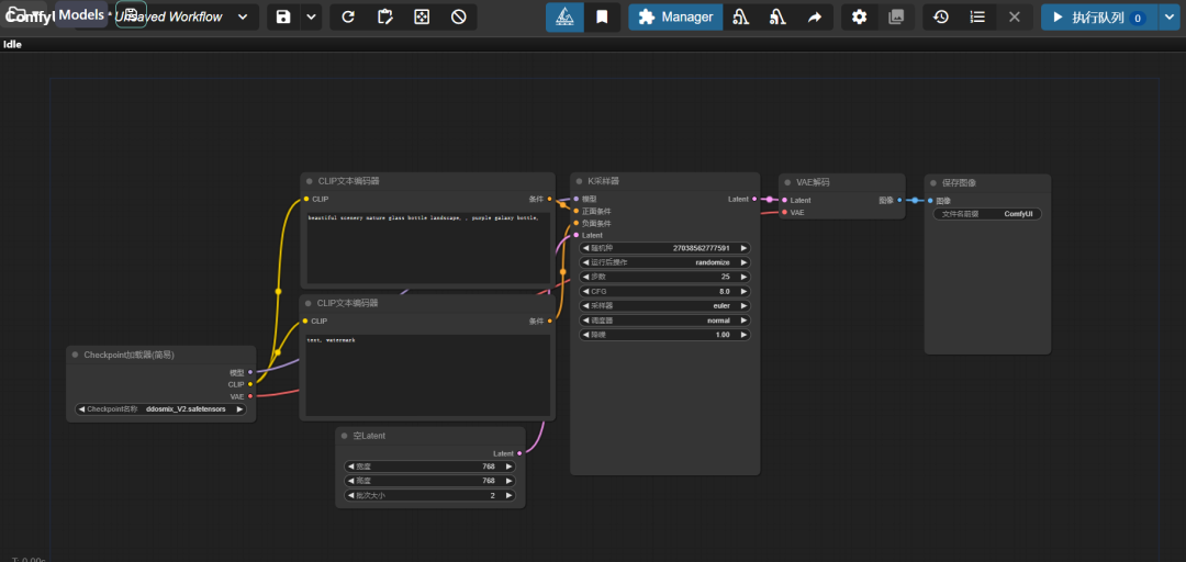
初识ComfyUI的工作界面,是一个非常朴素的工作场景,它的工作区域被几个用不同颜色连接起来的功能组件占据,这些组件就是”节点“。按住鼠标左键可以对场景进行平移,滚动滑轮可以对场景进行缩放。下面我来一步一步学习如何用 ComfyUI进行AI绘画。一、我们先来回顾一下用 StableDiffusion webUI 进行AI绘图时的工作流程。1、首先选择一个风格模型,接着在提示词框内输出相应的提示词温

1、Windows 安装:最低要求为 Win10 / 64 位系统,内存建议 16GB,显卡建议 NVIDIA 8GB 显存起,硬盘建议 30GB 起。

背景与定位ComfyUI是一款基于节点式操作的Stable Diffusion WebUI工具(2022年由社区开发者推出),与Automatic1111等传统UI不同,它通过可视化流程图的方式管理AI绘画流程,允许用户自由拆解、重组图像生成步骤,适合追求精细控制的技术爱好者。核心优势灵活高效:支持并行生成、模块化参数调整,节省重复计算资源透明可控:每个生成步骤(如提示词解析、VAE解码)均可视化

在之前的 ComfyUI 版本中,IC-Light 和基于 Flux 的 ControlNet 可以帮助主体融入新背景。虽然效果不错,但这些方法速度慢且资源消耗大。更新后的工作流提高了效率与真实感,实现了更快的处理速度和更自然的结果。移除背景完成后,进入主体定位和画布定义阶段。此节点组定义了主体在场景中的摆放位置。

ControlNet 是一种通过添加额外条件来控制扩散模型的神经网络结构。它提供了一种增强稳定扩散的方法,在文本到图像生成过程中使用条件输入(如边缘映射、姿势识别等),可以让生成的图像将更接近输入图像,这比传统的图像到图像生成方法有了很大的改进。在 Stable Diffusion 的基础上使用 ControlNet 就相当于给 Stable Diffusion 加了一个插件用于引导 AI 模型按

需要的可以扫描下方CSDN官方认证二维码免费领取【保证100%免费】**一、AIGC所有方向的学习路线**AIGC所有方向的技术点做的整理,形成各个领域的知识点汇总,它的用处就在于,你可以按照下面的知识点去找对应的学习资源,保证自己学得较为全面。二、AIGC必备工具工具都帮大家整理好了,安装就可直接上手!三、最新AIGC学习笔记当我学到一定基础,有自己的理解能力的时候,会去阅读一些前辈整理的书籍或

摘要: 挖漏洞作为副业门槛低、收益高,适合零基础人群。通过掌握计算机基础、编程入门和安全知识(如OWASP Top 10漏洞),结合工具(Burp Suite、Wireshark等)和靶场实战,小白可逐步提升技能。合法挖掘漏洞不仅可赚取赏金(单漏洞数百至数万元),还能提升个人竞争力。建议从低危漏洞入手,遵循目标选择、信息收集、漏洞检测和报告提交的流程,逐步进阶为专业安全人才,实现技能与收入的双重提








