登录社区云,与社区用户共同成长
邀请您加入社区
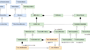
iOS灵动岛【商品秒杀】开发实践
截至2023年1月,VideoScribe官方最新版本为3.11.2,登录软件后顶部Banner宣传图和左下角关于信息均显示为3.11.2,任何高于此版本号,自创版本号,甚至抹去版本号刷屏兜售的均是以非常旧的版本冒充新版骗钱,请勿上当!VideoScribe大部分功能都是联网加载资源的,比如模板库,音乐库,手势库,图库的搜索功能等,只有联网登录使用才是全功能全素材的,而且最新的3.11.2版本已经
《定格动画实训室:传统技艺与数字科技的碰撞与融合》 摘要:在数字化浪潮下,高校动画实训室正成为定格动画这一古老艺术形式的复兴阵地。文章揭示了定格动画通过逐帧拍摄展现的手工温度与匠人精神,分析了现代化实训室如何通过设备配置和空间规划实现从理论到实践的转化。重点探讨了AI生成、动作捕捉等新技术对创作流程的革新作用,并以北京欧雷为例展示了校企合作模式下技术设备与课程体系的有机融合。实训室不仅传承传统技艺
本文介绍了鸿蒙ArkUI中转场动画的开发方法,重点讲解了出现/消失转场动画的实现。首先概述了鸿蒙动画体系,包括属性动画、转场动画等类型及其特点。然后详细解析了转场动画的核心概念和分类,特别说明了TransitionEffect对象提供的多种转场效果。通过示例代码展示了基本转场、非对称转场和组合转场的实现方式,包括move、asymmetric和combine等方法的使用。这些转场动画技术能有效提升
一镜到底动效是页面切换时对相同或者相似的两个元素做的一种位置、大小等属性匹配的过渡动画效果,有助于提升用户操作任务的效率,增强视觉的流畅感,同时也增强动效的品质感,是转场设计中重点推荐的技法。
基于Matlab/simulink的增程式混合动力汽车建模仿真模型(增程纯电,与日产的e-power整车配置策略类似),包含增程器模型、电机模型、电池模型,驾驶员模型,整车VCU控制模型等基于模型的整车策略开发思路、整车模型搭建流程模型明确清晰,相当于手把手教学,新能源混动控制建模方面相关需求人才,教你玩转基于simulink的混动汽车建模开发流程——此模型提供工况数据、仿真数据,发动机,电机等整
Flutter动画系统基于声明式UI设计,提供隐式动画(自动处理)、显式动画(精细控制)和Hero动画(页面过渡)三种主要实现方式。内置多种动画组件和曲线效果,开发体验相比原生Android更简洁高效。最佳实践包括优先使用隐式动画、合理释放资源、保持60fps流畅度等。Flutter动画具有代码量少、跨平台、热重载调试等优势,通过"一切皆Widget"的设计哲学,让开发者能够轻
面部表情捕捉技术的迭代,本质是算力架构与工程集成能力的竞争。传统面捕设备之所以陷入“手工作坊”的困境,核心在于算力依赖外部、硬件分散拼接、交互逻辑落后。FACEGOOD SMART P3作为全球首款搭载边缘算力的智能面捕终端,以“全集成算力主板”为核心,从底层技术重构面捕逻辑,将边缘计算、高精采集、实时交互等核心能力浓缩于一体,其背后的技术革新,正是工业级面捕实现代际超越的关键密码。
Flutter动画开发指南 本文系统介绍了Flutter动画开发的核心内容,主要包括: 动画分类:隐式动画(如AnimatedContainer)和显式动画(如AnimationController) 核心组件:AnimationController控制器、Tween补间动画和AnimationBuilder构建器 常用隐式动画组件:包括AnimatedOpacity、AnimatedPositi
提供了更多的灵活性和控制能力,适合复杂的动画场景。对于两者都有一个重要的优化技巧:如果。中有不参与动画的组件,应该将其放在。更适合简单、自动化的动画,而。
3D IC封装的核心在于通过立体的结构实现更高的性能和更低的功耗。主流厂商如台积电(TSMC)、三星和英特尔等,纷纷推出自己的3D封装技术平台,例如台积电的CoWoS(Chip-on-Wafer-on-Substrate)和三星的X-Cube。例如,在推介新产品时,企业可以利用3D动画生动演示芯片的工作原理、性能优势和应用场景,从而更容易获得客户的信任和青睐。3D动画在这个情境下,可以通过模拟不同
动画可以有趣地展示某种现象。相比于静态图表,人们更容易被动画和交互式的图表所吸引。在描绘时间序列数据时,动画更有意义,例如多年来股票价格的波动,过去十年气候的季节性变化和和趋势,因为我们可以看到特定参数如何随时间变化。上图是用Matplotlib实现的雨滴模拟,Matplotlib库被人们亲切地称为Python可视化包的祖父。Matplotlib通过设置50个散射点的比例和不透明度的...
为了弄懂angular的动画自己也是花了一番功夫,不客观的说,angular的动画写起来是比较复杂的,但又必须掌握。下面是我结合官方文档的资料,自己通过实践写出来的一篇博客,希望可以帮到有需求的小伙伴,当然,如果文章有地方写的错误,欢迎指正。好了,废话不多说,开始正文吧。1:angular动画的使用需要先引入一些与动画有关的函数。import { NgModule } from '@angula
曾经有个案例,工程师死活调不好模型,最后发现是传感器数据存在周期性故障,这锅模型可不背。替换自己的数据时注意三点:数据文件格式保持excel的xlsx格式,输入特征列放在前几列,最后一列是输出值。咱们今天直接上硬货,用MATLAB整一个CNN-GRU-Attention混合模型,手把手教你怎么用这个三合一神器做数据回归预测。如果看到预测曲线比真实值平滑,可能是模型过滤掉了噪声,也可能是欠拟合了,这
本文介绍了在嵌入式Linux系统TinyPiXOS中实现可暂停/恢复的Lottie动画交互的技术方案。通过扩展TpGUI框架的TpLottieAnimation类,开发了PausableLottieAnimation类,利用setVisible()方法的副作用来控制动画定时器,同时保持当前帧显示。文章提供了完整的代码示例,展示如何通过点击屏幕实现动画暂停/播放功能,并列举了加载动画、交互反馈等典型
在光影交织的动画世界里,迪士尼宛如一座熠熠生辉的梦幻城堡,承载着无数人童年的欢笑与梦想。从1937年第一部动画长片《白雪公主和七个小矮人》横空出世,迪士尼动画电影已走过了80多年的光辉历程,以其精美的画面、动人的故事和深刻的内涵,征服了全球观众的心。如今,“全集迪士尼动画电影大全-4K超清中英字幕国语”的出现,更是为我们开启了一扇全新的大门,让我们能够以超高清的画质、便捷的语言选择,重温那些经
tsparticles-demo是一个基于React和tsparticles的可视化粒子特效库,提供多种炫酷动画效果(如闪烁、雪花、彩色气泡等),支持鼠标交互和响应式设计。项目采用Vite构建,性能优异,兼容主流前端框架(Vue/Angular等),适用于官网背景、登录页等场景。通过JSON配置即可自定义粒子参数,内置主题切换功能,开发便捷。技术栈包含React18、tsparticles和Tai
React中使用GSAP动画库实现文字特效,包括TextPlugin、ScrambleTextPlugin和SplitText等插件。主要内容包括:1. 安装配置GSAP及其React适配器;2. 实现文字替换、解码效果和字符分割动画;3. 使用时间线控制多元素顺序动画;4. 结合ScrollTrigger实现滚动触发效果。文中提供了详细的代码示例,展示了从基础文字动画到复杂时间线编排的实现方法,
这几天下载1*3网盘的资源,发现限制流量了,然后找了找以前的脚本,发现叉子又被墙了,但是我发现之前推荐的软件还可以使用!不喜欢安装版的小伙伴可以使用绿色版试试,其功能与原版是一样一样的,只是不需要安装,双击下图的exe文件即可打开软件。再然后就根据提示输入编号,最后下载即可,看看我这里的下载速度,达到了58M/S,这速度杠杠的!今天带来的是夸克网盘的踢威版,安装以后需要手机端扫描登录,登录后点击【
交互图表之tootip
1 渐变和滤镜2 SVG 形变3 路径描边动画4 SMIL 动画5 第三方动画库6 SVG 动画案例
Failed to initialize player's 3D settings 修复
整体动画的评分会发生一些小的波动,但大体维持在稳定的水平。通过词云图可以清楚的看出,对于《CLAS》许多人的评论主要集中在“人生”,“剧情”,“催泪”,“感动”,“亲情”上,说明这部作品可能是一部催泪作品,部分剧情非常令人感动,可能是关于一位动画人物的亲情故事,刻画了一个人物完整的人生,让很多人想到了自己。而对于《摇曳露营》,主要出现的词语有“露营”,“舒服”,“音乐”,“感觉”,“轻松”等,说明
个人测试 bug多多// 柱状图import React, { Component, useEffect, useRef, useState } from "react";import { View } from "@tarojs/components";import { EChart } from "echarts-taro3-react";import "./index.less";expor
如何用c++做动画
文章转自:gpu instancing animation代替骨骼动画的做法_yxriyin的专栏-CSDN博客_gpu动画最早是在Unity推出gpuinstancing后,马上有人做了一个顶点动画代替骨骼动画的方案,当时自己也测试了一下,红米2一千人可以跑60帧,确实非常不错。后来发现UWA群里也有人在讨论这个东西的做法,当时M神说可以用烘焙骨骼的方式代替烘焙顶点,这样子烘焙出来的贴图大小只和
1- hook1- 什么是hooks?Hook 是 React 16.8 的新增特性。它可以让你在不编写 class 的情况下使用 state 以及其他 的 React 特性。2- 主要解决的问题1.用于在函数组件中引入状态管理和生命周期方法;2.取代高阶组件和render props来实现抽象和可重用性;3.完全脱离"类",便可写出一个全功能的组件。3- 常用的钩子:3-1 useState作用
在options中设置cardStyleInterpolator: CardStyleInterpolators.forHorizontalIOS即可options={{cardStyleInterpolator: CardStyleInterpolators.forHorizontalIOS,}}import React from 'react';import {NavigationContai
ReactDOM.createPortal(ReactNod,container)实现弹窗的关键在于,如何将弹窗组件挂载到任意的dom上.这里react-dom中提供了一个方法,下面举个例子import React from 'react';import ReactDOM from 'react-dom';const Modal = (props) => {const { container
本文围绕鸿蒙属性动画展开,详解其核心原理、实现方式及项目实战技巧。属性动画是鸿蒙应用开发中最基础常用的动画类型,通过驱动组件可动画属性平滑过渡,结合视觉暂留效应呈现流畅效果。文章介绍了可动画与不可动画属性的区分,解析了duration、curve等核心参数及常见动画曲线类型,重点讲解了animation、animateTo、keyframeAnimateTo三种核心接口的用法与适配场景。结合Cat
bootFinished()在SurfaceFlinger.cpp中被重写,在里面property_set("service.bootanim.exit", "1"),将系统属性service.bootanim.exit设置为1。在checkExit()函数里面是根据EXIT_PROP_NAME[] = "service.bootanim.exit"系统属性来判断的,如果为“0”则不执行reque
ArkTS动画系统实战指南 本文深入解析鸿蒙ArkTS动画系统的三大核心体系: 属性动画:通过.animation()修饰符实现,适用于简单状态切换,自动响应属性变化,支持自定义缓动曲线和弹簧效果。 显式动画:使用animateTo()函数精确控制动画范围,支持完成回调,适合复杂联动动画场景。 页面转场:通过pageTransition()实现页面级过渡效果,提升应用整体流畅度。 文章通过实际代码
HarmonyOS动效引力体系,围绕回归本源设计理念,打造了自然、流畅、品质一体的操作体验。基于视觉效果设计,可以将动效划分为特征动效、转场动效、手势动效、微动效、插画动效。
摘要:本文总结了MotionBuilder软件在角色动画处理中的基本流程,重点介绍了动画重定向和批量处理的方法。主要内容包括:1) MotionBuilder简介及其在游戏开发中的应用;2) 动画文件编辑流程,包括角色化模型、创建Control Rig和动画修改;3) 导出注意事项;4) 提供了一个Python脚本实现批量导入动画文件功能,支持自动命名Take和选择性合并骨骼动画数据。文章旨在为缺
在实现游戏对象控制的时候,经常会根据游戏对象的行为加载不同种类的声音,例如人物行走时的脚步声,开门时候的声音,拾取物体的声音等。这就需要动态进行加载,实现方法当然有很多种,这里只是结合我的实际开发,讲解一种比较常用的实现方法。首先需要建立一个名为Resources的文件夹,并且把需要动态加载的声音文件放到该文件下。加载脚本函数:public void Play(string str)
前言开发中经常会用到动画倒播功能,比如说房子的搭建,倒播后就可以实现房子的拆解功能。这里主要根据动画的速度值,-1倒播,1正播。实现的效果如图:参数配置如图:1.打开Animator窗口;2.选择Parameters参数面板;3.点击添加按钮;4.重命名参数;5.设置值为1.0;关联参数在BaseLayer中选中倒播的动画,并在属性面板中关联上面设置的参数。如图:控制代码控制功能较为直接,按下W键
十一前请了一天假,后面请了三天假,串起来一共休息了十二天,这期间见了女朋友的家长,也领女朋友见了我家长,好消息是各方家长反馈不错,坏消息是涨了五斤肉,毕竟是吃了12天的呼伦贝儿牛羊肉哈。玩了这么多天,回来要收收心好好工作了,毕竟要攒钱娶媳妇哈~上班回来,按照产品的需求做了这样一个效果,如下图:这其中包含了3个动画,分别是移动动画、放大动画、旋转动画。前两个动画比较好完成,可以用 Translate
一般情况下有时候为了方便或者是好控制,会在unity3d中直接用animation进行k动画操作但是有的时候就会发现有的animation无法拖入到animator或者是有的animation组件动画在animation窗口可以预览,但是播放的时候无法播放的问题
AnimatorStateInfo.normalizedTime这个值的小数部分就是动画进度 可以通过animator.GetCurrentAnimatorStateInfo(0)得到 也可以给animation添加脚本 override public void OnStateUpdate(Animator animator, AnimatorStateInfo ...
就像名字中的那样,这其实是一个Audio2Face。主要就是将语音转口型的一个算法,内含了tensorflow的预训练模型,也提供了训练代码。但是该方案还包含了ASR和TTS的流程,包含了一整个问答的流程。中间只缺了连gpt生成内容的部分,这部分代码可以自己加。整体框图如下:上图ASR和TTS之间插入调用大预言模型的代码。不加的话会比较奇怪,自己识别后又TTS。facefood的这个开源不走心,没
动画
——动画
联系我们(工作时间:8:30-22:00)
400-660-0108 kefu@csdn.net