登录社区云,与社区用户共同成长
邀请您加入社区
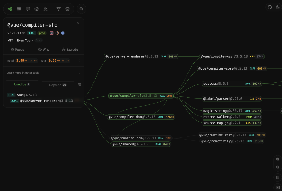
上个月我把本地的 AI 开发工具链做了一轮清理,想把 Cherry Studio、Cline 这些客户端统一换成 OpenClaw 来管理模型调用。结果光是安装这一步就折腾了大半天——npm 装完跑不起来,换 Bun 又遇到依赖解析的问题。后来把两种包管理器的安装流程从头到尾捋了一遍,才搞明白 OpenClaw 的包结构到底是怎么回事。这篇把我踩的坑和搞清楚的原理都记下来,省得你们再走一遍。
Node.js 是一个基于 Chrome V8 引擎的 JavaScript 运行时环境,允许开发者使用 JavaScript 编写服务器端代码。它采用事件驱动、非阻塞 I/O 模型,适合构建高性能、可扩展的网络应用程序。
本文介绍了如何绕过Claude Code的区域限制并实现第三方大模型切换的完整方案。首先通过npm全局安装Claude Code客户端,验证安装成功后,使用cc-switch工具进行配置管理。详细步骤包括:下载cc-switch工具,配置第三方模型API(以硅基流动为例演示),设置API密钥和模型名称,最后启用配置。这套方案不仅解决了区域限制问题,还能实现Claude Code外壳下自由切换不同大
日常前端开发中,表单校验是高频刚需场景。市面上很多校验库如ZodYup体积大、配置繁琐,很多项目只需要手机号、邮箱、身份证、必填、密码等中文业务常用规则,完全不需要重型方案。今天给大家推荐一款自己开源开发的✅轻量极简:压缩后仅 1.3KB✅零外部依赖:原生 TS 编写,无第三方库✅中文友好:内置中文错误提示,贴合国内业务✅完整 TS 类型:类型安全,代码智能提示✅模块化设计:结构清晰,易于扩展、二
摘要:本文深入剖析了传统使用 setTimeout 实现防抖的四大痛点(时间精度不足、性能损耗、刷新率不适配、取消逻辑复杂),并提出采用原生 requestAnimationFrame(RAF)API 的优化方案。RAF 凭借与屏幕刷新率同步的特性,能精准控制触发时机,在高频事件处理中实现更流畅的性能表现。文章详细对比了两种实现方式的差异,并提供了 RAF 防抖的高级用法,包括自定义延迟帧数和节流
Nest.js 是一个用于构建高效、可扩展的 Node.js 服务端应用的框架。它使用渐进式 JavaScript,构建在 TypeScript 之上,并且结合了 OOP(面向对象编程)、FP(函数式编程)和 FRP(函数式响应式编程)的元素。
prepare:安装依赖后自动执行,这里用来初始化husky(Git hooks工具)precommit:提交前自动跑lint和格式化type-check:只检查类型,不生成文件,速度快clean:清理缓存,有时候vite的缓存会导致奇怪的问题写到这儿,基本上把我这些年关于npm的经验都倒出来了。说实话,这工具真没啥神秘的,就是个包管理器,用多了自然就会。但里面的细节确实多,版本管理、依赖解析、脚
通过污染这些被广泛信任的“合法组件”,攻击者可以将其恶意代码植入到成百上千个下游产品中,实现大规模、高隐蔽性的持久化控制或信息窃取。这种攻击方式绕过了传统的边界防御和应用层WAF,直击软件开发的心脏地带,是**高级持续性威胁(APT)**中常见的攻击手法。本节将详细演示如何创建一个包含隐蔽触发逻辑的NPM包,并在满足特定条件时反弹一个Shell。我们在满足特定环境和命令的条件下,成功从受害者服务器
Flink文件系统配置默认路径与连接数限制 默认文件系统配置(fs.default-scheme): 自动补全裸路径的scheme前缀 简化多路径配置,便于环境迁移 需注意跨文件系统访问时的潜在冲突 文件系统连接数限制(fs.<scheme>.limit.*): 防止高并发作业压垮小型HDFS集群 提供输入/输出流并发控制及超时机制 限制在TaskManager级别生效,需考虑集群规模
整个项目最爽的部分是把PyQt5和YOLO无缝对接,看着自己设计的界面跑起目标跟踪,确实有种造轮子的快乐。这里用到的BoT-SORT跟踪算法其实是传统卡尔曼滤波和深度学习特征的混合体。最近在搞一个挺有意思的项目——基于YOLOv8的目标检测跟踪系统。这玩意儿不仅整合了最新的目标检测算法,还带完整的用户系统,从环境搭建到模型训练都踩过不少坑,这就把实战经验给大家唠唠。咱们先来说说环境搭建。3.pyq
这是我创建的一个知识星球,我会在里面分享有关渗透测试的知识,也会有很多人在里面讨论知识,欢迎各位大佬和小白的加入,刚开始年费非常便宜,大家走过路过不要错过!
升级了Jenkins 2.528.3 LTS,编译一个老项目的前端,Jenkins终端报错,错误定位不难,主要记录安装Jenkins的Linux服务器上使用Node的方法。
本文详细介绍了在uni-app项目中配置npm环境并高效引入UI库的完整流程。从零开始配置npm,到安装uView-UI等第三方库,再到解决常见编译问题和多端兼容性处理,帮助开发者提升开发效率。文章还分享了依赖管理的最佳实践和自定义主题方案,适用于需要快速搭建跨平台应用的前端开发者。
本文分享了使用WhisperFast实现本地语音转写的实战经验。团队从云端API切换到本地方案,主要解决成本高、数据安全和网络波动问题。WhisperFast基于whisper.cpp推理引擎,通过Rust封装和napi-rs暴露Node.js接口,既保持原生性能又便于集成。文章详细介绍了API使用方法、三个关键工程实践(线程优化、调试开关、模型管理)以及快速验证方法。该方案使语音转写在Node.
本文详细介绍了如何利用npm-registry-client构建Nexus私服的自动化发布流水线,实现前端项目的CI/CD集成。内容涵盖环境配置、版本管理、权限控制等核心环节,并提供了与Jenkins、GitLab等主流CI系统的集成方案,帮助团队提升npm包发布效率与安全性。
本文详细介绍了如何通过package-lock.json和npm audit有效管理Node.js项目依赖,解决版本不一致和安全漏洞问题。从锁文件的重要性到语义化版本控制,再到安全审计和高级依赖策略,帮助开发者从依赖混乱走向精准控制,提升项目稳定性和安全性。
本文提供2025年最新Electron开发环境配置指南,重点解决Node.js版本兼容性和国内网络环境下的npm依赖安装问题。通过详细讲解Electron与Node.js版本匹配策略、镜像源配置技巧(包括cnpm使用)以及项目初始化最佳实践,帮助开发者高效搭建稳定的跨平台桌面应用开发环境。
Node.js 是一个基于 Chrome V8 引擎的JavaScript 运行时环境,可以使JavaScript 运行在服务器端。使用 Node.js,可以方便地开发服务器端应用程序,如 Web 应用、API、后端服务,还可以通过 Node.js 构建命令行工具等。NPM全称Node Package Manager,是Node.js包管理工具,是全球最大的模块生态系统,里面所有的模块都是开源免费
本文介绍了如何通过Git子模块和包管理工具的工作区机制,实现一套基础框架下的多项目协同开发。Git子模块允许主仓库嵌套引用其他Git仓库,保持代码独立性和版本控制;工作区(Workspaces)则实现多包统一管理,自动处理依赖关系。二者结合既能保持基础框架简洁,又能实现公共代码复用和持续更新。文章详细讲解了配置步骤、常见问题及解决方案,并提供了完整的示例目录结构和操作流程。这种方案解决了传统多仓库
IDEA执行 npm install 报错错误信息:F:\IdeaProjects\operationProject\support-web>npm installnpm WARN deprecated runjs@4.4.2: This project has been renamed to 'tasksfile'. Install using 'npm install task...
下载Node.js打开官网下载链接:https://nodejs.org/en/download/根据自己的电脑选择。我选的是windows 64位,安装过程很简单不多说。检测:打开cmd ,输入node -v 查看是否安装 。npm工具也会随node一起自动安装,使用npm -v 查看你。环境配置:1.将全模块所在路径和缓存路径放在我新创...
windows环境下安装nvm、node.js、npm步骤下载windows版本的nvmgithub地址: https://github.com/coreybutler/nvm-windows/releases (下载第三个)解压后直接安装,安装地址默认即可配置node.js和npm的下载源在npm的安装目录下找到setting.txt文件,打开后添加如下两行:node_m...
1.从github下载的zip文件,文件名字一般是aa-master.zip。2.解压到b文件夹3.cd 到b文件夹--aa-master4.运行npm install前提条件是电脑安装了npm
发布angular npm包流程发布后的项目发布过程新的项目新建library实现功能配置编译发布到NPM注册然后在终端输入发布使用InstallUseexample发布后的项目这是我第一次创建npm包,实现了clone-deep功能(clone-deep不需要创建angular module, 项目仅做测试学习)。发布过程新的项目ng new angular-clone-deep...
lucky npm此插件的主要功能是方面使用 npm install,npm run dev,npm run build 命令;搭配 vue 脚手架 Vue+webpack+vuex+router更加舒适哦效果图:一、环境搭建1、npm install -g yo generator-code安装脚手架;2、yo code创建项目本人选择的是:javascript...
本文主要阐述以下几个部分内容:node.js的安装与配置与使用cnpmnpm 常用命令及参数详解dependencies与devDependencies的区别npm build打包详解(注:所有操作在windows下)目录一、node.js的安装与配置与使用cnpm1、下载node.js安装包2、安装node.js3、环境配置4、修改系统环境变量...
今天通过npm命令安装淘宝cnpm后【npm install -g cnpm --registry=https://registry.npm.taobao.org】,运行“cnpm -v”命令出错:不是内部或外部命令,也不是可运行的程序。检查后发现cnpm默认安装到C盘去了,而cnpm未配置环境变量,找不到cnpm命令。所以想到将node.js的默认安装目录(已设置环境变量:NODEJS_HOME
使用Visual Studio Code开发前端(一)-----安装Visual Studio Code+node.js一、安装node.js1、下载安装node.js,并安装,完全默认安装2、安装完成之后,在打开命令提示符,然后输入node -v会出现版本号,说明node.js环境安装完成3、npm其实是Node.js的包管理工具(package manager),使用npm...
visual studio code克隆github代码1、在vscode中安装git1)如图,点击vs中的扩展,输入git,选择一个Git的插件,我这里选择的是Git Blame,安装 2)安装完之后,打开终端(Ctrl+`),输入git,会出现如下信息,表示安装完成,可以使用git了 2、克隆github上的项目1)去github上就可以clone项目了,找...
mac下安装node.js后显示command not found在node官网上安装成功node,在终端输入npm -v和node -v均提示command not found,已解决。第一步:创建.bash_profile文件,~表示在 ~目录下,.表示隐藏文件,打开终端,输入命令。touch ~/.bash_profile第二步:打开.bash_profile文件:open ...
自己的前端组在开发react-native用到很多封装的包,私有仓库是很有必要的,之前使用过nexus的npm仓库。verdaccio相比界面化更亲近,配置相对来说也比较方便。本文是用docker配置,如果直接配置的话非常简单这里就不说了1.拉取verdaccio的docker镜像docker pull verdaccio/verdaccio2.在用户根目录下创建docker文件夹存放ve...
最近我发现github克隆项目很慢,翻墙的同学请忽略此篇文章,嫌翻墙麻烦的同学可以试试以下这个办法。等了十几分钟都没什么进展简直不能忍了平时在公司内部团队是使用码云来管理代码的,我们可以在github上面fork你要克隆的项目到自己的仓库上去,或者你直接在码云导入进去也可以,就像这样耐心的等待一下我们就看到项目已经克隆到码云仓库里面了 接下来在克隆岛本地就很快了...
mac使用npm安装hap-toolkit,输入命令:npm install -g hap-toolkit报错:解决办法:加上sudo执行即可sudo npm install -g hap-toolkit
我的按照Node官网安装了软件,使用npm命令创建项目时报错:npm WARN checkPermissions Missing write access to /usr/lib/node_modulesnpm ERR! path /usr/lib/node_modulesnpm ERR! code EACCESnpm ERR! errno -13npm ERR! syscall ...
前提:vue安装成功并是基于node环境1.安装less和less-loader: 命令:npm install less less-loader --save2.配置less: 路径:build—webpack.base.conf.js添加{test: /\.less$/,loader: 'style-loader!css-loader!less-loader'}3.webs
需要安装的包在package.json文件中,根据此文件使用npm安装1、查看已经安装的包的列表npm listnpm list -g2、查看已安装的某个包的版本npm list XXX3、安装某个包的最新版本npm install XXXnpm install XXX -g4、安装某个包的指定版本x.x.xnpm install X...
离线安装node.js和npm1.下载官方安装包并拷贝到离线机器上。官方下载地址:https://nodejs.org/en/download/2.解压文件:tar-xJfnode-v8.9.4-linux-x64.tar.xz2.放到相应目录例如/opt/sudo mvnode-v8.9.4-linux-x64/opt/3.建立文件链接使npm和node命
一、node.js安装1、node.js下载地址:https://nodejs.org/en/download/2、下载完后手动双击安装:2.1选择要安装的目录:2.2这里我选择安装在F:\nodejs3、安装完成,打开cmd命令行,输入node -vnpm -v显示出node.js和npm当前版本号。node.js安装成功。
在使用cmd命令操作node.js或者npm命令时,有时需要返回之前的目录,却无从下手?难道要关闭cmd界面,再重新打开吗?这样操作太繁琐了!现在,你只需要记得以下任意一招就可以轻松解决这个问题了:1、在键盘上连续按"ctrl+c"两次,就可以回到之前的目录了;2、在cmd界面上输入".exit",也可以回到之前的目录。
安装node +react 环境
node.js 是运行在服务端的 JavaScript。node.js 是一个基于Chrome JavaScript 运行时建立的一个平台。node.js是一个事件驱动I/O服务端JavaScript环境,基于Google的V8引擎,V8引擎执行Javascript的速度非常快,性能非常好。 1、node.js 应用的组成:1) 引入required模块:使用 require
通过 npm 使用 React开发环境请确保已经正确安装了如下工具包:node.jsv4+npmwebpack安装npm install开发环境编译及服务启动并开启热部署模式npm start服务已启动,请打开浏览器输入: http://localhost:8080/webpack-dev-server/生产环境直接运行index.html运行‘npm webpack打包输出’以下命令通过g
react-native使用npm加载文件过慢
1、下载源码,你需要在http://nodejs.org/下载最新的Nodejs版本,本文以v4.4.3为例:最好下载二进制的源码,否则会报g++版本过低的错误cd /usr/local/src/wget https://nodejs.org/dist/latest-v4.x/node-v4.4.3-linux-x86.tar.gz2、解压源码tar zxvf node-v4.4.3-linu
1.使用镜像站点1.1.获取镜像站点的地址方法:网上自己找。镜像使用方法(三种办法任意一种都能解决问题,建议使用第三种,将配置写死,下次用的时候配置还在):1.2通过config命令npm config set registry https://registry.npm.taobao.orgnpm info underscore (如果上面配置正确这个命令会有字符串response)1.3命令行
本文介绍了在Linux系统下安装Node.js的详细步骤。首先从官网下载.xz压缩包并解压,解压后的文件即为Node.js(包含npm)。关键步骤是为node和npm创建软链接到/usr/local/bin目录下,使系统能在任何路径识别这两个命令。具体操作包括:1)移动解压文件到安全位置;2)使用ln命令创建软链接;3)验证安装。原理是/usr/local/bin是系统默认命令搜索路径之一。总结只
npm
——npm
联系我们(工作时间:8:30-22:00)
400-660-0108 kefu@csdn.net