登录社区云,与社区用户共同成长
邀请您加入社区
摘要:Android Jetpack Compose核心组件体系分为7大类:1.基础UI组件(Text/Image等)替代传统View控件;2.布局组件(Column/LazyColumn等)构建界面结构,其中懒加载布局优化列表性能;3.交互组件(按钮/输入框/选择器等)处理用户操作;4.容器组件(卡片/弹窗等)增强样式功能;5.导航组件实现页面跳转;6.动画组件提升交互体验;7.辅助工具(状态管
用一句话概括,大体就是:“不要自己内部创建依赖,而是让外部提供的方式来完成”;核心思想是将程序的控制权从应用程序代码本身转移给一个外部容器或框架;3.2.5中使用到了Singleton注解,这个是作用域注解,作用是为依赖项提供生命周期管理;作用域必须与Component的作用域匹配,组件跟作用域关系如下:作用域注解绑定到的组件生命周期@Singleton应用级别(整个应用生命周期)Activity
摘要 本文介绍了如何将Jetpack Compose开发的模块嵌入传统View布局的Android项目中。项目采用模块化开发,传统View代码保留在app模块,而Compose功能开发在独立模块gapp-quotation中。重点阐述了通过Fragment的onCreateView方法,使用ComposeView将Compose界面(如QuotationMain)转换为View并嵌入传统布局的实践
——一个关于“代码解耦”与“开发效率”的江湖故事2012年,Dagger横空出世,凭借编译时依赖注入的独门绝技,成为Java界的“解耦大师”。它的核心哲学是:“依赖关系必须清晰,代码生成绝不手软!”但Dagger的硬核操作也让开发者叫苦不迭:程序员吐槽:“写Dagger配置比写业务代码还累,简直是‘配置地狱’!”2020年,谷歌推出Hilt,口号是:“让依赖注入像点外卖一样简单!”对比示例:程序员
LiveData是一个可以被观察的数据持有类,它可以感知并遵循Activity、Fragment或Service等组件的生命周期。其中主要包含的方法有:setValue、postValue以及observe;
此前发过一篇文章介绍了我开发的Desktop端端跨平台Android设备调试软件——DebugManager。包含了基础设备信息,应用管理,文件管理,性能监测,主题切换等。记录为开发AI大模型对话功能页面中,对TextField输入框回车键监听问题的解决。
Android 对话框 - 对话框全屏显示(设置 Window 属性、使用自定义样式、继承 DialogFragment 实现、继承 Dialog 实现)
ViewModel是Android架构组件中管理UI数据的核心类,其生命周期比Activity/Fragment更长,能在配置变更(如屏幕旋转)时保持数据存活。ViewModel会在所属Activity完全销毁时被清除,而Fragment的ViewModel则随Activity销毁而清除。开发者可通过重写onCleared()释放资源,但需避免在ViewModel中持有Activity/Fragm
ViewModel 需继承ViewModel基类,内部存储需要保留的数据,并提供操作数据的方法。// 存储计数数据(初始值为 0)// 获取当前计数// 计数 +1counter++// 重置计数注意:ViewModel 中不要持有 Activity/Fragment 的引用(如Context),否则会因生命周期不匹配导致内存泄漏。若需Context,可使用(需传入。
具备宿主生命周期感知能力的组件。它能持有组件(如Activity或Fragment)生命周期状态的信息,并且允许其他观察者监听宿主的状态。
Android滑动冲突解决方案摘要 在Android项目开发中,当BottomSheetDialog内嵌Compose的LazyColumn组件时,出现了滑动冲突问题。解决方案是通过NestedScrollInterop实现手动管理滚动冲突:在调用方设置ComposeView时创建nestedScrollInteropConnection,并将该连接传递给LazyColumn组件;在组件方使用.n
Nvidia Jetson Agx Xavier安装过程中的血泪经验
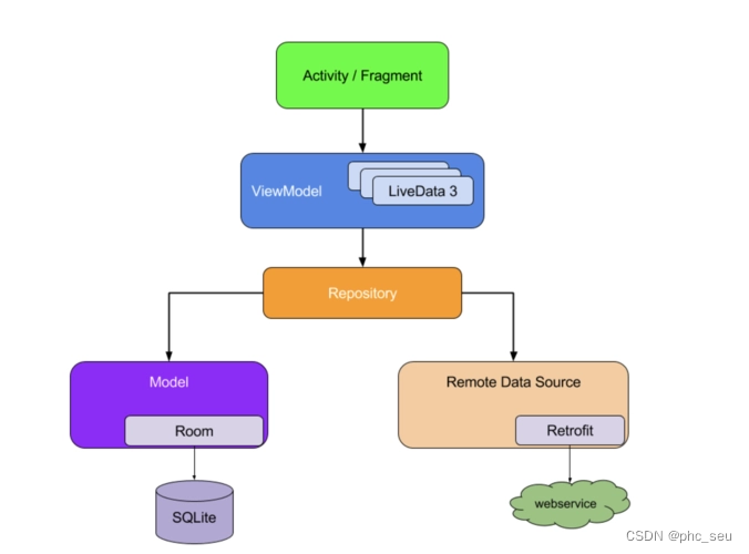
(1)通过定义Repository管理数据来源(Model)。(2)使用LiveData驱动界面(View)更新。(3)使用ViewModel代替Presenter管理数据(VM)。(4)Room(Sqlite)储存本地序列化的数据,Retrofit获取远程数据的数据。关于该架构的疑问:该模式的是MVP还是MVVM架构?(1)在MVP架构中,Presenter中持有View层的引用,如果生命周期处
1.使得M,V,VM的解耦更加彻底,在mvp模式中,p需要持有V的引用,才能去刷新UI,在MVVM模式中,View和Model使用databingding进行双向绑定,一方改变会直接通知另外一方,使得viewModel能专注于业务逻辑的处理,而不需要去关心UI刷新。客户端开发最常用的重用时View,但是数据双向绑定技术,让你在一个View都绑定了一个model,不同模块的model都不同,那就不能
ViewModel 类是一种业务逻辑或屏幕级状态容器。它用于将状态公开给界面,以及封装相关的业务逻辑。它的主要优点是,它可以缓存状态,并可在配置更改后持久保留相应状态。这意味着在 activity 之间导航时或进行配置更改后(例如旋转屏幕时),界面将无需重新提取数据。现在,常用的项目架构,在MVP向MVVM转变。相对于MVP中的P(presenter),MVVM中的ViewModel有哪些优势呢。
Jectpcak 的出现 相当于为了androidX打一个补丁也在众多mvc、mvp、mvvm中脱颖而出成为一个好的解决方案Jetpack 是一个由多个库组成的套件。可帮助开发者遵循最佳做法,减少样板代码编写并编写可在各种Android版本和设备中一致运行的代码让开发者集中精力编写重要的代码为何使用JetpackAndroid Jetpack 组件采用最新的设计方法构建,具有向后兼容性,可以减少崩
介绍LiveData是Android Jetpack的一个组件,它具有监听生命周期的功能,保证在生命周期的活跃状态时及时通知观察者数据更新。使用LiveData并不需要太担心内存泄漏问题,因为它在创建时会绑定LifeCycle(例如Activity),当LifeCycle销毁时,LiveData便会自动与其解除绑定。ViewModel则是MVVM模式里的概念,从名字也可以看出它是View(视图)和
常见的客户端架构有MVC、MVP、MVVM
介绍Lifecycle是Android Jetpack中用于管理生命周期的库。无论是MVP模式还是MVVM模式,Activity充当的都是View(视图)的角色。然而随着程序功能越来越复杂,很多模块都需要在相应的生命周期上停止或释放内存,这就使得Activity的代码不得不写大量与视图无关的代码,就如下面这个例子。通过Lifecycle就能够很好的解决这个问题。public class MainA
在 Android 开发领域,选择适合的架构常常成为新手开发者们的一大挑战。从以往的MVC、MVP、MVVM再到MVI,每种设计模式都在其特定的背景下提供了一种组织和管理代码的方式,这让新手开发者感到困惑,不知道该如何抉择。本文将采用分篇的形式深入探讨 Android 架构模式,分析它们的特点和应用场景,帮助新手开发者选择适合自己项目需求的架构。
一、lifecycle1.1简介在使用MVP模式编写代码时,常常需要在View(如Activity或Fragment)的onCreate()函数中进行Presenter的初始化操作,在onDestroy()的函数中进行Presenter的销毁工作,当Presenter数量很多时,View的代码会变得冗余。而lifecycle能够监听Activity或者Fragment的生命周期,只需要用Prese
本文介绍了Jetpack Compose中Button组件的使用与自定义封装方法。主要内容包括:1) Button基础属性说明,如onClick、enabled、modifier等;2) VectorDrawable的优势与应用;3) 自定义按钮封装方案,包括AlphaIconButton(支持透明度变化)、AppButton(支持多种状态颜色变化)等组件实现;4) 颜色扩展工具类,提供颜色加深、
Jetpack核心组件的协同开发,本质是通过“标准化组件+规范化流程”解决Android开发的复杂性。其核心价值在于:解耦彻底,各组件职责单一;开发高效,减少模板代码;稳定可靠,框架兜底生命周期和内存问题;可扩展性强,适配多终端、跨平台、AI等未来趋势。新项目直接采用“Navigation 3.X+Hilt+ViewModel+Flow”核心架构,搭配Compose提升开发效率;旧项目迁移采用“渐
集成LeakCanary工具后,开发者可以检测并修复Android应用中的内存泄漏问题。LeakCanary通过弹窗提示内存泄漏,并生成详细的泄漏日志,帮助开发者定位问题。本文列举了1.0版本中检测并修复的多个内存泄漏示例,包括非静态内部类持有外部类引用、匿名内部类隐式持有Fragment引用、静态变量持有Fragment引用、服务广播未解绑、播放器SubtitleView未释放以及Handler
什么是LiveData:及一种可观察的数据存储器类,LiveData具有生命周期感知能力,遵循其他应用组件(如activity、fragment或service)的生命周期官网的概念进行如下解释:这个LiveData既是一个可以装数据的存储器,也是一个同四大组件的生命周期相互绑定的数据存储组件。
等抽屉相关的参数,而是将抽屉功能从Scaffold 中剥离出来,使其成为一个独立的、可组合的组件,即 ModaNavigaionDrawer。需要注意的是,Scaffold 默认会处理系统栏的插入,因此我们不需要再手动使用。,那么 Scaffold 会自动处理系统栏,并将系统栏的插入考虑到。在 Material 3 中,Scaffold 组件没有内置的。这样,内容就会在安全区域内显示,不会被遮挡。
Android开发新技术趋势梳理:从声明式UI到AI集成,Jetpack Compose简化了UI开发,通过状态驱动实现高效界面更新;Jetpack组件升级带来导航优化和生命周期管理改进;端侧AI技术如TensorFlow Lite和MediaPipe提升了移动端智能应用性能;大屏设备适配和多终端协同成为开发重点;Kotlin+协程+MVVM成为主流开发模式,显著提升异步处理效率。这些新技术正在重
它的底层原理是通过监听生命周期对象的状态变化来控制协程的执行时机,从而避免了在非UI线程中执行耗时操作的问题。Flow是Kotlin协程的扩展,底层代码是基于Kotlin协程实现的,它是一种称为“异步流”的数据结构来处理数据,可以让我们像运行同步代码一样运行异步代码,使得代码更加简洁,提高了代码的可读性。(2)在 Kotlin 中,repeatOnLifecycle 函数是一个协程函数,它可以在指
只需几步即可通过平滑渐变增强应用程序的用户界面虽然它经常出现在网络前端的世界中,但渐变背景可以为您的移动应用程序增添专业和美观的触感,使其对您的用户更具吸引力。
前期工作:首先添加依赖://room数据库def roomVersion = "2.3.0"implementation("androidx.room:room-runtime:$roomVersion")annotationProcessor("androidx.room:room-compiler:$roomVersion")// To use Kotlin annotation proces
Android原生开发快速接入高德地图,本文简单就显示地图和获取POI搜索数据进行简单的讲解。
所以,在复杂的业务逻辑下,我们可以将Stateful的状态提到ViewModel中管理,这样Stateful Composable也就变成了一个Stateless Composable,通过参数传入不同的ViewModel即可替换具体的业务逻辑,大大增加了可复用性和可测试性
Jetpack Glance是一个使用Kotlin API创建小型、轻量级和高效的应用程序小部件的框架。它设计用于显示用户需要一目了然的信息。
今天呢,给大家带来的是一个非常好用的计时工具,真的非常好用,用过之后,你会发现,延时和定时,真的从未如此简单。
kotlin + 协程 + room 结合使用
前面学习的是Kotlin 接下来就学习Jetpack ,Jetpack 是一个由多种库组成的套件。我的想法是将 Kotlin+ Jetpack灵活的运用起来。
背景MAUI的出现,赋予了广大.Net开发者开发多平台应用的能力,MAUI 是Xamarin.Forms演变而来,但是相比Xamarin性能更好,可扩展性更强,结构更简单。但是MAUI对于平台相关的实现并不完整。所以MASA团队开展了一个实验性项目,意在对微软MAUI的补充和扩展项目地址https://github.com/BlazorComponent/MASA.Blazor/tree/feat
通过PyTorch的自定义Dataset类实现多模态数据加载,结合梯度累积技术(Gradient Accumulation),即使GPU内存有限也可处理8-bit的256x256x256体素数据。采用迁移学习的模态特异性适配策略,分别用Wav2Vec2(语音)、CLIP(图文)的TLS编码器提取特征,最终通过门控融合层(Gated Fusion)实现动态权重分配。由于原始模型(如金融舆情模型)和目
答应大伙的备战金三银四,大厂面试真题来啦!这份资料我从春招开始,就会将各博客、论坛。网站上等优质的Android开发中高级面试题收集起来,然后全网寻找最优的解答方案。每一道面试题都是百分百的大厂面经真题+最优解答。包知识脉络 + 诸多细节。节省大家在网上搜索资料的时间来学习,也可以分享给身边好友一起学习。《960全网最全Android开发笔记》《379页Android开发面试宝典》包含了腾讯、百度
为国内开发环境提供实用的Compose代码参考,帮助开发者快速掌握现代Android开发技术。项目完全开源免费,提供GitHub和Gitee双平台访问,包含详细的功能模块开发进度和完整的接口文档
快速开始最简单的使用是用 RoutesLocationBuilder 实现,这种方式产出的代码最少。对于导航场景较少的应用或者页面栈浅的应用(即页面很少堆叠在一起)来说,是很棒的选择。class MyApp extends StatelessWidget {final routerDelegate = BeamerDelegate(locationBuilder: RoutesLocationBu
Jetpack Compose 中的布局本身就是可组合元素的它们充当容器元素, 将其他可组合元素作为其子元素通过在布局中嵌套可组合元素,并使用修改器来控制它们的位置和样式可以创建复杂且具有视觉吸引力的UIColumn布局列布局将其子元素从上到下垂直排列,把它想象成UI 元素的堆叠两个Text组件和Image组件将垂直堆叠Row布局行布局则是将其子元素从左到右水平排列,就像将UI元素并排放置一样 这
Compose 的绘制有三个阶段,组合 > 布局> 绘制。从组合到上屏的一系列过程中主要是依靠 SlotTable 系统来完成,SlotTable 记录了 Composiiton 的状态,当 SlotTable 的状态发生变化时,会触发 LayoutNode 树的更新,实现 UI 重新渲染。......
Android Jetpack由一系列库组成,涵盖了各种功能,从简化UI开发到数据持久化和后台任务管理。这些组件旨在帮助开发者摆脱繁琐的任务,专注于构建出色的Android应用。Jetpack Compose是一种用于构建用户界面的现代UI工具包,它采用了声明式的方式来描述UI的外观和行为。与传统的基于XML布局的方式不同,Jetpack Compose使用Kotlin代码来构建UI,使得UI代码
刚刚结束的 2022 年,不少应用都给出了自己的 2022 年度报告。趁着这股热潮,我自己维护的应用[译站] 也来凑个热闹,用 Jetpack Compose 写了个报告页面。效果如下:
在上一篇文章中,我们使用compose写了个游戏,虽然我说运行很流畅,但是实际上如果画布尺寸稍大就会出现卡顿,本文就将探究卡顿的原因,并给出优化方案,并且最终将计算时间由 20+ms 优化至3ms。......
为每个 ViewModel 创建一个接口。接口有两个属性,分别是 ViewModel 和 Repository。另外为每个 Action 类型都实现了一个单独的函数,每个函数的功能更具体。类继承:简单,但是有单继承限制辅助类:简单,但缺少重写灵活性。类委托:无法通过this提供 ViewModel 能力。接口默认函数:综合表现最好。特性类继承辅助类类委托接口默认函数可多继承❌✅✅✅可重写性✅❌✅✅
/ 定义运算符优先级'+' to 1,'-' to 1,'*' to 2,'/' to 2// 运算数栈和运算符栈var i = 0var allowUnary = true // 允许负号作为一元运算符// 处理数字// 连续读取数字字符// 处理运算符// 处理一元负号(当负号出现在表达式开头或运算符后)// 执行优先级更高的已有运算!!) {ops.add(c)i++// 跳过空格' ' -
android jetpack
——android jetpack
联系我们(工作时间:8:30-22:00)
400-660-0108 kefu@csdn.net