登录社区云,与社区用户共同成长
邀请您加入社区
本文介绍了在OpenHarmony平台上使用Flutter实现高级搜索框组件的方法。该组件包含实时搜索建议、搜索历史管理和智能UI反馈三大核心功能。通过TextEditingController监听输入变化,实现实时过滤搜索建议;采用内存存储管理搜索历史,限制记录数量并支持快速访问;通过动态UI反馈提升用户体验。文章详细讲解了状态管理、实时搜索监听和搜索历史管理的技术实现,包括性能优化策略和交互设
凯撒移位加解密工具以极简的替换方式演示加密基本原理,适用于教学、文本混淆和字符处理练习。通过 KMP 与 OpenHarmony 的组合,实现了跨端可用的轻量级文本转换工具,并提供了清晰的前端交互与报告输出。虽然安全性有限,但在演示和基础处理场景中具有良好可用性与扩展性。");
本文介绍了数据归一化与标准化分析器的实现,基于Kotlin Multiplatform和OpenHarmony平台。该工具支持Min-Max归一化和Z-Score标准化两种方法,可将不同量级的数据转换到统一尺度,便于比较分析。文章详细阐述了核心算法、ArkTS前端集成方案,并对比了两种方法的特性与适用场景。该分析器适用于机器学习特征预处理、多指标融合、异常检测等多种场景,具有计算高效、结果直观等优
摘要 本文介绍了一个基于Kotlin Multiplatform的数据窗口线性趋势分析工具,用于识别时序数据中的局部变化趋势。该工具通过滑动窗口进行最小二乘直线拟合,计算斜率、截距和拟合优度R²,可应用于服务监控、业务指标分析等场景。核心算法采用Kotlin实现,支持自定义窗口大小,输出包含趋势方向、强度及拟合程度的详细报告。分析结果能快速定位数据中的上升/下降段,为性能评估和异常检测提供量化依据
Kotlin 在语法简洁性、Null 安全、数据类、扩展函数、Lambda 表达式、高阶函数、控制流语句、解构声明、属性委托、范型和范围函数等方面具有明显的优势。这些特点使得 Kotlin 代码更加简洁、安全和高效。Java 虽然在某些方面稍显冗长,但仍然是一种非常强大和成熟的语言,特别是在企业级应用中。选择哪种语言取决于具体的需求和个人偏好。对于新项目,尤其是 Android 开发,Kotlin
android studio中进行java和kotlin代码互相转换
在使用Kotlin+协程时,编译apk会抛出java.lang.VerifyError: Verifier rejected class …原因:某个被协程标记的supend方法使用了@JvmStatic注解,造成编译解析代码时出现Verify错误。解决方法:将supend方法的注解去掉。参考:https://stackoverflow.com/questions/59113152/java-la
android 原生dialog中使用composeview。
java 转 Kotlin 快速入门①本为参考kotlin文档,先感谢kotlin语言开发者、kotlin文档编写者、kotlin文档中文翻译者等:新入手,如有错误烦请指出,谢谢!AS新建Android工程使用Kotlin导包作用域函数定义感谢AS新建Android工程使用Kotlin使用新版AS是可以直接使用kotlin开发Android项目的。如下新建一个项目可以看到新版
MockK 是一个专为 Kotlin 设计的 Mocking 框架,支持协程、扩展函数、对象声明(object)等 Kotlin 特性。相比 Mockito,它提供更自然的 Kotlin API,解决了final类无法 Mock 的问题。核心优势原生支持 Kotlin 特性(如协程、object单例)。简洁的 DSL 语法。支持静态方法、构造函数 Mock。
本文介绍了一个基于Kotlin Multiplatform和OpenHarmony的数字因数分解与质数判断工具。文章详细讲解了三个核心数论算法:质数判断算法(优化到O(√n)时间复杂度)、因数分解算法和质因数分解算法,并提供了完整的Kotlin实现代码。同时展示了如何通过JavaScript桥接和ArkTS UI实现跨平台可视化呈现。该工具可应用于密码学、哈希表优化、数论研究等多个领域,并针对大数
时间序列相关性分析引擎 本案例实现了一个基于Kotlin Multiplatform和OpenHarmony的时间序列相关性分析引擎,用于分析不同指标间的联动关系。核心功能包括: 输入处理:支持多条等长时间序列输入,格式为"序列名称:数值列表",可灵活使用多种分隔符 核心算法:采用皮尔逊相关系数计算任意两条序列之间的线性相关性,支持正相关、负相关和弱相关分析 输出报告:生成包含
任务依赖调度与拓扑排序摘要 本文介绍了一个基于Kotlin Multiplatform的任务依赖调度系统,主要功能包括: 任务依赖图解析:支持多种输入格式(文本、单行、分隔符),将任务及其依赖关系解析为有向无环图(DAG) 拓扑排序引擎:实现核心算法计算任务的合法执行顺序,确保每个任务在其依赖项之后执行 执行批次规划:自动划分可并行执行的批次,优化整体执行效率 循环依赖检测:当检测到循环依赖时提供
本文介绍了一个基于Kotlin Multiplatform和OpenHarmony的轻量级数据质量诊断方案。该系统通过解析输入统计串(如"USER:total=1000,null=25,dup=8,outlier=3"),计算空值率、重复率和异常值率,并综合评分(0-100)将数据质量分为四个等级。Kotlin核心引擎负责质量分析,JavaScript桥接层处理异常,ArkTS
摘要: 本文提出基于Kotlin Multiplatform构建用户行为评分引擎,结合OpenHarmony实现实时画像分析方案。通过Kotlin核心模块处理用户行为数据(登录、访问、订单)并计算活跃度评分,JavaScript层进行桥接封装,ArkTS前端展示交互式分析面板。方案支持多端一致的用户分群(高价值/流失风险等),提供运营建议,并利用OpenHarmony的分布式能力实现跨设备协同。技
本文介绍了在Kotlin Multiplatform(KMP)项目中实现高效数据结构的方法。通过将Kotlin代码编译为JavaScript并在OpenHarmony中调用,展示了链表、二叉树等核心数据结构的实现。详细讲解了单向链表创建、二叉树遍历、树深度计算、链表反转和二叉搜索树操作等关键算法,并提供了完整的Kotlin实现代码。这些数据结构优化技术可提升应用性能,实现跨平台代码复用,为开发高效
本文介绍了一个基于Kotlin Multiplatform和OpenHarmony的滑动窗口峰值检测系统,用于分析时间序列数据中的短时异常峰值。该系统采用单调双端队列算法,在O(n)时间复杂度内计算每个窗口的最大值,并能自动识别全局峰值窗口。主要功能包括:1) 输入数值序列和窗口大小;2) 计算每个滑动窗口的最大值;3) 定位全局峰值窗口及其样本区间;4) 通过ArkTS界面可视化展示分析结果。该
摘要:时序数据稳定度评估工具 本案例基于Kotlin Multiplatform和OpenHarmony实现了一个滚动窗口波动率分析器,用于评估接口耗时、QPS、资源利用率等指标的稳定性。工具通过滑动窗口计算标准差与变异系数(CV),输出每个窗口的平均值、标准差及相对波动率,并给出0~1的稳定度评分。核心功能包括: 支持自定义窗口大小分析时序数据 计算平均CV和最大CV反映整体波动水平 提供稳定度
本文介绍了一个基于Kotlin Multiplatform的分位数与箱线图分析工具,用于评估数据分布特征。该工具可计算五数概括(Min/Q1/Median/Q3/Max)、常见分位数(P90/P95/P99),并通过箱线图IQR规则检测离群值。核心功能包括:对输入数值序列进行排序与插值计算;输出完整分析报告;帮助快速识别长尾分布与异常值。适用于接口耗时分析、请求体大小评估、任务耗时诊断等场景,比平
本文介绍了一个基于Kotlin Multiplatform的多指标相关性分析工具,用于运维和业务分析场景。该工具能够: 接收多条指标序列输入(如QPS、RT、错误率等) 自动对齐样本长度并构建指标矩阵 计算皮尔逊相关系数矩阵 识别强相关/负相关的指标对 典型应用场景包括: 分析负载与性能指标的关系 检测错误率与资源利用率的关联 追踪上下游服务间的性能影响 工具采用简洁的文本输入格式,通过Kotli
本文介绍了一个基于Kotlin Multiplatform和OpenHarmony的设备健康预测系统。该系统通过分析设备故障次数、运行时长和温度指标,计算磨损评分并预测剩余寿命(7-365天),划分"紧急/高/中/低"维护优先级。核心包括:1) Kotlin预测引擎实现指标解析和寿命计算;2) JavaScript桥接层处理输入校验和异常;3) ArkTS可视化面板展示预测结果
本文介绍了一个基于Kotlin Multiplatform和OpenHarmony的容量规划分析引擎。该工具通过输入当前容量、增长率和目标容量,能够预测达标时间、评估紧急度并提供规划建议。核心算法使用复利公式计算达标天数,并根据紧急度给出差异化扩容方案。Kotlin实现核心逻辑,JavaScript负责桥接,ArkTS提供可视化面板。该方案支持快速集成到各类运维终端,帮助团队在设备上获得专业级的容
本文提出一种基于Kotlin Multiplatform的日志分级告警方案,通过统一引擎实现"多服务日志→聚合评分→端侧告警"的闭环。核心包括: Kotlin引擎解析日志统计字符串,计算错误率、噪声比和优先级得分,输出分级报告 JavaScript桥接层处理异常和平台适配 ArkTS界面呈现聚合结果,支持可视化分级展示 方案特别关注错误率和日志噪声比,通过智能评分模型将服务分为
本文介绍了一种基于Kotlin Multiplatform实现的配置漂移检测系统,通过OpenHarmony的ArkTS面板进行可视化呈现。系统核心包括:1) Kotlin实现的配置解析和漂移检测引擎,支持多服务配置比对并生成诊断报告;2) JavaScript桥接层处理输入验证和异常捕获;3) ArkTS交互界面提供配置输入和结果展示。该系统能快速识别不同服务实例间的配置差异,并根据漂移程度给出
最近半年博主工作科研比较繁忙,有段时间没有写博客了,但并不代表博主没有更新相关技术,后续会补上更多科研信息。今天详细解读一下前段时间发布的DeepSeek-Math-V2,DeepSeek-Math早在24年带有GRPO这个广为流传的RLVR技术,那么憋了一年后的V2版有什么看点呢?最近一系列的RL算法都关注ORM,即只要结果正确就认为整个推理过程正确,这种方式在AIME、HMMT等一系列高难度的
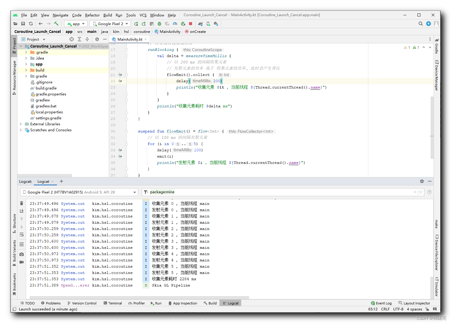
问题背景在聊天室软件源码开发中,需执行多线程任务:任务1、任务2并行执行;等全部执行完成后,执行任务3。// 每个 任务 通过 sleep 模拟耗时val task1: () -> String = {sleep(2000)"Hello".also { println("task1 finished: $it") }}val task2: () -> String = {sleep(2
(该方法属于 COM 原生ITypeInfo的扩展,.NET 包装器未直接封装)。解决思路是:通过获取 COM 原生ITypeInfo接口指针,再通过 P/Invoke 调用 COM 原生 API,以下是完整修正代码:tl.SaveAllChanges() “SaveAllChanges”不是“ITypeLib”的成员。也许根本没有修改TLB的方法吧?你指出的 “不是ITypeLib(该方法属于
本文介绍了在Kotlin Multiplatform项目中实现并发编程的完整方案。通过将Kotlin代码编译为JavaScript并在OpenHarmony的ArkTS中调用,展示了任务调度、线程池管理、性能监控等核心并发技术的应用。文章详细讲解了并发编程的重要性、线程池优势、性能监控指标以及并发安全等关键概念,并提供了Kotlin和ArkTS的完整实现代码。该方案能够显著提升应用性能、改善用户体
本文介绍了在Kotlin Multiplatform(KMP)项目中实现数据加密与验证的技术方案。通过将Kotlin代码编译为JavaScript并在OpenHarmony的ArkTS中调用,详细展示了数据加密、哈希验证、数字签名等核心安全功能的实现方法。文章包含完整的Kotlin源代码示例和ArkTS调用代码,解释了加密算法选择、密钥管理等关键技术要点,并分析了性能指标和应用场景。该方案能够有效
本文介绍了在Kotlin Multiplatform (KMP)项目中实现UUID验证工具的技术方案。通过Kotlin代码编译为JavaScript并在OpenHarmony的ArkTS中调用,实现了UUID格式验证、版本识别和有效性检查等核心功能。详细讲解了格式标准化、正则表达式验证、版本识别(5种标准版本)、变体识别(RFC 4122等)、十六进制验证以及信任度评分计算等关键技术点。该方案能够
本文介绍了在Kotlin Multiplatform (KMP)项目中实现URL验证工具的技术方案。通过Kotlin代码编译为JavaScript并在OpenHarmony中调用,实现了包括协议验证、主机名检查、端口处理、域名格式验证等核心功能。文章详细解析了验证逻辑的实现代码,包括协议有效性判断、域名字符合法性检查,以及基于HTTPS协议、公共域名等要素的信任度评分系统。该方案为跨平台应用开发提
本文介绍了在Kotlin Multiplatform项目中实现IP地址验证工具的方法。该工具能够验证IPv4/IPv6格式,识别IP类型(如A/B/C类地址),判断是否为私有地址,并提供信任度评分。核心功能包括:格式验证(4个八位组或8个IPv6部分)、范围检查(0-255)、类型识别(基于首位数字)以及私有地址检测(10.x.x.x等)。通过Kotlin代码编译为JavaScript,可在Ope
本文介绍了在Kotlin Multiplatform项目中实现IPv6地址验证工具的方法。通过Kotlin代码编译为JavaScript并在OpenHarmony中调用,实现了IPv6地址格式验证、类型识别和压缩格式检查等核心功能。文章详细解析了冒号检查、十六进制字符验证、地址段分割、类型识别等关键步骤,并提供了信任度评分机制。该工具可有效验证用户输入的IPv6地址,识别地址类型,防止无效地址使用
本文介绍了Kotlin Multiplatform (KMP)项目中实现图像处理的完整流程,包括图像加载、缩放、旋转和滤镜处理等核心功能。通过将Kotlin代码编译为JavaScript并在OpenHarmony的ArkTS中调用,展示了跨平台图像处理能力。文章详细解析了图像格式、色彩空间、变换操作和常见滤镜效果,并提供了性能指标和应用场景。KMP项目实现了高效的图像处理功能,支持同一套代码在多个
本文介绍了在Kotlin Multiplatform(KMP)项目中实现高效算法的完整方案。通过将Kotlin代码编译为JavaScript并在OpenHarmony的ArkTS中调用,展示了排序算法(快速排序、归并排序等)、搜索算法(二分查找、哈希查找等)的实现方法。文章详细讲解了数据规模、性能指标计算等核心概念,提供了Kotlin源代码和ArkTS调用示例,并对比分析了不同算法的时间/空间复杂
本文介绍了在Kotlin Multiplatform (KMP)项目中实现电话号码验证工具的技术方案。通过正则表达式匹配,系统能够识别中国手机号码、座机号码以及国际E.164格式等多种电话号码类型,并提供运营商识别、国家代码解析等功能。验证过程包括格式检查、信任度评分计算等核心逻辑,支持国际化应用场景。该方案将Kotlin代码编译为JavaScript,可在OpenHarmony的ArkTS环境中
本文介绍了在Kotlin Multiplatform项目中实现IP地址验证工具的方法。通过Kotlin代码编译为JavaScript并在OpenHarmony的ArkTS中调用,实现了IP地址格式验证、版本识别(IPv4/IPv6)和类型检测等功能。核心功能包括:使用正则表达式验证IPv4/IPv6格式、根据首位八位组识别IPv4地址类型(A/B/C/D/E类)、检测私有地址范围(如10.0.0.
本文介绍了基于Kotlin Multiplatform的密码安全检测工具实现方案。该方案通过特征检查(大小写字母、数字、特殊字符)、长度评分、常见弱密码检测、重复字符检测等多维度评估密码强度,并生成针对性改进建议。核心算法包含9个步骤:空密码检查、特征分析、特征计数、强度评分、弱密码检测、重复字符检测、强度等级判定、建议生成和结果返回。该工具可编译为JavaScript并在OpenHarmony的
本文介绍了在Kotlin Multiplatform (KMP)项目中实现文件大小检测工具的技术方案。通过将Kotlin代码编译为JavaScript并在OpenHarmony的ArkTS中调用,详细展示了文件大小解析、单位转换和存储分析的核心功能实现。文章重点讲解了六个核心概念:正则表达式提取数字和单位、不同存储单位间的转换、文件类型分类、易读格式转换、存储百分比计算以及输入信任度评分。每个概念
Kotlin Multiplatform (KMP) 项目中的元数据处理实现:通过Kotlin/JS编译为JavaScript并在OpenHarmony ArkTS中调用,展示了注解和反射在动态数据验证中的应用。核心流程包括:1)字段解析,提取输入数据;2)类型推断,动态确定数据类型;3)约束检查,验证数据规则;4)注解模拟,实现运行时元数据处理。文章提供了完整的Kotlin实现代码和ArkTS调
本文介绍了Kotlin Multiplatform项目中实现邮箱验证工具的核心方法。通过将Kotlin代码编译为JavaScript并在OpenHarmony中调用,实现了包括格式检查、域名验证和有效性评分等功能。文章详细解析了9个关键验证步骤:从基本格式检查、本地部分验证、域名验证到字符合法性检查,再到域名类型识别和信任度评分计算。该方案可有效验证用户邮箱格式,识别公共/企业邮箱,并通过评分机制
本文介绍了在Kotlin Multiplatform(KMP)项目中实现手机号验证工具的方法,支持将Kotlin代码编译为JavaScript并在OpenHarmony的ArkTS中调用。该工具具备手机号格式验证(包括长度、数字、首位检查)、运营商识别(电信/联通/移动/广电)、地区判断(基于区号)和信任度评分功能。核心代码展示了如何使用Kotlin特性进行多维度验证,包括when表达式匹配运营商
本文介绍了在Kotlin Multiplatform项目中实现身份证验证工具的核心功能。通过Kotlin代码实现身份证号码的长度验证、地区信息提取、出生日期解析、日期合法性检查、性别识别以及校验位验证等功能。验证工具能够处理15位和18位身份证号码,提取省份、城市、区县代码,解析出生年份(自动处理15位身份证的年份推断),检查日期格式有效性,识别性别信息,并执行国家标准的校验位验证。最后通过综合评
本文详细介绍了在Kotlin Multiplatform(KMP)项目中实现工厂模式、构建者模式和单例模式等核心设计模式的方法。通过将Kotlin代码编译为JavaScript并在OpenHarmony的ArkTS中调用,展示了这些设计模式的具体应用场景和优势。工厂模式实现对象创建的解耦,构建者模式支持分步骤构建复杂对象,单例模式确保全局唯一实例。文章包含完整的Kotlin实现代码和ArkTS调用
本文介绍了在Kotlin Multiplatform(KMP)项目中实现权限管理的完整方案。通过Kotlin编译为JavaScript并在OpenHarmony的ArkTS中调用,详细展示了用户信息管理、角色定义、权限分配和访问控制等核心功能。文章包含Kotlin源代码和ArkTS调用示例,对比了RBAC、ABAC等不同角色模型,分析了密码认证、生物识别等认证方式,并探讨了读/写/删除/管理等权限
本文介绍了在Kotlin Multiplatform(KMP)项目中实现密码强度检测工具的完整方案。通过将Kotlin代码编译为JavaScript并在OpenHarmony的ArkTS中调用,展示了密码安全评估的核心功能实现。文章详细解析了6大核心检测模块:长度检查(按长度分段评分)、字符类型检查(小写/大写字母、数字、特殊字符)、连续字符检查和重复字符检查(使用Kotlin集合操作)。每个模块
Kotlin多平台项目中的扩展函数与DSL实现 本案例展示了如何在Kotlin Multiplatform(KMP)项目中实现扩展函数和领域特定语言(DSL)。通过将Kotlin代码编译为JavaScript并在OpenHarmony的ArkTS中调用,实现了跨平台的自定义查询功能。核心内容包括: 扩展函数:为现有类添加新方法而不修改源代码 DSL构建:使用lambda和高阶函数创建领域特定语言
kotlin
——kotlin
联系我们(工作时间:8:30-22:00)
400-660-0108 kefu@csdn.net