
简介
该用户还未填写简介
擅长的技术栈
可提供的服务
暂无可提供的服务
分布式购物车demo 模拟的是我们购物时参加满减活动,进行拼单的场景;实现两人拼单时,其他一人添加商品到购物车,另外一人购物车列表能同步更新,且在购物车列表页面结算时,某一人结算对方也能实时知道结算金额和优惠金额。整个操作效果分为3个小动画,拉起对方用户添加商品到购物车列表购物车列表勾选demo效果(HH-SCDAYU200)1)通过装饰器来创建自定义弹窗,使用方式可参考自定义弹窗;2)规则弹窗效

在 Flutter 中,若我们需要自定义画一张图,则需要用到 ,不过并不是本篇文章的重点,所以我就直接贴出的相关代码,保证能够正常绘制即可。绘制的效果:其中,最核心的绘制在的中。我们可以看到,canvas 绘制图片有三种方式:他们都有一个核心共同点,那就是需要绘制的图片数据,但是这个 Image 并不是我们经常在 UI 效果上写的 ,而是 ,所以获取图片数据的方式就不太一样。在这里我封装了一个图片
本示例介绍使用ArkUIstack 组件实现多层级瀑布流。该场景多用于购物、资讯类应用。使用说明SwiperDataSource,实现IDataSource接口的对象,用于LazyForEach加载数据。源码参考SwiperData.ets2.通过stack和offsetx实现多层级堆叠。源码参考SwiperComponent.ets3.通过手势控制调用显式动画同时修改数据中间值currentIn

DevEco Studio(简称IDE)目前只支持cmake构建方式,对于非cmake构建方式的三方库需要通过IDE工具集成的话,我们需要对原生库编写一个cmake的构建脚本。本文通过tinyxpath三方库为例介绍如何在IDE上移植一个非cmake构建方式的三方库。

cmake构建方式是开源三方库的主流构建方式。DevEco Studio目前以支持cmake的构建方式。本文将通过在IDE上适配cJSON三方库为例讲来解如何在IDE上集成cmake构建方式得三方库。

路线图将包含完全基于鸿蒙内核开发的应用,比如一次开发多端部署、自由流转、元服务、端云一体化等,多方位的学习内容让学生能够高效掌握鸿蒙开发,少走弯路,真正理解并应用鸿蒙的核心技术和理念。路线图包括ArkTS基础语法、鸿蒙应用APP开发、鸿蒙能力集APP开发、次开发多端部署开发、物联网开发等八大模块,六大实战项目贯穿始终,由浅入深,层层递进,深入理解鸿蒙开发原理!如果放在早些年这种工作制度还是比较普遍

正如早年安卓和iOS系统的兴起带来了APP开发的黄金时期,鸿蒙系统的发展可能再次为程序员们带来类似的机遇。自鸿蒙系统发布以来,用户增长速度迅猛。路线图将包含完全基于鸿蒙内核开发的应用,比如一次开发多端部署、自由流转、元服务、端云一体化等,多方位的学习内容让学生能够高效掌握鸿蒙开发,少走弯路,真正理解并应用鸿蒙的核心技术和理念。路线图包括ArkTS基础语法、鸿蒙应用APP开发、鸿蒙能力集APP开发、

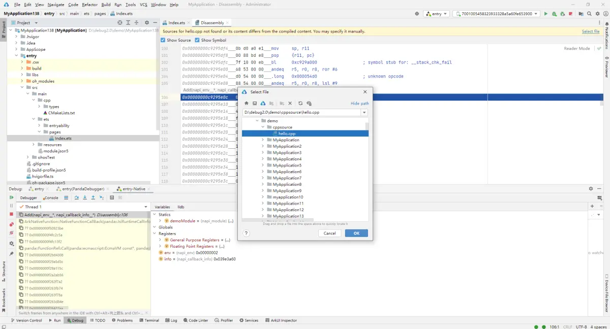
使用真机进行调试:将应用/服务运行到真机设备上并进行调试,具体请参见 使用真机进行调试。变量可视化调试:在图形化界面中观察变量数值的连续变化,通过查看、比对、分析当前变量的变化过程和逻辑关系,判断出当前值(变量)是否符合预期结果,从而迅速有效的定位问题,具体请参见 变量可视化调试。DevEco Studio提供了丰富的调试能力,在NDK开发过程中可以利用这些能力检测并修复程序中的错误。C/C++反

目前的组件优化到了一个能用的程度了,文中也说了,其实还能进一步优化,比如耗时计算放到新线程,或者改用C++重写,应该还能优化一些,但是懒得去实现了。这一趟优化下来也确实令我学到了不少东西,已经收获满满了,不过学习的脚步不能停下,还有很多细节是需要学习的,一步步来吧。对于复杂UI的优化,希望文中的一些思路能帮到大家,就写到这里好了。

1前言大约在去年11月份,Google将官方网站上推荐的MVVM架构悄悄替换成了MVI架构。参考了官方与许多前辈的分享,便有了此文。不过下面的再前言应当是每个读者心中所需要认定的。2再前言总览我所有的博客,我很少写关于架构模式相关的文章。因为我觉得不管是从刚开始所使用的MVP、MVVM再到现在Google官方所推荐的MVI架构,我希望各位读者千万不要将教条主义当真理。官方推荐了MVVM就马上去踩M







