
简介
该用户还未填写简介
擅长的技术栈
可提供的服务
暂无可提供的服务
本博客介绍了KNNf分类算法的原理和主要思想,同时介绍了如何基于python使用scikit-learn库中的K-最近邻(KNN)分类器在鸢尾花数据集(Iris Dataset)上进行分类预测。

介绍GAN生成对抗网络的原理、公式,并基于pytorch实现了简单的GAN网络模型的搭建、训练、验证。代码简单易上手!

深度学习方向的GitHub仓库常见文件的介绍

SRGAN是一种深度学习模型,旨在从低分辨率图像中生成高分辨率图像。它是通过将生成对抗网络(GAN)与残差网络(Residual Network)结合而成的。GAN的生成器网络负责将低分辨率图像映射到高分辨率图像空间,而鉴别器网络则试图区分生成的高分辨率图像和真实高分辨率图像之间的区别。通过这种对抗训练的方式,生成器网络逐渐学会生成更加逼真的高分辨率图像。

记录并解决 VSCode ssh 连接远程服务器时报错 waiting for server log

ChatGPT登陆时报错:we ran into an issue while signing you in, please take a break and try again soon.

深度学习方向的GitHub仓库常见文件的介绍

最近因为个人学习需要,简单调研了一下图像分割模型,做了个小汇总。

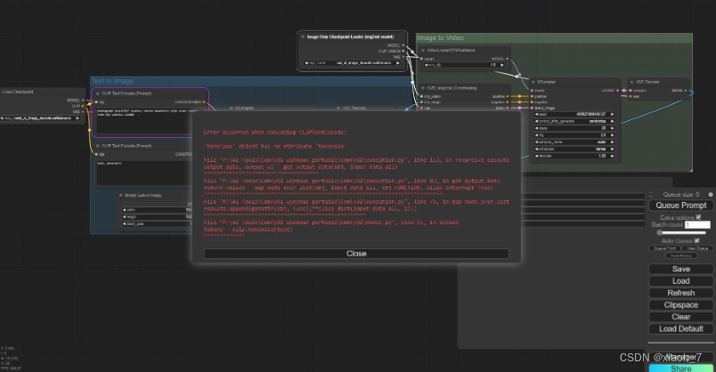
前几天SD3发布了,所以想着尝尝鲜,便去下载了SD3来玩一玩。使用的是Comfy UI而不是Stable Diffusion UI,这是一个比SD UI更加灵活的UI界面,使用的是节点式的搭建模式。但是在使用原始的默认案例调用SD3的时候,遇到报错’NoneType’ object has no attribute ‘tokenize’因为使用的是Comfy UI官方提供的一键安装包,环境问题也没

简单操作,实现xshell多会话窗口的命令执行








