登录社区云,与社区用户共同成长
邀请您加入社区
Z-Image开源后对其turbo模型进行了多维度测试评估,结果显示:1.在细节还原方面,模型能准确呈现苹果水滴、机械腕表机芯等复杂结构;2.构图能力上可正确处理透视关系和专业构图术语;3.艺术表现力上成功融合赛博朋克与东方元素;4.材质表现优异,能模拟玻璃冷凝水等物理效果;5.场景构建中展现出良好的氛围营造和动态捕捉能力;6.文字生成测试表明其具备基础但精确的文本渲染能力。总体而言,该模型在图像
本文介绍了如何在星图GPU平台上自动化部署Z-Image Turbo本地极速画板镜像,实现企业级AI绘图应用。该工具专为商业场景设计,能够极速批量生成高质量的电商营销视觉素材,例如在几分钟内根据商品描述自动生成多张风格统一、可直接使用的产品海报,显著提升电商运营的视觉内容生产效率。
本文介绍了如何在星图GPU平台自动化部署LoRA训练助手镜像,快速构建电商AI绘图训练数据集。该工具能智能分析商品图片内容,自动生成符合Stable Diffusion和FLUX模型规范的英文标签,应用于服装、电子产品等多品类商品图的自动化标注和LoRA模型训练,显著提升电商内容创作效率。
不会写提示词,是大多数人用不好**文生图**工具的根本原因。输入"一个女孩站在花田里",出来的图不是比例奇怪就是风格廉价;照着网上的提示词模板抄,结果和自己想要的差了十万八千里。**文生图**的技术门槛早就不是问题了,真正的门槛是:你得知道用什么词、怎么组合、加什么参数——这对普通用户来说依然很高。EasyClaw 技能商店里有一个专门解决这个问题的技能包——**「三万同款文生图」**。它内置了来
本文介绍了如何在星图GPU平台上自动化部署Z-Image-Turbo-辉夜巫女镜像,快速搭建团队内部的AI绘图平台。该平台专精于生成风格统一的二次元“辉夜巫女”图片,可高效应用于游戏角色设计、小说插图制作等场景,显著提升内容创作效率与数据安全性。
本文介绍了中小企业ACG内容团队如何利用星图GPU平台,自动化部署圣女司幼幽-造相Z-Turbo镜像,快速搭建低成本AI绘图服务。该方案通过集成Xinference与Gradio,将针对特定角色优化的AI模型转化为团队内部可随时使用的“数字画师”,核心应用场景是为动漫角色快速生成高质量同人图、社交媒体配图等视觉内容,显著提升创作效率并降低成本。
本文介绍了如何在星图GPU平台上自动化部署基于Qwen-Image-2512-SDNQ-uint4-svd-r32的图片生成服务,快速构建自媒体工作室私有化AI绘图中台。该镜像轻量高效、中文理解精准,适用于小红书封面制作、抖音场景图生成、电商主图批量产出等典型内容创作场景,显著提升视觉内容生产效率与数据安全性。
本文介绍了如何在星图GPU平台上自动化部署Z-Image Turbo本地极速画板镜像,实现完全离线的AI图片生成。该镜像专为本地环境优化,提供极速生成体验,用户可通过简洁的Web界面快速创建高质量图像,适用于人物肖像、风景场景和抽象艺术创作等多种应用场景。
本文介绍了如何在星图GPU平台上自动化部署基于Qwen-Image-2512-SDNQ-uint4-svd-r32的图片生成服务,无需代码即可快速启动中文友好型AI绘图平台。用户通过浏览器输入自然语言描述,即可实时生成高清图片,典型应用于公众号配图、电商主图及创意海报制作,显著提升视觉内容生产效率。
本文介绍了如何在星图GPU平台上自动化部署👾 像素幻梦 · 创意工坊 (Pixel Dream Workshop)镜像,实现高效像素艺术生成。该镜像基于FLUX.1-dev扩散模型,支持高并发请求处理,适用于团队协作创作高清像素艺术作品,提升数字内容生产效率。
本文介绍了如何利用星图GPU平台自动化部署造相-Z-Image-Turbo 亚洲美女LoRA镜像,并构建一个交互式前端演示。通过该平台,用户可以快速搭建AI绘图服务,并结合JavaScript动态网页技术,实现浏览器端的实时图片生成与展示,极大降低了AI应用的门槛和展示成本。
本文介绍了如何在星图GPU平台上自动化部署【Z-Image-Turbo】依然似故人_孙珍妮镜像,快速搭建企业级AI绘图服务。该方案基于Xinference推理框架,能够高效生成特定风格的人物图片,典型应用场景包括为电商、营销等内容创作快速生成风格统一的宣传素材。
本文介绍了如何在星图GPU平台上自动化部署LiuJuan20260223Zimage镜像,并利用Gradio框架快速构建一个可分享的AI绘图Web应用。该镜像基于Z-Image LoRA技术微调,专门用于生成LiuJuan主题风格图片,用户可通过简单的网页界面输入描述,轻松创建专属AI绘画作品。
本文介绍了如何在星图GPU平台上自动化部署Z-Image-Turbo-rinaiqiao-huiyewunv镜像,快速搭建个人AI绘图应用。该平台简化了部署流程,使独立开发者能够轻松创建本地运行的二次元人物生成工具,核心应用场景是生成特定动漫角色(如辉夜大小姐)的高质量图片。
本文介绍了如何利用Vue.js前端框架,结合星图GPU平台自动化部署的造相-Z-Image-Turbo 亚洲美女LoRA镜像,构建一个用户友好的AI绘图平台。该平台允许用户通过直观的网页界面调整参数并生成图片,典型应用于快速创建符合特定风格的AI绘画作品,简化了从技术部署到创意实现的全流程。
本文介绍了如何在星图GPU平台上自动化部署Z-Image-Turbo-rinaiqiao-huiyewunv镜像,实现高效本地化二次元人物绘图。该镜像针对Jetson Orin Nano等边缘设备优化,支持8GB显存流畅运行,适用于动漫爱好者快速生成高质量角色图像,尤其适合辉夜大小姐等特定角色的个性化创作需求。
本文介绍了如何在星图GPU平台上自动化部署Z-Image-Turbo-辉夜巫女镜像,快速搭建低成本AI绘图工具链。该方案专为中小企业及创作者设计,通过集成Xinference与Gradio,可稳定生成统一的二次元风格图片,广泛应用于游戏美术、文创素材等场景,显著降低创意生产成本。
本文介绍了如何在星图GPU平台上自动化部署基于Qwen-Image-2512-SDNQ-uint4-svd-r32的图片生成服务,专为医学插图、工程示意图和教育图表等高精度专业场景优化。用户无需配置环境,即可通过中文Prompt快速生成结构准确、标注规范、风格统一的出版级线稿,显著提升科研、教学与技术文档制作效率。
本文介绍了如何在星图GPU平台上自动化部署图图的嗨丝造相-Z-Image-Turbo(大网渔网袜)镜像,快速搭建AI绘图服务。该镜像专为生成特定风格的渔网袜AI图片而优化,用户可通过简单的Web界面输入描述,轻松应用于时尚设计、角色概念图或个性化内容创作等场景。
本文介绍了如何在星图GPU平台上自动化部署【Z-Image-Turbo】依然似故人_孙珍妮镜像,快速搭建明星风格AI绘图环境。该镜像集成了针对孙珍妮风格优化的LoRA模型,用户可通过其网页界面轻松生成特定风格的AI图片,并支持输出WebP、AVIF等现代图片格式,适用于角色设计、创意内容制作等场景。
本文介绍了如何在星图GPU平台上自动化部署LoRA训练助手镜像,实现AI绘图标签的智能生成。该工具能将中文描述自动转换为高质量的英文训练标签,应用于Stable Diffusion和FLUX模型训练,大幅提升数据准备效率和模型训练效果。
本文介绍了如何在星图GPU平台上自动化部署Z-Image-Turbo-rinaiqiao-huiyewunv镜像,实现高效二次元人物绘图。该镜像通过优化权重注入和显存管理,支持本地化AI图片生成,特别适用于动漫角色设计、同人创作等场景,为开发者提供便捷的解决方案。
本文介绍了如何在星图GPU平台上一键自动化部署“雯雯的后宫-造相Z-Image-瑜伽女孩”镜像,并利用该AI绘图工具为公益瑜伽项目批量生成高清、标准的教学图示。该方案能快速产出风格统一、姿态精准的瑜伽体式图片,有效解决了无障碍教学材料制作成本高、效率低的难题,展现了AI技术在垂直领域的实用价值。
本文介绍了如何在星图GPU平台上自动化部署Z-Image Turbo本地极速画板镜像,快速搭建高校AI实验室的本地绘图平台。该方案能有效解决科研教学中对快速原型、数据安全和成本控制的需求,学生和研究人员可利用该平台,通过输入简单的文本描述,快速生成课程报告配图、科研概念示意图等高质量图片,提升教学与科研效率。
本文介绍了中小企业如何利用星图GPU平台,自动化部署基于Qwen-Image-2512-SDNQ-uint4-svd-r32的图片生成服务,快速搭建低成本、自有的AI绘图平台。该方案能将复杂的AI模型转化为易用的Web服务,员工通过浏览器输入文字描述即可快速生成高质量的商品宣传图、社交媒体配图等,显著降低创意设计门槛与成本。
本文介绍了如何在星图GPU平台自动化部署LoRA训练助手镜像,实现中文图片描述到英文训练标签的智能转换。该工具基于Qwen3-32B大模型优化,特别适用于边缘设备Jetson Orin Nano,可帮助AI绘图爱好者快速生成规范的LoRA训练标签,提升模型训练效率。
本文介绍了如何在星图GPU平台上自动化部署图图的嗨丝造相-Z-Image-Turbo(大网渔网袜)镜像,快速构建低成本AI绘图工作流。该镜像针对特定风格进行了优化,个人创作者可轻松生成风格一致的图片,例如为青春校园主题的社交媒体内容或小说插图快速生成符合要求的配图,显著提升创作效率与精准度。
本文介绍了如何在星图GPU平台上自动化部署基于Qwen-Image-2512-SDNQ-uint4-svd-r32的图片生成服务,支持16:9/1:1等多比例高清图像输出。用户无需配置环境,通过WebUI即可快速生成电商Banner、社交媒体配图及PPT封面等实用视觉内容,显著提升AI内容创作效率。
本文介绍了如何在星图GPU平台上自动化部署Z-Image-Turbo-辉夜巫女镜像,赋能企业内容创作。该平台简化了部署流程,使团队能快速搭建专属AI绘图服务,并将其高效应用于社交媒体配图、活动Banner制作等场景,显著提升内容产出效率。
本文介绍了如何在星图GPU平台上自动化部署Qwen-Image-2512-ComfyUI镜像,开箱即用实现AI图像生成。无需配置环境或安装依赖,用户可快速启动ComfyUI界面,通过内置工作流一键生成电商主图、社交配图等高质量中文场景图像,显著提升内容创作效率。
本文介绍了如何在星图GPU平台上自动化部署基于Qwen-Image-2512-SDNQ-uint4-svd-r32的图片生成服务,实现零代码、中文界面的AI绘图体验。用户通过浏览器即可快速启动Web应用,典型应用于电商产品图、社交媒体配图及创意概念插画等场景,大幅提升视觉内容生产效率。
本文介绍了如何在星图GPU平台上自动化部署基于Qwen-Image-2512-SDNQ-uint4-svd-r32的图片生成服务,实现开箱即用的中文AI绘图能力。用户可通过简洁Web界面输入自然语言描述,快速生成高质量PNG图像,广泛适用于电商主图、社交媒体配图及创意设计等典型场景。
本文介绍了如何利用星图GPU平台,自动化部署支持标准OpenAI API格式的OneAPI镜像,实现统一调用DALL·E、Stable Diffusion、通义万相等主流AI绘图模型。该方案极大简化了多模型集成流程,开发者仅需一套代码即可快速构建AI绘图应用,例如为电商或社交媒体平台生成产品概念图与营销素材。
本文介绍了如何在星图GPU平台上一键自动化部署基于Qwen-Image-2512-SDNQ-uint4-svd-r32的图片生成服务,为创意工作者提供高效的AI绘图解决方案。该服务支持通过文字描述快速生成高质量图片,适用于内容创作配图、设计灵感素材和营销材料制作等场景,显著提升视觉内容生产效率。
本文介绍了如何在星图GPU平台上自动化部署漫画脸描述生成镜像,基于Qwen3-32B优化模型实现二次元角色提示词的智能生成。该镜像可将自然语言描述精准转译为AI绘图工具兼容的结构化Tag,典型应用于动漫角色设计、小说配图及游戏人设构建,显著提升内容生产效率。
本文介绍了如何在星图GPU平台上自动化部署Nunchaku FLUX.1-dev文生图镜像,并快速在ComfyUI中搭建AI绘图环境。该平台简化了部署流程,用户可通过量化版模型,利用简单的文字描述高效生成高质量图片,适用于概念艺术设计、社交媒体配图等创意场景。
本文介绍了如何在星图GPU平台自动化部署基于Qwen-Image-2512-SDNQ-uint4-svd-r32的图片生成服务,实现AI绘图功能。用户可通过响应式Web界面输入文字描述,快速生成高质量图片,适用于电商主图制作、社交媒体配图等设计场景,大幅提升视觉内容创作效率。
本文介绍了如何在星图GPU平台上自动化部署基于Qwen-Image-2512-SDNQ-uint4-svd-r32的图片生成服务,显著提升中文Prompt理解与图像生成质量。该镜像开箱即用,支持浏览器直连,典型应用于电商主图制作、文化IP设计及短视频封面生成等中文场景,大幅降低AI绘图使用门槛。
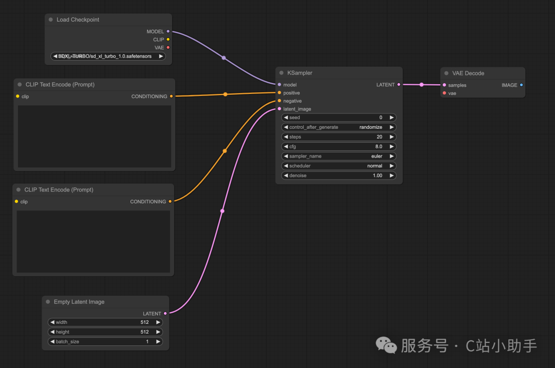
本文介绍了如何在星图GPU平台自动化部署🎨 SDXL 1.0 电影级绘图工坊镜像,实现高效的AI图片生成。该方案通过模型量化与硬件加速优化,使SDXL模型能在资源受限的边缘设备上运行,适用于智能相框、个性化商品展示等嵌入式视觉应用场景。
本文介绍了如何在星图GPU平台上自动化部署real-anime-z镜像,实现高质量动漫风格图像生成。该工具支持多种checkpoint(如_23、_27、_31),适用于角色设计、海报制作等场景,用户可根据需求选择传统日漫、高对比或赛博朋克风格,快速完成二次元内容创作。
本文介绍了如何在星图GPU平台上自动化部署👾 像素幻梦 · 创意工坊 (Pixel Dream Workshop)镜像,快速搭建像素艺术生成服务。该平台支持Docker Compose编排多实例,适用于游戏角色设计、复古风格插画等创意场景,显著提升16-bit像素艺术创作效率。
本文介绍了如何在星图GPU平台上一键自动化部署🎨 SDXL 1.0 电影级绘图工坊镜像,快速搭建AI绘图环境。该镜像能够生成高质量电影风格图片,适用于概念设计、艺术创作和视觉内容生成等场景,显著提升创意工作的效率和一致性。
本文介绍了如何在星图GPU平台上自动化部署👾 像素幻梦 · 创意工坊 (Pixel Dream Workshop)镜像,快速搭建16-bit像素艺术生成环境。该镜像基于FLUX.1-dev扩散模型,支持实时参数调整和AI绘图,适用于游戏开发、数字艺术创作等场景,通过Ansible脚本实现一键完成依赖安装和服务配置。
本文介绍了如何在星图GPU平台自动化部署🚀 Z-Image Turbo 本地极速画板镜像,实现嵌入式AI绘图功能。通过该平台,用户可快速配置STM32环境,将轻量化模型部署到嵌入式设备,典型应用于生成512x512像素的图像,为嵌入式设备赋予本地AI图像生成能力。
本文介绍了如何在星图GPU平台上自动化部署🕹️ 像素极光 · 创意引擎 (Pixel Aurora Engine)镜像,实现完全离线的像素艺术创作。该工具专为8-bit风格设计,可将文字描述转化为复古游戏风格的视觉作品,特别适合游戏开发、数字艺术等需要保障数据隐私的场景。
本文介绍了如何在星图GPU平台上自动化部署Nunchaku FLUX.1 CustomV3镜像,快速搭建高校数字艺术实验室的AI绘图教学环境。该集成化解决方案将复杂的模型部署简化为开箱即用的流程,使师生能专注于通过文本描述生成高质量概念图,极大地提升了《概念设计》、《角色原画》等课程的教学效率与创意实践能力。
本文解析了如何在星图GPU平台上自动化部署Z-Image-Turbo-rinaiqiao-huiyewunv镜像,并重点探讨了使用torch.bfloat16精度加载模型对推理速度与显存占用的优化效果。该镜像是一个本地化二次元人物绘图工具,其核心应用场景是让用户快速生成特定动漫角色(如辉夜大小姐)的高质量图片,同时通过显存优化技术降低硬件门槛。
AI绘图
——AI绘图
联系我们(工作时间:8:30-22:00)
400-660-0108 kefu@csdn.net