
简介
该用户还未填写简介
擅长的技术栈
可提供的服务
暂无可提供的服务
大家有没有想过这样的问题:“已经有大模型了,为什么还要做Agent?大模型不是也能得到Agent中得到的结果吗?“Agent与大模型之间具体有什么区别呢?首先让我们先从定义上看看这两者有什么区别:大模型是基于深度学习、拥有数十亿至数千亿参数的人工智能模型,能通过海量数据学习复杂模式,具备文本生成、逻辑推理等多任务处理能力,是当前 AI 领域的核心突破方向。而AI Agent呢,他拥有llm这个大脑

2025年,Agent 智能体爆发,Coding Agent 代码智能体已是最火、最快落地的赛道,改写着软件开发的范式,像 Cursor、文心快码这样的 AI 编程工具,成为编程效率提升的“杀手锏”。4月25日,百度 Create AI 开发者大会举行,在六大分会场中特设《如何驾驭 Coding Agent》分会场,邀多位产业界、学术界、开发者社区的一线实践者,共同揭秘探讨 Coding Agen

这些大型预训练模型,如GPT-3、BERT、XLNet等,以其强大的语言理解和生成能力,正在改变我们对人工智能的认识。截至目前大模型已经超过200个,在大模型纵横的时代,不仅大模型技术越来越卷,就连大模型相关的岗位和面试也开始越来越卷了。高维数据(例如,具有数百万像素的图像)被压缩为低维向量。召回率越高,说明系统漏掉的相关样本越少,因此在医疗诊断中,召回率是一个非常重要的指标,因为漏诊可能会导致严

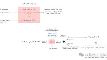
之前我们讲过了想将LLM能力在具体的应用中实践,最好的方法是做成一个agent。本系列我们就从零写一个agent框架,方便我们构造和运行agent。

近年来,多模态大模型(Multimodal Large Language Models, MLLMs)在人工智能领域取得了显著的进展,特别是在自然语言处理、计算机视觉和多模态理解方面。这些模型能够理解和生成多种类型的数据,如文本、图像、音频和视频,为多模态学习和应用提供了强大的工具。今天给大家汇总了13个开源多模态大模型,这些模型在各自的领域中刷新了多个SOTA记录,每个模型都将附上相关的论文和代

多模态大语言模型(MLLMs)的快速进步展示了它们在各个应用领域中的显著能力。然而,多图像理解场景仍然是一个重要但尚未充分探索的方面。特别是,将 MLLMs 的应用场景扩展到理解更长的视频、更高分辨率的图像以及基于更多历史信息的决策,对于提升用户体验和进一步拓展 MLLMs 的应用范围至关重要。然而,将 MLLM 的上下文长度扩展以提高其可用性,面临着处理更多图像时性能下降和计算成本高昂的挑战。一

Linux是一个开源的操作系统内核,由Linus Torvalds在1991年创建。它的灵活性和强大性使其成为服务器和嵌入式设备上的首选操作系统。Linux有许多不同的发行版(例如Ubuntu、CentOS、Debian等),每个发行版有自己的特点和用途。网络安全产业就像一个江湖,各色人等聚集。

例如,在生成过程中引入类似语言模型的 planning 机制——先进行布局 layout 或草图生成,再进入具体的生成阶段,这种方法能够有效提升生成内容的逻辑性和连贯性。在多模态生成模型方面,我们正在进行视频生成技术的创新探索,核心突破点在于赋予视频生成模型记忆能力——当模型再次进入同一场景时,能够保持生成场景中物体的连续性。目前我们主要关注两个技术方向:首先是编解码器的效率优化,通过开发更高效率

最近出现了越来越多在多模态任务上复现R1的文章,但看下来感觉大部分工作吹的最多的还是点数的增长。笔者认为,在现有等开源基座能力知识密度还算比较足够的情况下,实现上没有问题,在可以verifiable的task出现点数的增长是无可厚非的,因为目前R1引领的rule-based RL范式可以看成进一步把CoT过程当做一种参数来优化,涨点是大概率事件。另外很多相关论文给人感觉更像是为了吃醋包了整盘饺子,

有了项目经验,你还得有“上线”的意识。这部分又是你的强项。1、成本和延迟意识你得知道,LLM API 是按 token 烧钱的。一个设计不好的 Agent 链条,一个请求进来可能要来回调用 LLM 十几次,成本直接爆炸。你怎么设计缓存策略?怎么通过更小的模型(比如 fine-tune 一个本地模型)来处理某些固定任务?怎么优化 Prompt 来减少 token 消耗?这些都是 P7 级别需要考虑的








