
简介
该用户还未填写简介
擅长的技术栈
可提供的服务
暂无可提供的服务
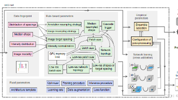
nnU-Net,一种用于生物医学图像分割的深度学习方法,它可以为任何新任务自动配置。关键的创新在于将复杂的手动方法配置流程系统化为固定参数、基于数据集属性的规则参数以及最少的经验参数进行优化。通过自动配置, nnU-Net极大地降低了将深度学习应用于生物医学图像分割任务的门槛。

论文 “基于深度学习的 ROP 严重程度筛查的可解释系统”,旨在通过模拟临床筛查过程,开发一种可解释的AI系统,以确定ROP的严重程度。根据临床指南,整合分期、区域和“加号病变”的存在情况,推导出ROP的严重程度,通过病变类型提供分期信息,通过病变位置提供区域信息,并通过“加号病变”分类模型判断是否存在“加号病变”。

本文详细解读 DeepSeek-V3.2 技术报告和 API 使用指南。DeepSeek-V3.2 新一代开源大型语言模型在推理能力和工具调用方面实现重大突破,模型已开源并更新至官方应用,为AI社区提供高性能开源选择。

本章介绍常用的颜色空间,学习彩色图像的转换和处理方法;- 通过调节色彩平衡,理解图像的亮度、饱和度与对比度;介绍伪彩色图像,学习将灰度图像、多模态数据扩展为彩色图像的方法。

空间矢量调制 (SVPWM) 是 PMSM 磁场定向控制(FOC)的常用方法,用于生成脉宽调制信号以控制逆变器的开关,由此产生所需的调制电压,以所需的速度或转矩驱动电机。本节讨论SVPWM的原理和实现步骤,在Matlab/Simulink 环境下,搭建 SVPWM 仿真模型。

本系列介绍使用德州仪器(TI)公司 Insta-FOC 实现永磁同步电机(PMSM)的 FOC 控制,学习电机驱动控制技术。本系列面向小白,从零开始,循序渐进,但强调动手实践,在实践中掌握和理解电机控制。DRV8301 驱动板 和 F28027F 控制板 提供了一个完整的电机驱动和控制评估平台,与 TI 公司的 InstaSPIN FOC配合使用,提供无传感器控制解决方案。

2023 年,微软在 CVPR2023 发表论文「 多模态基础模型:从专家到通用助手 」(Multimodal Foundation Models: From Specialists to General-Purpose Assistants) 。本文全面综述了多模态基础模型的分类和演化,这些模型展示了视觉和视觉语言能力,并重点关注了从专家向通用助手的过渡。

微软在 CVPR2023 发表论文「 多模态基础模型:从专家到通用助手 」(Multimodal Foundation Models: From Specialists to General-Purpose Assistants) 。本文全面综述了多模态基础模型的分类和演化,这些模型展示了视觉和视觉语言能力,并重点关注了从专家向通用助手的过渡。

直方图统计量图像增强,是基于直方图的统计量信息(如均值和方差)对图像的灰度和对比度进行调整。直方图统计量不仅用于图像的全局增强,在图像局部增强中更加有效。局部均值和方差是根据像素邻域特征进行灰度调整的基础。像素邻域的局部均值是平均灰度的测度,局部方差是对比度的测度。使用局部均值和方差可以开发出简单而强大的图像局部增强算法。......

基于图像分割的图像融合通过图像分割,获得前景目标的掩模图像 mask,将前景图像叠加到背景图像的指定位置,直接进行图像拼接。








