
简介
该用户还未填写简介
擅长的技术栈
可提供的服务
暂无可提供的服务
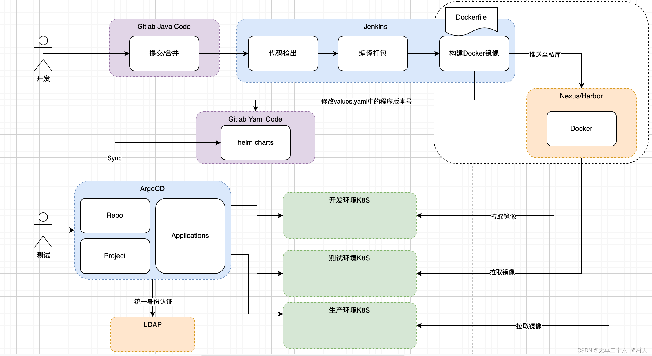
也就不能把执行器部署在k8s里,而把任务调度器部署在k8s外部。详细的部署可以参考之前的devops系列文章,这里不会像之前那样赘述。

很多jar包都会有类TypeReference,别错误地引用了,注意这里的TypeReference是com.fasterxml.jackson.core.type.TypeReference。定义一个User对象。

Dockerfile建议优化一把,下一篇我们将整理在jenkins ci过程,如何构建并推送镜像。

昨天我们整理了一篇关于docker私库,如何定期清理以释放磁盘空间的文章。虽然也提及了npm前端应用的组件该如何定期清理的,本文是对它作一个补充说明。前文也看到了,npm组件占用的blob空间为180多GB,急需清理。

每次更新部署的时候,你只要修改git工程里的devops-service/values.yaml中的版本号,argocd就会自动触发部署。后文有jenkins这款CI工具后,如果要把CI和CD串联起来,做到自动化,只需要在jenkins里修改values.yaml文件中的版本号。这也就是gitops是思想,基于git代码的提交触发以前人工的操作。本文把我在使用argocd的过程中遇到的坑都一一总结

可以看到,本机有许多IP地址,还未许多未截取。而实际的IP是192.168.8.28所以我们在读取本机IP的时候,需要去掉无效的IP。因为本机安装了docker导致生成了许多虚拟网段的IP。

健康检测接口返回OUT_OF_SERVICE从日志启动看,没有任何报错信息;而且jvm进程也启动成功。关键的一点信息是,服务的swagger地址访问也正常。但是,consul上的服务状态就是不健康。当然,重启大法不好使。

最新的github工程地址是https://github.com/getsentry/self-hosted。我们安装的时候最新版本还是Sentry 21.6.1, 截止目前都已经23.5.2了。(我们线上安装的版本是Sentry 22.7.0)

现在有chatgpt,之前我们遇到问题都是google/baidu,从上面的这个例子,也可以一定程度地看出孰优孰劣。经过重启containerd,解决了docker网络通讯问题。容器也都启动成功!!!

先验证分词” -H“Content-Type:application/json” -d “你是个傻逼还是杂种细胞呢” “http://localhost:8085/hanlp/split”返回结果是:[“你”,“是”,“个”,“傻逼”,“还是”,“杂种细胞”,“呢”证明自定义的单词生效了。再删掉自定义单词再去切割上一句话,则是如下结果再新增自定义单词第三次去验证分词,又和最初一样,证明新增的自定义









