
简介
该用户还未填写简介
擅长的技术栈
可提供的服务
暂无可提供的服务
核心结论理解LLM内核:掌握Transformer、预训练、微调和对齐的技术原理,是有效应用LLM的基础。Java的优势:Java在构建稳定、可扩展、易维护的生产级LLM应用方面具有巨大优势,尤其在微服务、云原生和复杂系统集成领域。实践路径起步:从调用云端API开始,快速验证想法。深化:使用等库增强应用的弹性。进阶:在有特定需求时(数据安全、延迟、成本),考虑使用DJL进行本地推理。架构:采用网关
CSI(Container Storage Interface)通过标准化接口将存储驱动从Kubernetes核心代码中解耦,使第三方存储厂商无需修改k8s源码即可提供插件。其架构包含Controller和Node两个组件,通过gRPC接口实现卷生命周期管理。关键功能包括动态供给、挂载/卸载、扩容和快照,由外部sidecar组件(如provisioner、attacher等)桥接Kubernete

MySQL InnoDB存储引擎采用层次化存储结构:行(row)存储记录数据,页(page)是16KB的基本I/O单位,区(extent)由64个连续页组成,段(segment)管理索引的叶子和非叶子节点,表空间(tablespace)包含所有段。源码主要在storage/innobase目录下实现这些结构,其中行支持COMPACT、DYNAMIC等多种格式,页分为文件头、用户记录等区域,区通过f
RAG(检索增强生成)是一种结合信息检索与大型语言模型(LLM)的技术,通过从外部知识库检索相关上下文,提升LLM生成答案的准确性、时效性和可追溯性。其架构分为离线处理(数据加载、文本分割、向量化存储)和在线查询(问题向量化、语义检索、提示生成)两个阶段。Java生态可通过Apache Tika等工具解析文档,调用外部API或本地模型实现向量化,并集成Redis/Weaviate等向量数据库。推荐
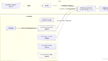
摘要:本文提出了一套大模型API网关的架构设计方案,旨在为上层应用提供统一接入、高可用、生产化的AI服务能力。核心设计包括API网关层、核心服务层和监控模块,支持认证鉴权、动态路由、负载均衡、熔断降级等关键功能。技术栈推荐使用Spring Boot+WebFlux响应式框架,整合Resilience4j、Redis等组件实现限流和缓存。文章详细阐述了API设计规范,提供标准化聊天补全接口,支持流式

MCP:AI工具的标准化接口协议 MCP(Model Context Protocol)是由Anthropic开发的开放协议,旨在为大型语言模型提供标准化访问外部工具的方式。其核心功能包括: 架构设计:采用客户端-服务器模式,通过SSE/WebSocket实现双向通信。客户端展示工具列表并执行调用,服务器提供具体工具能力。 核心组件: 工具(Tools):定义明确的函数接口 资源(Resource
OCR技术全解析:原理、应用与方案对比 OCR(光学字符识别)技术已成为连接物理与数字世界的核心工具,广泛应用于金融、政务、教育等领域。其核心流程包括图像预处理、文本检测、识别和后处理,技术发展经历了传统算法到深度学习的演进。OCR按场景可分为通用型、特定场景型和复杂场景型,按技术路线分为传统OCR、深度学习单阶段和端到端模型。主流架构采用DBNet检测和Transformer+CTC识别算法。应

Prompt工程指南摘要 Prompt是与AI沟通的核心指令,直接决定输出质量。有效的Prompt包含明确指令、上下文、输入数据、输出格式等要素,并可通过角色扮演、链式思考、示例学习等策略优化。关键技巧包括:1.指令具体化(如限定文本风格和字数);2.结构化输出(如JSON格式);3.角色设定(如"米其林主厨");4.展示推理过程(分步解决数学问题);5.提供示例(Few-Sh
AI Agent(智能体)是一种能够感知环境、进行推理并执行动作的自治系统,将大语言模型(LLM)升级为"智能中枢"。它通过工具、规划、记忆和行动四大核心组件完成复杂任务,突破了传统LLM的静态知识、单次交互等局限。Agent系统架构分为单Agent和多Agent两类,后者通过主管或联邦模式协同工作。在Java生态中,可使用LangChain4j等框架开发Agent应用,通过定

LangChain是一个用于开发大型语言模型(LLM)应用的框架,其核心价值在于连接LLM与外部数据源和工具。它采用组件化设计,包含模型I/O、数据检索、记忆、代理和链式调用等模块,支持构建复杂的交互式应用。Java版本LangChain4j提供了与Python相似的功能,包括基本模型调用、提示模板、结构化输出解析和检索增强生成(RAG)等能力。通过模块化组合,开发者可以轻松实现基于私有知识库的智







