
简介
该用户还未填写简介
擅长的技术栈
可提供的服务
暂无可提供的服务
Helm 部署微服务 Spring Cloud,注册中心(eureka)、网关(gateway)、流量控制(Sentinel)、调用链监控(Zipkin)、分布式任务调度平台(XXL-JOB)等。

EdgeX Foundry 是 LF Edge 旗下的一款开源、不受供应商限制的边缘物联网中间件平台。该平台会从边缘处的传感器(即“物”)收集数据,并作为双向传输引擎向企业、云和本地应用发送数据,以及从这些应用接收数据。EdgeX 可在边缘实现自主运营和智能化(AI)。

TimescaleDB 是基于 PostgreSQL 数据库打造的一款时序数据库,插件化的形式,随着 PostgreSQL 的版本升级而升级。

Node-RED 是构建物联网(IOT, Internet of Things)应用程序的一个强大工具,其重点是简化代码块的“连接”以执行任务。

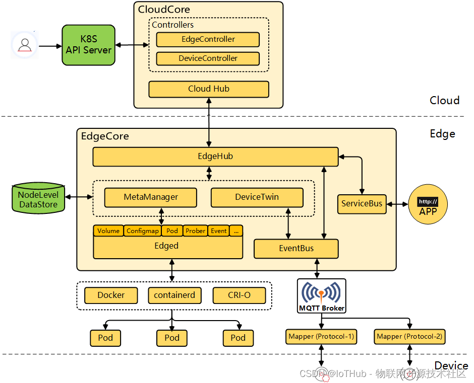
KubeEdge 在边缘节点存储可以使用4种类型:hostPath、emptyDir、configMap、secret,生产环境根据情况进行选择。

KubeEdge 是一个开源的系统,可将本机容器化应用编排和管理扩展到边缘端设备。它基于 Kubernetes 构建,为网络和应用程序提供核心基础架构支持,并在云端和边缘端部署应用,同步元数据。

TimescaleDB 是基于 PostgreSQL 数据库打造的一款时序数据库,插件化的形式,随着 PostgreSQL 的版本升级而升级。

ThingsBoard 是一个开源物联网平台,可实现物联网项目的快速开发、管理和扩展。目标是提供成熟的 IoT 云端或本地解决方案以此做为你的 IoT 应用程序服务端基础架构。

物联网平台(ThingsBoard)部署在云上,网关部署在边缘节点,设备通过边缘网关接入物联网平台。









