
简介
该用户还未填写简介
擅长的技术栈
可提供的服务
暂无可提供的服务
多条SQL/// 查询的sql/// 替换参数/// 多条SQL

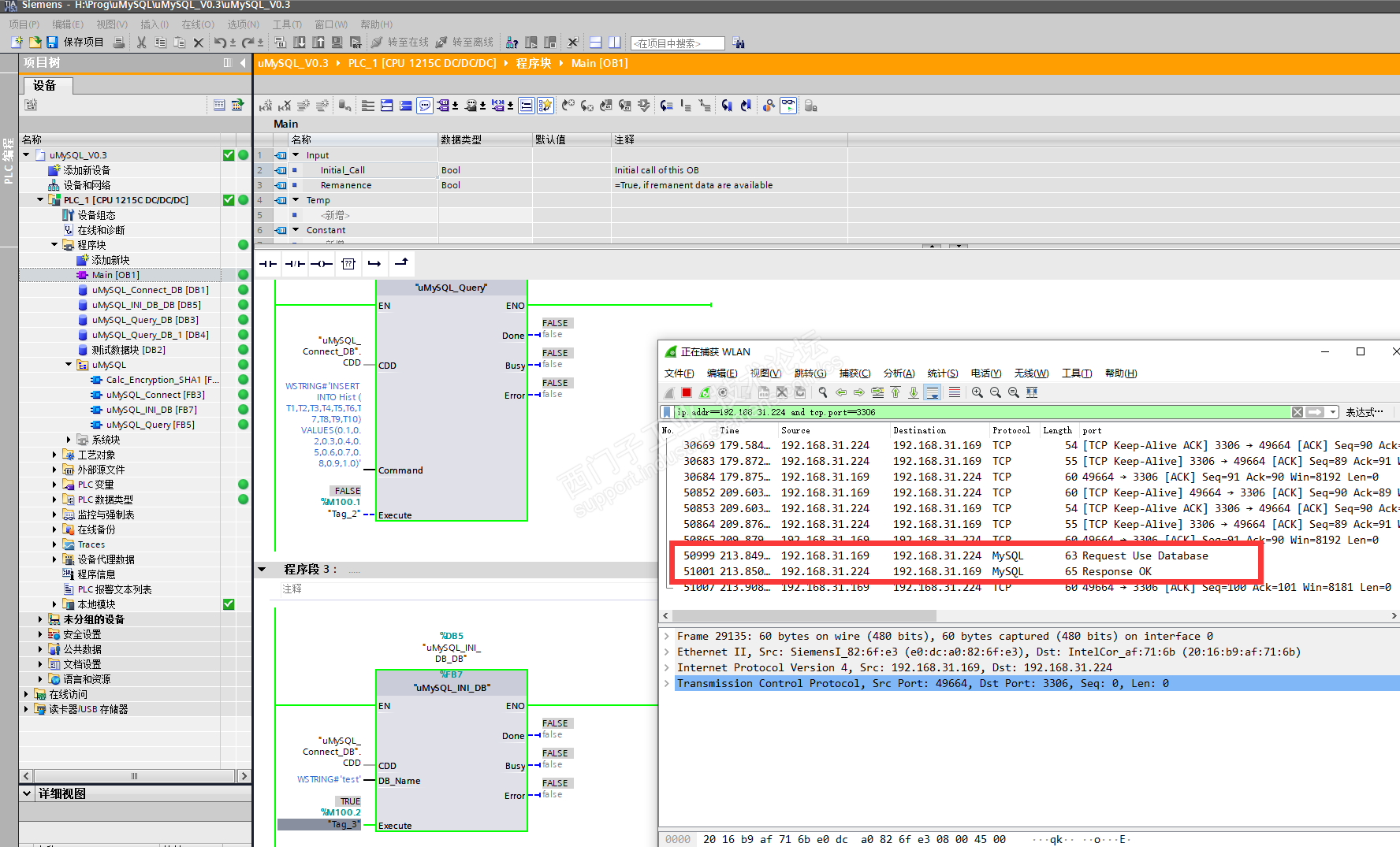
最近项目上有个需求,要把采集的数据存储到数据库中,当前西门子有很多方法,必读IDB,还有通过WINCC的脚本,第三方的软件等等,但是随着发展,有些需求希望设备直接到数据库,比如云端的RDS,可能现场不会有专门的电脑或者触摸屏用来运行脚本或者程序。因为通信还有点问题,待后续完善一下之后会把源文件共享给大家,希望做成一个开源的库文件,供大家使用。最近出图纸,还没时间完善,先打了个包,给大家发出来,可以

本文介绍了在阿里云新加坡机房手动搭建Kubernetes集群的过程。首先在2核4G的ECS上部署ControlPlane节点,安装kubelet/kubeadm/kubectl(v1.33.4)和containerd运行时。通过kubeadm初始化集群后,使用Cilium(1.18.1)作为CNI插件替代kube-proxy。随后扩展至3个ControlPlane节点,并部署阿里云NLB实现负载均

本文介绍了异步编程中async/await的工作原理及其对系统性能的影响。关键点包括:1)async/await通过释放I/O等待时的线程来提高系统吞吐量,但不会加速单次请求;2)适用于I/O密集型任务(如数据库查询),对CPU密集型任务效果有限;3)异步方法通过状态机模式实现线程切换,编译器会生成实现IAsyncStateMachine的类来管理执行流程;4)同步与异步处理对比实验显示,异步方式

透过程序命令,可使机器人除示教点位间移动之外,可以进行相对应的动作或运算功能。DX100系统可以搭配使用的命令种类相当多元,除基本的制御、出入力、演算功能外,另外针对各种专用。DX100系统基本配置为泛用出入力信号输入40个点位,输出40个点位,皆可以透过输出入命令进行控制及应用。在编辑中使用[命令一览]键可切换命令选单,在以[方向键]移动光标选择所要使用的命令,按[选。指令程序跳至特定位置,如指

图3-1中的I1、I2、I3的方向已设定。在一个闭合电路中,各点电位的高低视所选的电位参考点的不同而变,但任意两点的电位差(即电压)则是绝对的,它不因参考点的变动而改变。2、以图中的A点作为电位的参考点,按照表3-1分别测量各点的电位值及两点之间的电压值,将数据列入表中。1、所有需要测量的电压值,均以电压表测量的读数为准,不以电源表盘指示值为准。3、以图中的D点作为电位的参考点,重复实验内容2的测

参数状态界面,此界面显示所选择的参数的当前设置状态。红框从左往右,依次为“参数选择键”“编辑键”。点击参数选择键,将返回上级菜单,可重新选择参数。点击编辑键,可设置该参数的值。参数选择界面,此界面可以通过下面的数字按钮选择到需要查看或修改的参数。红框从左往右,依次为“上方向键”“下方向键”“退格键”“确认键”。下面,举例说明306号参数(变频器负载类型)的修改过程。通常变频器在日常维护操作中,除了

当需要修改“变频器”所配电机的型号、电压、转动惯量时,则须对电机重新初始化,即恢复出厂设置,否则电机无法正常运转。用于设置变频器的参数。每个目标树下面又有许多子项,用户在左侧双击任一子项,右侧窗口即会跳出对应的参数设置项。变频器,网络配置完成后,就可通过设置变频器相关参数实现相关的控制功能。项目主要通过软件进行配置,仅对此方式进行介绍。变频器仅控制一部伺服电机,选择相应的电机类型。操纵面板,手动操

本文所使用的 API 中,使用 Workbook 类来代表一个 Excel 工作簿。在操作 Excel 工作簿时,可以使用该类下的 LoadFromFile() 方法从文件读取 Excel 工作簿进行操作或直接通过创建 Workbook 的对象从而创建工作簿进行操作。需要注意的是,新建的 Excel 工作簿默认有三个工作表。同时,该 API 还提供 Worksheet 类和一系列方法、属性来对工作

鉴于CPU启动后,直接就进行通信,而无需手动操作,可以做以下2段程序,第1个在OB100中(即在图22中增加程序段4),将FB640的REQ进行置位。1、双击ModSim32软件图标,新建项目,点击Port1,进入端口1做设置,本例计算机只有一个端口,所以就对端口1做设置,如果计算机有多个端口,要注意所选端口。重新打开之前创建的项目,进入OB1,在总览的“库”中,可以找到添加的库文件“Modbus








