
简介
该用户还未填写简介
擅长的技术栈
未填写擅长的技术栈
可提供的服务
暂无可提供的服务
体验完豆包MarsCode,我觉得字节AI编程工具算成了
字节这次真的有点东西了

字节面试:如何用Redis实现一个分布式锁?
我当场手写了一个,面试官说我大学没白读
大学四年,工作2年我总结了后端面试的所有知识点(持续更新)
你可能第一次见到这么长的总结文,有点硬核,耐心阅读
毕业就在小公司躺了3年,面试大厂发现,发现不会分布式没人要…
分布式这么重要?
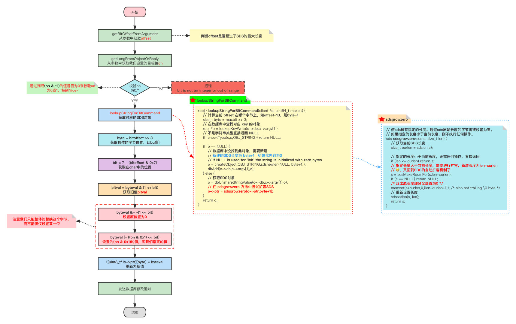
一看就懂 详解redis的bitmap(面试加分项)
面试官都愣了...我会这么多?

2025 AI Agent 元年:你还在用 AI 聊天,别人已靠“智能体”成为“超级个体”
【150字摘要】 AI智能体正成为数字时代的新基建,2025年迎来爆发式增长。智能体具备感知-思考-行动的闭环能力,能主动完成复杂任务。讯飞星辰等平台大幅降低了创建门槛,普通人仅需1分钟就能打造专属AI助手。目前已涌现软考辅导、销售话术、学生事务等落地案例,帮助用户实现效率倍增。通过自然语言编程,每个人都能构建"智能体军团",成为掌握AI工具的"超级个体"。

【逼你学习】让自制力提升300%的时间管理方法、学习方法分享
给我学,像爱上王者荣耀一样爱上学习,淦
Claude 中国禁用后,阿里 1T 参数模型 Qwen3-Max 连夜发布,效果太强了
2025年9月5日,Claude宣布对中国禁用的当晚,阿里火速发布万亿参数大模型Qwen3-Max-Preview。该模型在Arena-Hard v2、AIME25等基准测试中表现优异,全面超越Kimi K2、Claude Opus 4等主流模型,展现出强大的理解、推理和工具调用能力,同时显著减少了知识幻觉问题。这一发布标志着中国AI技术的重要突破。

字节跳动面试官这样问消息队列:分布式事务、重复消费、顺序消费,我整理了一下
分布式事务、重复消费、顺序消费这些大厂常见问题,我觉得你需要了解一下
Nano Banana一战封神,我总结了10种官方不会告诉你的神级技巧。
AI图像生成领域迎来新突破:继GPT-4o引发吉卜力风格创作热潮后,谷歌Gemini团队推出Nano Banana(Gemini 2.5 Flash Image)模型,凭借更快的生成速度、更低成本和更强的编辑能力迅速走红。用户可通过谷歌AI Studio平台免费使用,全球首个设计智能体Lovart也已支持该模型。这一创新为AI图像创作带来了更多可能性。








