登录社区云,与社区用户共同成长
邀请您加入社区
在 2026 年,PhpStorm 2026.1 依然是 PHP 开发领域的“天花板”。无论是对 PHP 8.5+ 新特性的深度适配,还是针对 Laravel 与 Vue 3 的全栈支持,它都极大地提升了生产力。本文将手把手带你完成 PhpStorm 的深度调优,从性能压榨到 AI 联动,助你打造一个“懂你意图”的开发环境。极致的工具配置能让你节省 50% 的查错时间,从而专注于核心业务逻辑。希望
本次开发项目的页面设计采用PHP作为主要开发语言,数据库设计则使用了MySQL,采用Thinkphp框架,同时配合前台的HTML+CSS技术,完成系统的开发,给用户带来到一种全新的购买化妆品产品的体验,享受足不出户送货上门的服务。
完整源代码(前后端源代码+SQL脚本)配套文档(LW+PPT+开题报告)远程调试控屏包运行Java语言SSM框架SpringBoot框架Vue框架JSP页面Mysql数据库IDEA/Eclipse开发。
摘要:本文介绍了一个基于Java的Web开发项目,提供完整源代码(前后端+SQL脚本)、配套文档(论文+PPT+开题报告)及远程调试服务。项目采用SSM、SpringBoot、Vue等主流框架,使用MySQL数据库,支持IDEA/Eclipse开发环境。包含项目演示视频和多张效果截图,需要资料的同学可通过文末联系方式领取。
摘要:本项目提供基于Java技术的完整源代码和配套文档,包括前后端代码、SQL脚本及论文材料。采用SSM+SpringBoot+Vue框架开发,使用MySQL数据库,支持IDEA/Eclipse开发环境。包含项目演示视频、运行截图及远程调试服务,适合计算机专业学生毕业设计参考。需要完整资料可联系文末联系方式获取。(98字)
本文介绍了一个基于Java技术的完整项目资源包,包含前后端源代码、SQL脚本及配套文档(论文、PPT、开题报告)。项目采用SSM+SpringBoot+Vue框架开发,使用MySQL数据库,支持IDEA/Eclipse开发环境。提供项目演示视频、运行截图及远程调试服务,有需要者可联系文末联系方式获取全套资料。
该项目提供基于Java的完整开发资源包,包含SSM+SpringBoot+Vue技术栈实现的前后端源码、SQL脚本及配套文档(论文+PPT+开题报告)。支持远程调试和屏幕控制,采用MySQL数据库,使用IDEA/Eclipse开发环境。提供项目演示视频和多张运行截图,需要者可联系文章底部联系方式获取全套资料。
本文介绍了一个基于Java的Web开发项目,包含完整源代码(SQL+前后端)、配套文档(LW/PPT/开题报告)及远程调试服务。项目采用SSM+SpringBoot+Vue技术栈,使用MySQL数据库,支持JSP页面开发,适用于IDEA/Eclipse环境。提供项目演示视频、运行截图和技术说明,如需获取资料请联系文末联系方式。
该项目提供完整的Java Web开发资源包,包含基于SSM/SpringBoot+Vue的前后端源代码、SQL脚本及配套文档(论文、PPT、开题报告)。采用主流技术栈(Java+MySQL+Vue)开发,支持远程调试和屏幕控制功能。提供项目演示视频、运行截图及全套开发资料,可通过文末联系方式获取源代码和文档包。开发环境支持IDEA/Eclipse,适合Java Web开发学习者参考使用。
本文提供完整的Java项目资源包,包含前后端源代码、SQL脚本、配套文档(论文+PPT+开题报告)及运行支持。采用SSM+SpringBoot+Vue技术栈,使用MySQL数据库,支持IDEA/Eclipse开发环境。项目包含演示视频、系统截图和远程调试服务,有需要者可联系文末联系方式获取全套资料。
该项目提供完整的Java Web开发学习资源,包含基于SSM+SpringBoot+Vue的全套源代码、SQL脚本及配套文档(论文+PPT+开题报告)。技术栈涵盖Java、SSM框架、SpringBoot、Vue、JSP和MySQL数据库,支持IDEA/Eclipse开发环境。资源包包含项目演示视频、远程调试控屏包及运行指导,适合需要完整项目资料进行学习或毕业设计的同学。有需要者可联系文章底部提供
Java项目资源包:含SSM+SpringBoot+Vue前后端源码、SQL脚本、配套文档(论文+PPT+开题报告)及远程调试服务。技术栈涵盖Java、JSP、MySQL,支持IDEA/Eclipse开发环境。提供项目演示视频及运行截图,需要者可联系文末获取完整资源包。(99字)
AI算力卡位:MEMS-OCS为CPO核心组件,谷歌独家代工,2025年订单约7200万美元,毛利率90%+;社保基金重仓股 ,从前十大流通股东名单中社保基金产品家数来看,最多的是山推股份,共有5家社保基金产品出现在前十大流通股东名单中.25年6月5号看好的山推股份,后期连续走出波段行情,持续沿着我画的趋势线上行,预判的非常好!后来我问他,他说当时吃了10个点止盈了,后来用百发百中选股器做的几只都
含光伏的储能选址定容模型 14节点程序采用改进粒子群算法,对分析14节点配网系统中的储能选址定容方案,并得到储能的出力情况,有相关参考资料这段程序是一个粒子群算法(Particle Swarm Optimization, PSO)的实现,用于求解一个电力系统的优化问题。下面我将对程序的各个部分进行详细分析。首先,程序开始时进行了一些参数的初始化。其中,c1、wmax、wmin、wh、c2、maxg
当你的第一个枝晶成功分叉时,记得把模拟动画发给导师看——我当年就这么骗到了第一篇SCI的经费。所以总结出了这一套编程代码,以及凝固相场的原理推导讲解,从金兹堡-郎道自由能出发,教会大家如何定向,精准的掌握相场理论。所以总结出了这一套编程代码,以及凝固相场的原理推导讲解,从金兹堡-郎道自由能出发,教会大家如何定向,精准的掌握相场理论。纯物质凝固模型,激光增材制造,选择性激光熔融,SLM,凝固,铸造,
在线考试系统主要功能模块包括登录、首页、网站管理(轮播图、校园公告)人员管理(管理员、考生用户、教师用户)内容管理(校园资讯、资讯分类、线上考试)模块管理(成绩录入)、用户账号维护
课题主要分为二大模块:即管理员模块和用户模块,主要功能包括:个人信息修改、用户信息、包厢信息、零食信息、猫咪信息、电影资讯等;
在2026年的软件开发领域,AI已从辅助工具进化为核心生产力载体。根据最新行业数据,熟练运用AI编程助手的开发者,其编码效率平均提升了40%-55%,在样板代码和单元测试生成等场景效率提升甚至超过80%。PHPStorm与千问插件的协同使用,为PHP开发者提供了一条高效利用AI提升产出效率的明确路径。本文将从AI辅助编程的核心价值、PHPStorm与千问插件的集成方法、标准化Prompt模板设计以
电机控制器,IGBT结温估算(算法+模型)国际大厂机密算法,多年实际应用,准确度良好能够同时对IGBT内部6个三极管和6个二极管温度进行估计,并输出其中最热的管子对应温度。可用于温度保护,降额,提高产品性能。simulink模型除仿真外亦可生成代码提供直流、交流两个仿真模型提供底层算法模型库(开源,带数据提供说明文档在电机控制器领域,IGBT(绝缘栅双极型晶体管)的结温估算至关重要。今天要跟大家分
ACC自适应巡航控制模型/直/弯路控制/制动油门/安全距离计算(Simulink与PreScan联合仿真),ADS仿真模型(模型详细清晰,能够快速提升个人水平),奥迪A8 智能驾驶L2级别模型,做智能驾驶的可以参考学习!!包括直路控制策略弯路控制策略制动油门控制策略安全距离计算在智能驾驶领域,ACC自适应巡航控制模型是一个核心组件,它涉及到直路、弯路的精准控制,制动油门的合理调节以及安全距离的科学
1,进入设置页,然后找到 Languages&Frameworks下的PHP,安装箭头所示,点击 …来简单解释下,所有的PHP代码必须以
phpstorm代码片段使用方法1).打开“File”-“Settings”,找到并点中“Live Templates”,2).点右边的+号3).Abbreviation是你将来要输出代码⽚断代码的缩写,下面是图示来显示操作的步骤
先把汉化包拿出来,再点设置就可以用了,然后设置完字体后再添加汉化包。
由于安装了多个php环境, 导致新项目 phpstorm终端执行 php -v版本还是7.0,phpstorm 修改终端的环境变量 叉掉终端, 重新执行 php -v显示 7.3.4版本
1.打开phpstrom---->settings---->Languages & Frameworks—>PHP。5.下载对应的xdebug扩展,并配置php.ini。4.点击下拉框 设置对应的域名。3.设置xdebug端口号。2.选择对应的php版本。
URI 什么是URIURI,统一资源标志符(Uniform Resource Identifier, URI),表示的是web上每一种可用的资源,如 HTML文档、图像、视频片段、程序等都由一个URI进行标识的。<2>URI的结构组成URI通常由三部分组成:①资源的命名机制;②存放资源的主机名;③资源自身的名称。一、HTTP和HTTPS的基本概念 HTTP:是互联网上应用最为广泛的一
win在使用phpstorm安装composer包时报这个错误,网上找了一些方法没解决 ,解决方式如下1、下载安装 composer下载地址:https://getcomposer.org/download/下载完成后直接下一步下一步傻瓜式安装注:如果composer安装完成后在修改path路径时,千万不要阻止,不然还是无法使用2、安装完成后,查看composer是否安装成功win+R打开cmd
新建站点 同时选中ftp 账号 然后在 phpstrom 再试一下 是不是以经接通了。在 Fail2ban 黑名单里删除 你的ip ,或者将你的ip 加入白名单。折腾了两晚终于解决了。
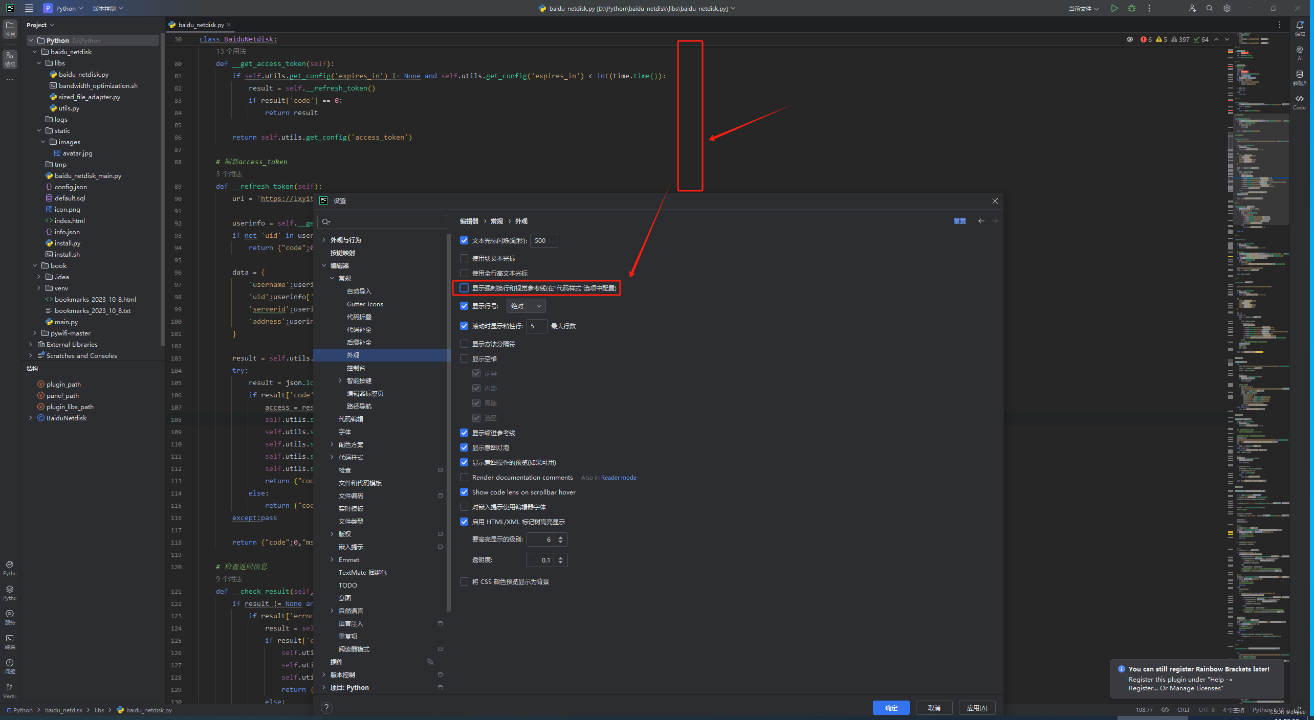
最后的配置结果如图:备注:9000端口是phpstorm设置里面xdebug的端口,如果本地已经被占用了可以修改,修改路径是在phpstrom里面:file->settings->里面的PHP->Debug。
phpstudy 会默认安装好每一个php版本对应的xdebug,我们需要打开对应php版本的php.ini文件,然后配置以下信息,然后重启服务[xdebug]zend_extension ="D:\phpstudy_pro\Extensions\php\php7.2.9nts\ext\php_xdebug.dll"xdebug.remote_enable = On;启用性能检测分析xdebug.
帮助help ==》 EvalReset 评估重置 ==》reset重置 ==》重新设置时间
对有有经验的程序员,使用echo()、print_r()、print_f()、var_dump()等函数足以调试php代码,如果你不喜欢这样的话,xdebug就是一个非常好的php调试工具。3. 打开https://xdebug.org/wizard站点将复制的内容全部填写进去,点击 “Analyse my phpinfo() output”按钮进行检测php对应扩展。12.设置断点,开启debu
清楚项目根目录下的.idea文件夹,重新打开项目就可以了。
网址网址:https://plugins.jetbrains.com/plugin/13710-chinese-simplified-language-pack----点安装到phpstorm打开phpstorm2021版本点file-------seeting-------k~(省略了)-----搜索chinese--------最后点安装就可以了。
phpstorm无法实现代码反向追踪(向上一级追踪)以及定位文件会导致其他文件隐藏的问题问题来源从线上拉取下来的文件,自己配置后,使用过程中发现只有部分属性和变量以及系统函数能追踪到代码(使用Ctrl+鼠标左键),这个给自己阅读代码的效率造成了极大的影响,本来以为是phpstorm最新版本的问题,后来发现不是。尝试过的无效但是网上一查就给你推荐的方法1.需要安装laravel-ide-helper
写这篇的文章的初衷:网络上配置XDebug的文章有很多,XDebug也有官方的文档, PhpStorm也有官方的文档,为什么还要写那?相信不少人,都有一种感觉,虽然教程很多,但是按教程走一遍,自己的确不能正常调试。问题出在下面几个方面:1. 对调试过程中,没有一定的认识,因此出现问题时,不知道如何排查;2. 不管是IDE, 还是浏览器, PHP,不管配置对不对,都还照常运行,也没有错误提示,让问题
phpstrom设置注释...
phpstorm 2020.3.1 无限重置激活材料:ide-eval-resetter-2.1.13.zip链接:https://pan.baidu.com/s/1z6qLtgfR2XyyAGbNvp3zkQ提取码:ovjf将ide-eval-resetter-2.1.13.zip拖进phpstorm界面,查看log勾选Auto reset before per restart,勾选后每次重启/
以上就是配置 PhpStorm 的 PHP 运行环境的步骤。在配置过程中,如果遇到任何问题,你可以查阅 PhpStorm 的官方文档,或者在网上搜索相关的教程和解决方案。
刚安装完phpstorm运行php文件是不是会报这样的错误?解决办法如下:1 进入php目录下找到php.ini-development这个文件,给他改名为php.ini2 打开php.ini文件,查找extension_dir将其后面的路径改为php下ext目录的路径3 添加一行代码没有固定的位置extension=php_mysqli.dll查找 error_reporting = E_ALL
thinkphp6.0+phpStudy+phpStorm新建项目安装ThinkPHP6.0安装phpStudy安装phpStorm配置环境创建项目第一步:下载think框架生成项目目录第二步:在phpStudy创建网站第三步:phpShorm 打开项目并配置环境其它文章安装ThinkPHP6.0点击这里安装phpStudy点击这里1.打开phpStudy -> 软件管理 -> 安装p
可谓是情有独钟,但是发现随着开发phpStorm逐渐变得卡顿,也试过其他的编译器,但是都感觉没有PhpSrom好用,网上百度了一下,看到不一样的回答。phpstorm是使用JAVA开发的。找到JetBrains\PhpStorm 2017.1.4\bin\目录下: (推荐学习:phpstorm)而只要在JAVA环境中让系统默认使用硬件加速,就可以解决占用系统资源过大,让phpstorm卡的问题了。
phpstrom设置文件、类、方法注释
phpstorm无法正常连接宝塔配置的FTP,Could not list the contents of folder今天使用宝塔配置服务器的时候碰到了麻烦搭好环境后使用其他工具可以正常连接ftp而phpstorm的ftp工具却无法正常连接,显示Could not list the contents of folder百度搜到的结果都是让勾选被动模式,但是对我来说无用经测试 对我无用更改ftp端
内存不够CPU凑,phpstorm的默认内存很小,比如Xms才128m,所以当编辑器各种文件加载达到最大内存限制的时候就会删除旧资源加载新资源,这个删增的过程相当于一直在处理事务,非常费CPU,所以如果电脑内存足够,可以手动把参数改大一些。文件位置:D:\安装目录\PhpStorm 10.0.3\bin\PhpStorm.exe.vmoptions。因为我电脑内存有35个G,所以我设置的参数大一点
phpstorm
——phpstorm
联系我们(工作时间:8:30-22:00)
400-660-0108 kefu@csdn.net