
简介
该用户还未填写简介
擅长的技术栈
可提供的服务
暂无可提供的服务
第一张图是比较经典的RAG知识图谱,第二张图是更加详细扎实的介绍图。

IP 开通端口访问,只是给设备「进门的资格」(能连接 Broker);订阅和发布是「进门后的操作权限」,由 Broker 的 ACL、数据库权限等规则独立控制;「能订阅」和「能发布」没有必然关联,生产环境中更推荐「最小权限原则」:例如传感器仅允许发布数据主题,控制端仅允许订阅指令主题,避免权限滥用。
本质是copy每一份模型,所以一般而言要求模型吃显存不过大,同时显卡本身尽量大显存,保证每张显卡可以复制一份模型。PP 是把 模型的层级顺序切分成多个阶段(stage),每个阶段放到不同 GPU 上,然后用 流水线方式并行处理多个 batch。缺点:每个 stage 依赖前一 stage 输出,pipeline fill/drain 会有延迟,batch 小时效率低。模型包含多个 Expert 子
第一张图是比较经典的RAG知识图谱,第二张图是更加详细扎实的介绍图。

这一段时间大模型的相关进展如火如荼,吸引了很多人的目光;本文从nlp领域入门的角度来总结相关的技术路线演变路线。

引言:之前对GAN进行相关的介绍,并在组内进行分享;但之前的分享比较偏向于GAN的前世,对于GAN的今生关注的程度不高,本文重点对GAN的今生进行梳理。GAN的今生GAN的前世之前进行过相关总结,在此不再进行赘述,具体可以观看李弘毅老师的讲课视频,深入浅出;Goodfellow在写成 Geneativeadversarial nets 这一划时代的大作的时候自然是留了为数众多的坑代填,后来...
量化(quantized),即将神经网络前向过程中浮点数运算量化为整数运算,以达到计算加速的目的。通常是指将float32转化为int8进行运算,经实践部署dsp上能提升2.5~3倍左右的推理速度。我们知道对浮点数的量化操作是将其从一个高维度映射到低维度的转换过程。参考文章见:量化训练:Quantization Aware Training in Tensorflow(一)量化训练:Quantiz
正则化知识其实是深度学习领域较为基础的知识点,初入此门的时候受限于正则化三个字的逼格,一直不求甚解;后期虽然了解但也仅限于L1和L2范数而已。恰巧上周在谢毅博士的课上旁听,讲到多拟合相关知识,后续和捷文讨论transformer内部的dropout为何还广泛使用,由此总结下正则化相关内容。1、何为正则化首先看百度百科的一部分解释:正则化就是对最小化经验误差函数上加约束,这样的约束可以解释为先验知识
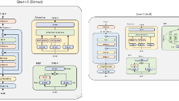
下图是一个zhihuer通过Qwen的代码文件画出来的模型架构图,也符合我阅读Qwen3代码的结果。处理初始prompt(首次前向传播)性能特征:计算量 = O(seq_len²),无法避免,但只执行一次。自回归逐个生成token(循环直到遇到EOS)

这三个技术本质上都是为了弥补模型对 “文本结构信息” 的天然缺失:位置编码→补充 “顺序信息”;分段嵌入→补充 “片段边界信息”;Chat 格式对齐→补充 “对话角色与轮次信息”。它们共同作用,让模型能更准确地理解复杂文本的语义和结构,是大模型实现高质量输出的基础。







