
简介
该用户还未填写简介
擅长的技术栈
可提供的服务
暂无可提供的服务
@Async Spring异步任务的深入学习与使用Spring @Async异步任务源码(1)—<task:annotation-driven/>、<task:executor/>、@EnableAsync解析Spring @Async异步任务源码(2)—AsyncAnnotationBeanPostProcessor创建代理以及AnnotationAsyncExecutionIntercepto

【代码】deepseek & sse流式输出。

利用set nx ex获取锁,并设置过期时间,保存线程标示释放锁时先判断线程标示是否与自己一致,一致则删除锁利用set nx满足互斥性利用set ex保证故障时锁依然能释放,避免死锁,提高安全性利用Redis集群保证高可用和高并发特性Redisson是一个在Redis的基础上实现的Java驻内存数据网格(In-Memory Data Grid)。它不仅提供了一系列的分布式的Java常用对象,还提供

⾃研:rediszookeeper(dubbo的推荐):zk是⼀个分布式服务组件中的⼀个⾮常重要的组件,⾥⾯ 涉及到很多优秀的分布式设计思想,堪称⿐祖地位。nacos:nacos既可以作为注册中⼼使⽤,也可以作为分布式配置中⼼使⽤eureka:eureka是spring cloud netflix框架中著名的注册中⼼,⾥⾯的服务的续约、⼼ 跳等等的设计⾮常的经典。dubbo是⼀款⾼性能的rpc框架

xxl-job官方文档【分布式任务调度】三、XXL-JOB详细介绍xxljob从入门到精通-全网段最全解说XXL-JOB分布式任务调度框架(一)-基础入门XXL-JOB分布式任务调度框架(二)-策略详解XXL-JOB分布式任务调度框架(三)-集群部署XXL-JOB分布式任务调度框架(四)-源码分析-调度中心对执行器的上下线感知实现原理XXL-JOB分布式任务调度框架(五)-源码分析-任务调度执行流

在虚拟化技术出现之前,如果我们想搭建一台服务器,我们需要做如下的工作:购买一台硬件服务器;在硬件服务器上安装配置操作系统系统;在操作系统之上配置应用运行环境;部署并运行应用;这种方式的缺点就是部署应用非常慢;需要花费的成本非常高(时间成本、服务器成本);应用迁移麻烦;要将应用迁移,又得重复部署应用的过程:购买服务器 -> 安装操作系统 OS -> 配置运行环境 -> 部署应用所以,为了解决这个问题

vue3的插槽slots

【代码】vue2使用Lottie。

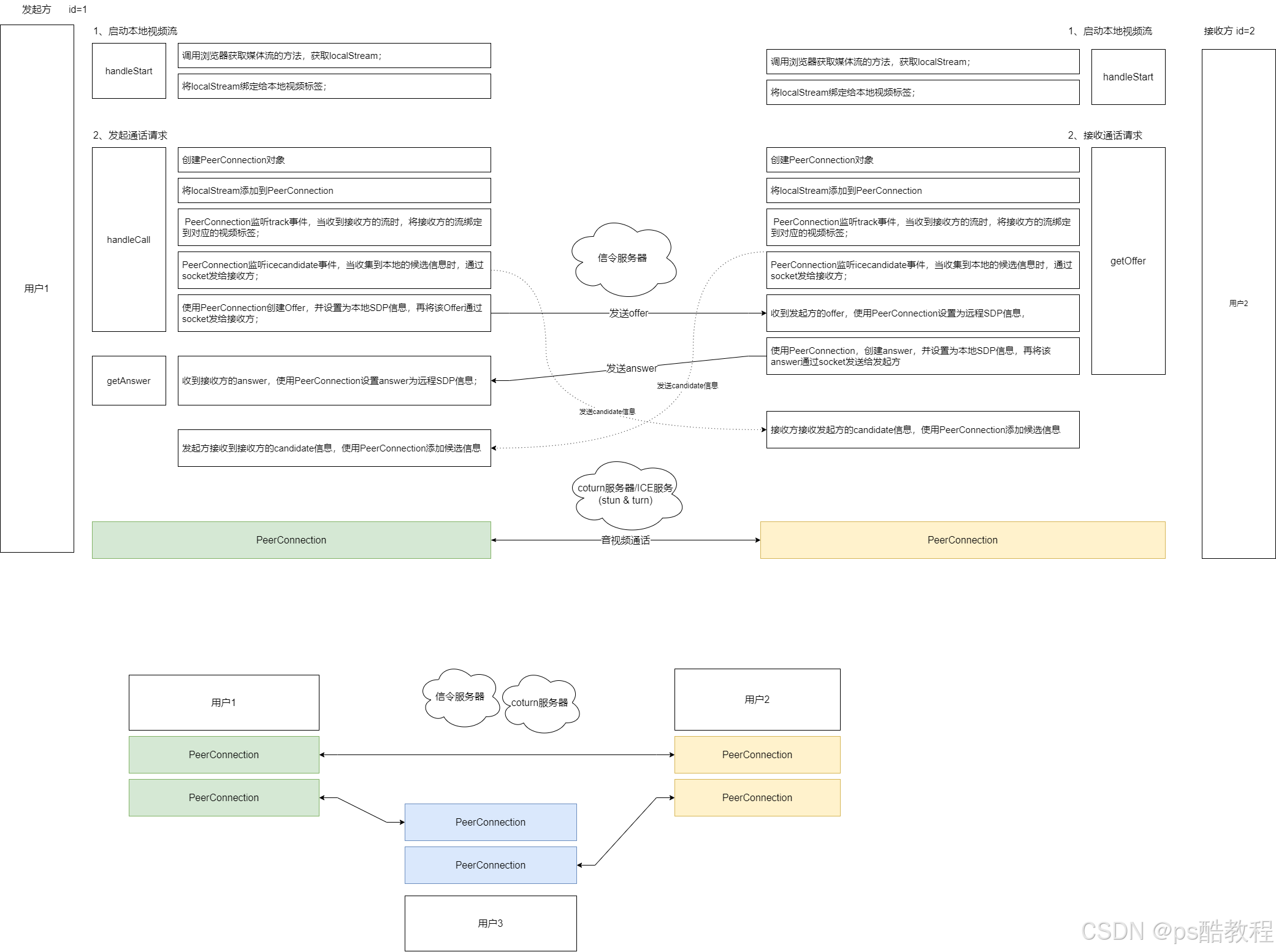
文章目录webrtc实现视频会议示例客户端代码client.html服务端代码SignalWsServerWsConfig效果webrtc实现视频会议学习链接:webrtc实现视频会议,web多人视频通话,websocket通信,全部的代码:包括java的后端,vue的webrtc客户端前端代码,放在了微信收藏中vite配置https、nginx配置ssl、openssl本地搭建示例客户端代码cl

启动开发环境,打印如下。








