
简介
该用户还未填写简介
擅长的技术栈
未填写擅长的技术栈
可提供的服务
暂无可提供的服务
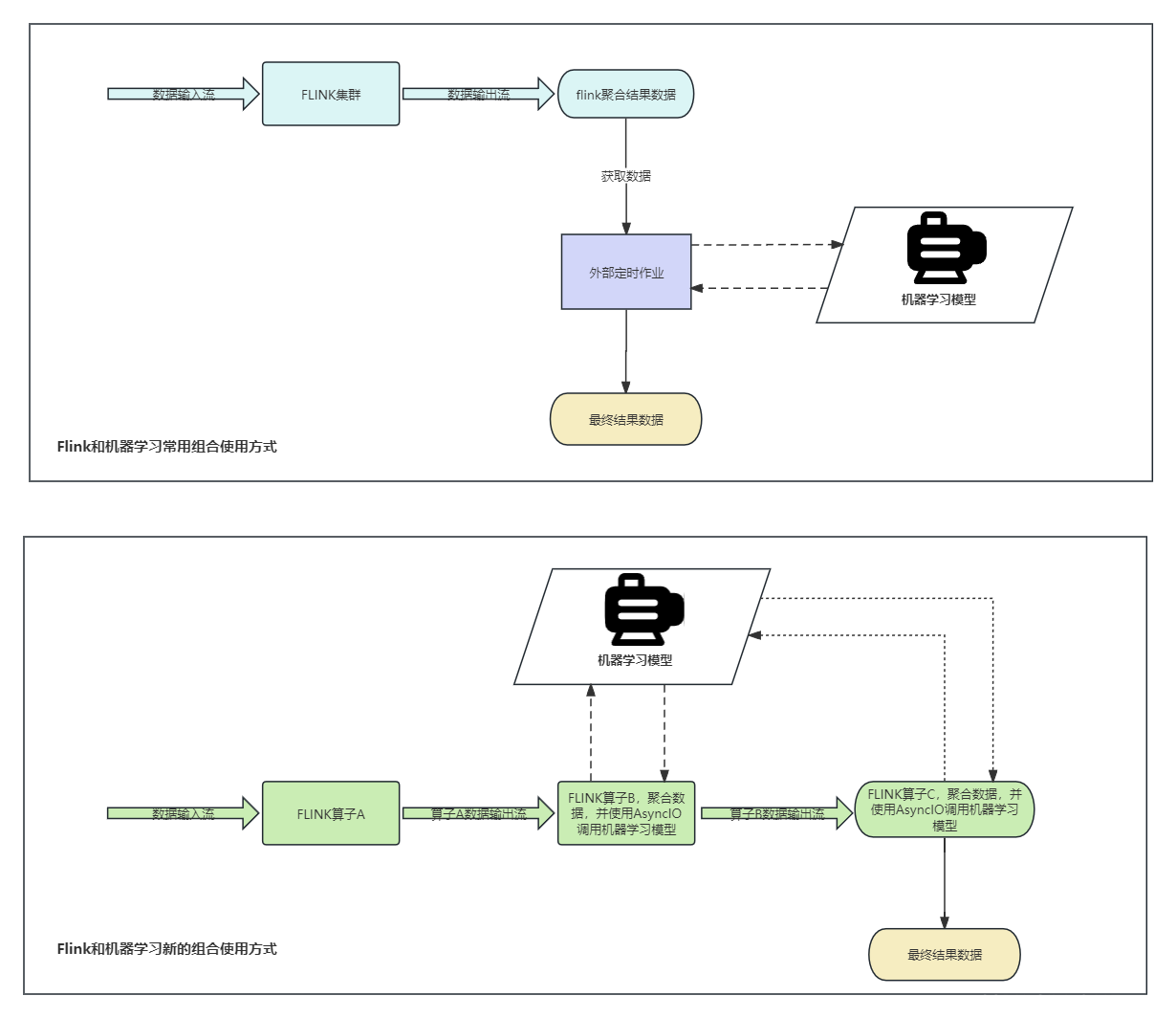
flink和机器学习模型的常用组合方式
flink和机器学习模型的组合

flink的window和windowAll的区别
window 和windowAll的区别

flink中配置Rockdb的重要配置项
rockdb原理

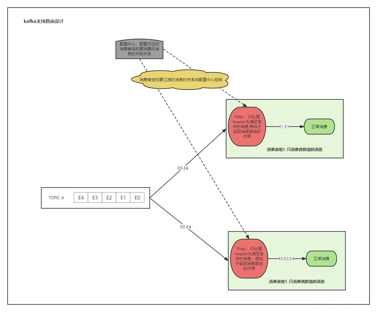
kafka主题支持路由功能
kafka路由kafka模拟rabbitmq路由设计

flink中值得监控的几个指标
flink监控指标

flink的watermark简单理解
1.flink的watermark的作用是处理乱序,核心有两点:a.延迟等待一段时间,等乱序的数据到达b.不能一直等,得有个限度,到了时间点没到,那么后面再来的乱序数据只能丢弃2.对某个时间窗开始统计的依据是:a.watermark>window.endtimeb.[window.starttime,window.endtime)里面有数据3.假设Event1到达,对应的时间窗口是[star
flink中的重启策略
flink的重启策略

flink常用的几种调优手段的优缺点
flink优化手段

flink的KeyedBroadcastProcessFunction测试
flink的KeyedBroadcastProcessFunction状态测试









