
简介
该用户还未填写简介
擅长的技术栈
可提供的服务
暂无可提供的服务
本文深入解析了嵌入式开发中的设备树(DeviceTree)技术,从基础概念到实战应用全面覆盖。首先介绍了设备树诞生的背景及其在ARM架构中的引入过程,解释了DTS、DTB、DTC等关键术语。然后详细剖析了设备树语法结构,包括节点定义、属性类型、包含文件机制等核心技术要点。通过GPIO、LED等具体实例,展示了设备树节点与驱动程序的匹配机制,并提供了自定义设备树节点与驱动开发的完整示例。文章还深入讲

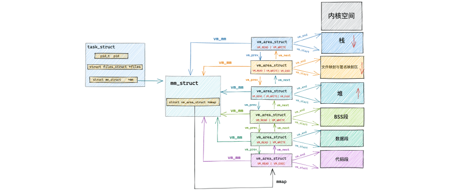
Linuxkernal鬼斧神工,博大精深,让人叹为观止,拍手叫绝。然匠心独运的设计并非扑朔迷离、盘根错节,真正的匠心独运乃辞简理博、化繁为简,在简洁中昭显优雅和智慧,kfifo就是这样一种数据结构,它就是这样简约高效,匠心独运,妙不可言,下面就跟大家一起探讨学习。在外界看来,Linux内核的内部似乎变化很少,尤其是像内存管理子系统(memory-managementsubsystem)这样的子系统

RPC,即远程过程调用(Remote Procedure Call) ,是一种让程序在不同计算机之间像调用本地函数一样进行通信的技术。打个比方,你去餐厅点餐,服务员就像是本地调用,你直接告诉服务员你想吃什么,他能马上响应。而如果这家餐厅的厨房在另一个地方,你通过对讲机向厨房点餐,这个过程就类似 RPC。你不需要知道对讲机是如何工作、信号如何传输的,只要像和身边的服务员沟通一样点餐就行。

在 C++ 编程的领域中,随着业务场景日益复杂,对程序性能和响应速度的要求也愈发严苛。传统的同步编程模式在面对高并发、I/O 密集型任务时,常常显得力不从心,成为阻碍程序高效运行的瓶颈。而异步编程,则为我们打开了一扇通往高效世界的大门。今天,我们将聚焦于一款强大的 C++ 异步框架 ——WorkFlow,一同深入探索它如何巧妙地运用异步技术,为开发者们解锁高效编程的新境界,让代码在复杂的任务中也能

本文深入解析了嵌入式开发中的设备树(DeviceTree)技术,从基础概念到实战应用全面覆盖。首先介绍了设备树诞生的背景及其在ARM架构中的引入过程,解释了DTS、DTB、DTC等关键术语。然后详细剖析了设备树语法结构,包括节点定义、属性类型、包含文件机制等核心技术要点。通过GPIO、LED等具体实例,展示了设备树节点与驱动程序的匹配机制,并提供了自定义设备树节点与驱动开发的完整示例。文章还深入讲

首先,我们从 Ceph的官方网站上,可以看到:“Ceph is a unified, distributed storage system designed for excellent performance, reliability and scalability.” 从它的定义上我们可以明确它是一种存储系统,而且可以明确它所具备的两点特性:统一性( unified ):意味着可以同时提供对象存

在软件开发的宏大版图中,C++ 语言宛如一座巍峨的高山,吸引着无数开发者攀登探索。而 Linux 操作系统,以其开源、稳定、高效的特性,成为了众多开发者钟爱的开发平台。将 C++ 与 Linux 相结合,就如同为开发者配备了一把无坚不摧的利刃,能够在系统级编程、高性能计算、游戏开发等诸多领域披荆斩棘。对于 C++ 程序员而言,掌握 Linux 环境下的 C/C++ 编程技术,不仅仅是提升自身技能的

启动 Wireshark 后,你会看到一个直观且功能丰富的界面。界面主要分为以下几个区域:菜单栏:包含了各种操作选项,如文件的打开、保存,捕获的开始、停止,以及各种分析工具和设置选项等。通过菜单栏,我们可以完成大部分的操作,比如打开一个已有的数据包文件进行分析,或者设置捕获过滤器等。工具栏:提供了常用功能的快捷图标,方便我们快速进行操作。例如,点击绿色的鲨鱼鳍图标可以开始捕获数据包,点击红色的正方








