Agents(智能体)!白皮书深入理解Google智能体:大模型应用的完整指南
Google团队发布的《Agents》白皮书介绍了生成式AI智能体的概念、架构和实现方法。智能体由模型、工具和协调层三大组件构成,通过工具扩展了传统LLM能力,支持多轮对话和上下文记忆。文章详解了三种工具类型、性能提升方法,并通过LangChain+LangGraph实战示例展示了智能体构建过程,最后介绍了Vertex AI Agents的生产级应用。
简介
Google团队发布的《Agents》白皮书介绍了生成式AI智能体的概念、架构和实现方法。智能体由模型、工具和协调层三大组件构成,通过工具扩展了传统LLM能力,支持多轮对话和上下文记忆。文章详解了三种工具类型、性能提升方法,并通过LangChain+LangGraph实战示例展示了智能体构建过程,最后介绍了Vertex AI Agents的生产级应用。
文 献 介 绍
Agents(智能体)白皮书
来源:谷歌
作者:Julia Wiesinger, Patrick Marlow and Vladimir Vuskovic
发表时间:2024年9月
《Agents》是由 Google 团队撰写的技术白皮书,旨在全面介绍生成式 AI 智能体(Generative AI Agents) 的基本概念、架构、工具类型、实现方法以及实际应用。
一、什么是智能体(Agent)?
- 智能体是一个自主的程序,能够通过观察环境、使用工具、执行动作来实现目标。
- 它超越了大语言模型(LLM)本身的能力,具备推理、规划和自主行动的能力。
- 智能体的核心是认知架构(Cognitive Architecture),包括模型、工具和协调层。
二、智能体的三大核心组件
1. 模型(Model)
- 作为智能体的“大脑”,负责推理和决策。
- 可以使用多种推理框架(如 ReAct、Chain-of-Thought、Tree-of-Thoughts)。
- 模型可以是通用型或多模态模型,也可针对特定任务进行微调。
2. 工具(Tools)
- 工具是智能体与外部世界交互的桥梁,包括:
- Extensions(扩展):让智能体直接调用外部 API(如 Google Flights API)。
- Functions(函数):由模型生成函数调用参数,实际执行由客户端完成。
- Data Stores(数据存储):提供动态数据源(如 RAG 应用中的向量数据库)。
- 工具使智能体能够获取实时信息、执行操作(如发送邮件、查询天气等)。
3. 协调层(Orchestration Layer)
- 管理智能体的记忆、状态、推理循环。
- 通过循环流程(观察-思考-行动)逐步推进任务,直到达成目标。
- 支持多轮对话和上下文管理。
三、智能体 vs 传统模型
模型(Model) | 智能体(Agent) |
---|---|
仅依赖训练数据 | 通过工具扩展知识 |
单次推理,无会话管理 | 支持多轮对话和上下文记忆 |
无内置工具 | 内置工具调用能力 |
需手动设计提示词 | 具备自主推理架构(如 ReAct) |
四、工具类型详解
1. Extensions
- 提供标准化的 API 连接方式。
- 智能体通过示例学习如何调用 API。
- 示例:Gemini 应用中的 Google Flights 扩展。
2. Functions
- 模型生成函数名和参数,由客户端执行。
- 适用于需要客户端控制、安全限制或异步处理的场景。
3. Data Stores
- 通过向量数据库实现检索增强生成(RAG)。
- 支持结构化与非结构化数据(PDF、网站、数据库等)。
- 流程:查询 → 向量化 → 匹配 → 检索 → 生成回答。
五、提升模型性能的方法
- 上下文学习(In-context Learning):通过提示词和示例让模型快速适应任务。
- 基于检索的上下文学习:动态从外部存储中获取相关示例和数据。
- 微调(Fine-tuning):使用特定数据集对模型进行预训练,提升专业领域能力。
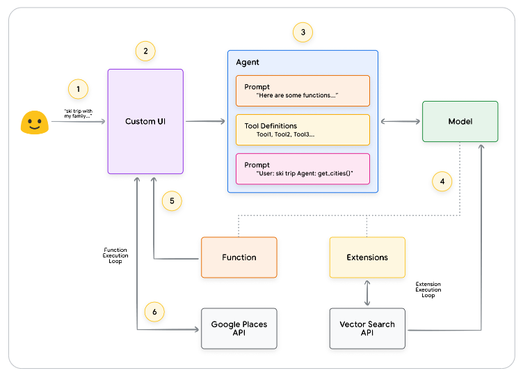
六、实战示例
- 使用 LangChain + LangGraph 构建智能体,结合 SerpAPI 和 Google Places API 回答复杂查询。
- 展示了智能体如何通过多步推理(ReAct)调用工具完成目标。
七、生产级应用:Vertex AI Agents
- Google Vertex AI 提供全托管环境,支持快速构建、测试和部署智能体。
- 包含 Agent Builder、Extensions、Function Calling、Example Store 等功能。
- 示例架构展示了如何将 UI、模型、工具、API 等组件集成在一起。
八、总结与展望
- 智能体通过工具和推理架构极大扩展了 LLM 的能力。
- 未来趋势包括:工具更智能、推理能力更强、多智能体协作(Agent Chaining)。
- 建议采用迭代方式开发智能体,结合业务需求选择合适的工具和架构。
九、AI大模型学习和面试资源
我在一线互联网企业工作十余年里,指导过不少同行后辈。帮助很多人得到了学习和成长。
我意识到有很多经验和知识值得分享给大家,也可以通过我们的能力和经验解答大家在人工智能学习中的很多困惑,所以在工作繁忙的情况下还是坚持各种整理和分享。但苦于知识传播途径有限,很多互联网行业朋友无法获得正确的资料得到学习提升,故此将并将重要的AI大模型资料包括AI大模型入门学习思维导图、精品AI大模型学习书籍手册、视频教程、实战学习等录播视频免费分享出来。
这份完整版的大模型 AI 学习和面试资料已经上传CSDN,朋友们如果需要可以微信扫描下方CSDN官方认证二维码免费领取【保证100%免费】
第一阶段: 从大模型系统设计入手,讲解大模型的主要方法;
第二阶段: 在通过大模型提示词工程从Prompts角度入手更好发挥模型的作用;
第三阶段: 大模型平台应用开发借助阿里云PAI平台构建电商领域虚拟试衣系统;
第四阶段: 大模型知识库应用开发以LangChain框架为例,构建物流行业咨询智能问答系统;
第五阶段: 大模型微调开发借助以大健康、新零售、新媒体领域构建适合当前领域大模型;
第六阶段: 以SD多模态大模型为主,搭建了文生图小程序案例;
第七阶段: 以大模型平台应用与开发为主,通过星火大模型,文心大模型等成熟大模型构建大模型行业应用。
👉学会后的收获:👈
• 基于大模型全栈工程实现(前端、后端、产品经理、设计、数据分析等),通过这门课可获得不同能力;
• 能够利用大模型解决相关实际项目需求: 大数据时代,越来越多的企业和机构需要处理海量数据,利用大模型技术可以更好地处理这些数据,提高数据分析和决策的准确性。因此,掌握大模型应用开发技能,可以让程序员更好地应对实际项目需求;
• 基于大模型和企业数据AI应用开发,实现大模型理论、掌握GPU算力、硬件、LangChain开发框架和项目实战技能, 学会Fine-tuning垂直训练大模型(数据准备、数据蒸馏、大模型部署)一站式掌握;
• 能够完成时下热门大模型垂直领域模型训练能力,提高程序员的编码能力: 大模型应用开发需要掌握机器学习算法、深度学习框架等技术,这些技术的掌握可以提高程序员的编码能力和分析能力,让程序员更加熟练地编写高质量的代码。
1.AI大模型学习路线图
2.100套AI大模型商业化落地方案
3.100集大模型视频教程
4.200本大模型PDF书籍
5.LLM面试题合集
6.AI产品经理资源合集
👉获取方式:
😝有需要的小伙伴,可以保存图片到wx扫描二v码免费领取【保证100%免费】🆓
更多推荐
所有评论(0)