
简介
该用户还未填写简介
擅长的技术栈
未填写擅长的技术栈
可提供的服务
暂无可提供的服务
Linux驱动系列学习之platform框架源码分析
platform总线分析

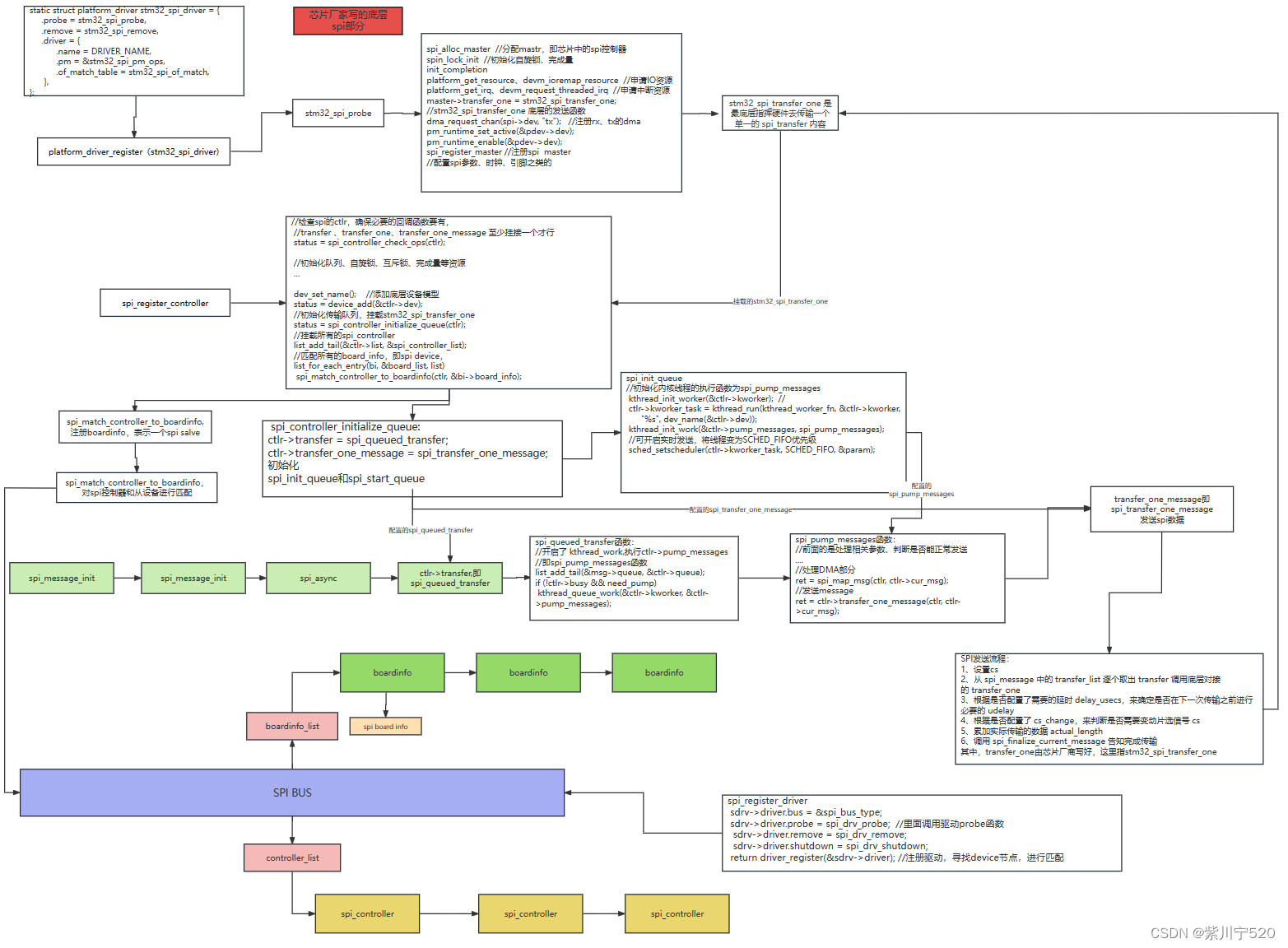
linux驱动系列学习之spi框架源码分析
spi框架分析

linux驱动系列学习之poll(九)
在使用非阻塞IO中,也常常使用poll、select、epoll系统调用。三者本质上一致:允许进程决定是否可以对一个或者多个打开的文件做非阻塞的读取或者写入。当使用poll(select、epoo样,下面以poll为例)时,会进行阻塞,知道打开给定的文件集有可以进行读取、写入。常常用于需要多个输入或者输出流而又不会阻塞于其中任何一个流的应用程序中。在应用程序中调用poll系统调用,会将所有给定的文
SSD算法原理与代码(三)
SSD算法原理与代码

keil下载程序具体过程:概述
keil下载程序到内部flash的具体过程
Linux应用层与内核通信方式
Linux应用层与内核通信方式
到底了







