
简介
该用户还未填写简介
擅长的技术栈
可提供的服务
暂无可提供的服务
(1) 配置分成几个部分: Distribution 配置 (package配置,toolchain和libc选择...) Machine Configuration (定义架构, CPU功能, BSP) Image recipe (target安装什么package) Local配置 (Distribution和默认machine选择, 编译时使用多少个线程, 是否删除build artifac

静态代码分析器能够设置严格的类型检查,将Var1=Var2因不同类型间的赋值而置为高亮,以及检查出其它不符合开发者本意的问题。有很多的方法能分析和确定堆栈的最坏情况下的的使用状态,但可以用静态代码分析器来找找合理使用堆栈的感觉。代码静态分析工具,顾名思义就是对代码进行静待分析,以提前预判(分析出)代码潜在的一些问题的工具。静态代码分析器广为人知的用途之一就是扫描软件中潜在的问题和漏洞。静态代码分析

(1) 配置分成几个部分: Distribution 配置 (package配置,toolchain和libc选择...) Machine Configuration (定义架构, CPU功能, BSP) Image recipe (target安装什么package) Local配置 (Distribution和默认machine选择, 编译时使用多少个线程, 是否删除build artifac

静态代码分析器能够设置严格的类型检查,将Var1=Var2因不同类型间的赋值而置为高亮,以及检查出其它不符合开发者本意的问题。有很多的方法能分析和确定堆栈的最坏情况下的的使用状态,但可以用静态代码分析器来找找合理使用堆栈的感觉。代码静态分析工具,顾名思义就是对代码进行静待分析,以提前预判(分析出)代码潜在的一些问题的工具。静态代码分析器广为人知的用途之一就是扫描软件中潜在的问题和漏洞。静态代码分析

它的功能是从src的开始位置拷贝n个字节的数据到dest。如果dest存在数据,将会被覆盖。memcpy函数的返回值是dest的指针。自己实现的时候,最简单的方法是用指针按照字节顺序复制即可。sizeof(dst)是4,即大部分数据每次按照4字节拷贝,最后不足4字节的再分别拷贝。但是内存区域出现重叠时,这种方法无法规避内存混乱问题。memcpy是memory copy的缩写,意为内存复制,在写C语

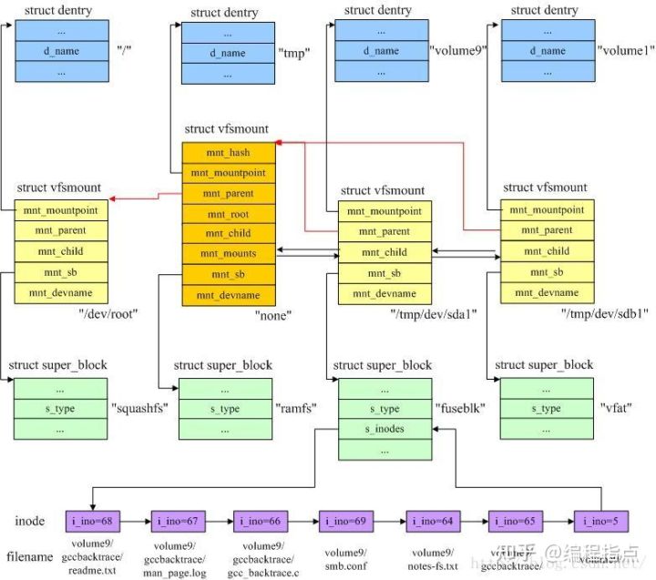
1、通用文件模型Linux内核支持装载不同的文件系统类型,不同的文件系统有各自管理文件的方式。Linux中标准的文件系统为Ext文件系统族,当然,开发者不能为他们使用的每种文件系统采用不同的文件存取方式,这与操作系统作为一种抽象机制背道而驰。为支持各种文件系统,Linux内核在用户进程(或C标准库)和具体的文件系统之间引入了一个抽象层,该抽象层称之为“虚拟文件系统(VFS)”。VFS一方面提供一种

在这个函数中,将本次节拍的时间 delta_exec 添加到了 cgroup 中为统计 cpu 使用率的 percpu 变量 rstat_cpu 中了(cgroup_base_stat_cputime_account_begin 函数访问的是 cgroup 下的 rstat_cpu)。具体的统计思路是记录一个上一次统计信息,本次将当前时间和上一次相减得出最近使用的 cpu 增量,然后把这些增量都调

它的功能是从src的开始位置拷贝n个字节的数据到dest。如果dest存在数据,将会被覆盖。memcpy函数的返回值是dest的指针。自己实现的时候,最简单的方法是用指针按照字节顺序复制即可。sizeof(dst)是4,即大部分数据每次按照4字节拷贝,最后不足4字节的再分别拷贝。但是内存区域出现重叠时,这种方法无法规避内存混乱问题。memcpy是memory copy的缩写,意为内存复制,在写C语

802.11规范的关键在于MAC(媒介访问控制层),MAC位于各式物理层之上,控制数据传输。负责核心成帧操作以及与有线骨干网络之间的交互。802.11 MAC采用载波监听多路访问(CSMA)机制来控制对传输媒介的访问,不过冲突会浪费宝贵的传输资源,因而802.11采用冲突避免(CSMA/CA)机制,而非Ethernet所采用的冲突检测(CSMA/CD)机制。在802.11无线局域网中,MAC帧是实

通俗来说,就是如果在传输过程中遇到干扰,那A、B两根线的电压都会发生变化,可能本来A是5V,B是2V,被干扰成了A是8V,B是5V,但由于485通信检测的是两根线之间的电压差,所以AB间的电压差并没有发生改变,仍然是3V,所以接收器检测到的仍然是正确的信号。相反,像串口和RS232这些单端的通信方式,因为只有一根信号线和一根地线,并会规定某个电平状态表示一种逻辑,如5V表示1,0V表示0,当在传输








