
简介
该用户还未填写简介
擅长的技术栈
未填写擅长的技术栈
可提供的服务
暂无可提供的服务
OpenHarmony-XTS测试
针对OpenHarmony版本进行XTS测试使用记录。windows环境。以acts套件为例。

OpenHarmony视频编解码入坑记录
OHOS4.0适配riscv64架构的视频编解码入坑记录

Openharmony编译报错:ld.lld: error: undefined symbol: fcntl64
openharmony编译报错问题分析记录待解决:ld.lld: error: undefined symbol: fcntl64
openHarmony4.0Release-riscv64荔枝派版本新增glmark2三方库
本文为个人笔记,文中的部分超链接其他人可能没有权限打开。本文仅限于记录增加已经适配好的第三方库文件,不涉及库的编译体系、代码、依赖关系的修改等高科技内容。

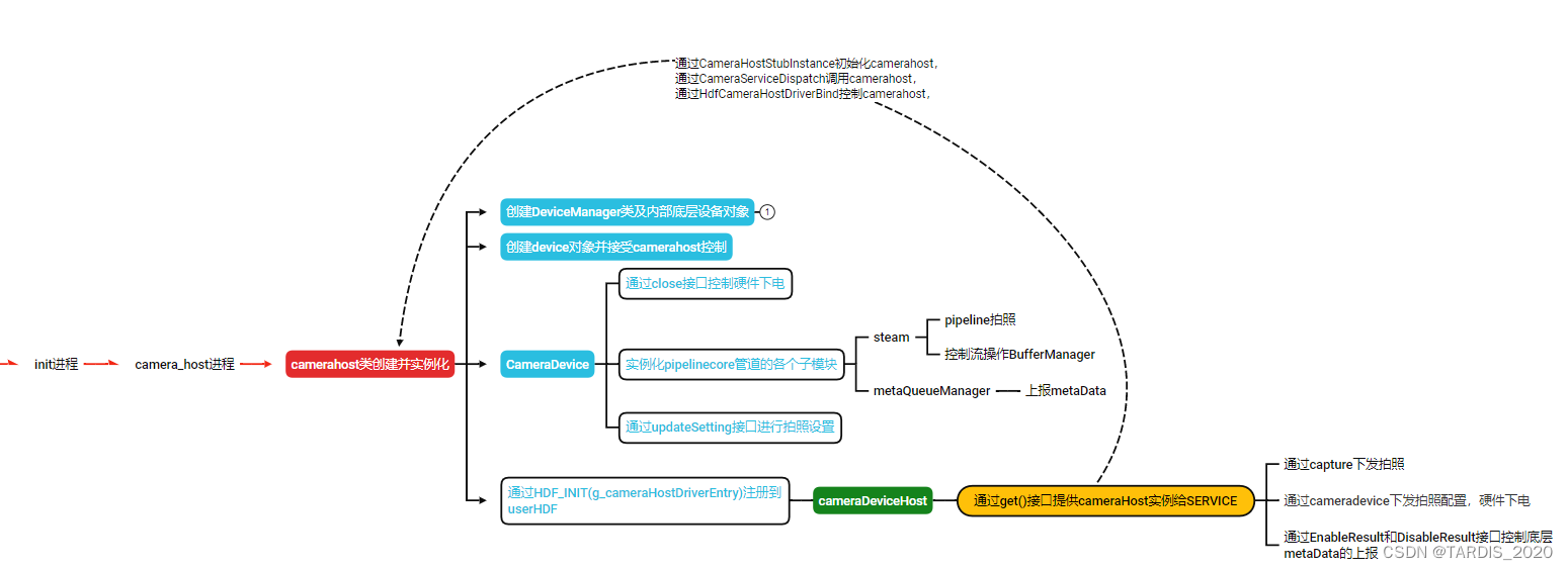
openharmony camera 模块学习
openharmony camera 模块学习

OpenHarmony视频编解码入坑记录
OHOS4.0适配riscv64架构的视频编解码入坑记录

openHarmony4.0Release-riscv64荔枝派版本新增glmark2三方库
本文为个人笔记,文中的部分超链接其他人可能没有权限打开。本文仅限于记录增加已经适配好的第三方库文件,不涉及库的编译体系、代码、依赖关系的修改等高科技内容。

Openharmony编译报错:ld.lld: error: undefined symbol: fcntl64
openharmony编译报错问题分析记录待解决:ld.lld: error: undefined symbol: fcntl64
VMware虚拟机内CentOS使用“仅主机模式”连接主机配置方法
VMware虚拟机内CentOS使用“仅主机模式”连接主机配置方法








