
简介
该用户还未填写简介
擅长的技术栈
可提供的服务
暂无可提供的服务
本文内容基本来自下面的链接。用于详细解释为什么 Oracle PDML 操作后,commit/rollback 之前,不允许读操作。主要解释见标红部分。大意:PDML 的实现方式是,多个线程启动独立的事务做更新,然后用一个两阶段提交来提交所有事务,从而实现 PDML 大事务的提交。有点类似一个应用层方案。Parallel DMLThe Oracle documentation limits the
SeekDB目前尚不支持MacOS原生运行,但可通过Docker镜像体验。该工具处于概念演示阶段,提供流畅的体验和丰富的SDK接口,但需增强AI能力(如支持更多自定义模型和嵌入函数)及多媒体数据处理功能。安装步骤包括:1)通过Docker运行SeekDB;2)在容器内安装Python3和pip3;3)安装pyseekdb及相关依赖库。整体而言,SeekDB为开发者提供了便利的开发界面,但仍需完善功
<br />原文:http://hi.baidu.com/liaimin/blog/item/07f1fdfa521ff0dbb58f315f.html<br /> <br /> <br />在以前的文章中,我曾经引用过一篇端口重用与端口独占程序设计。但是,后来我发现其中有一点写的不清楚,为清视听,善意为作者添加一点.setsockopt()中的第四个参数是端口重用与否的标志,为1则可重用,否则,
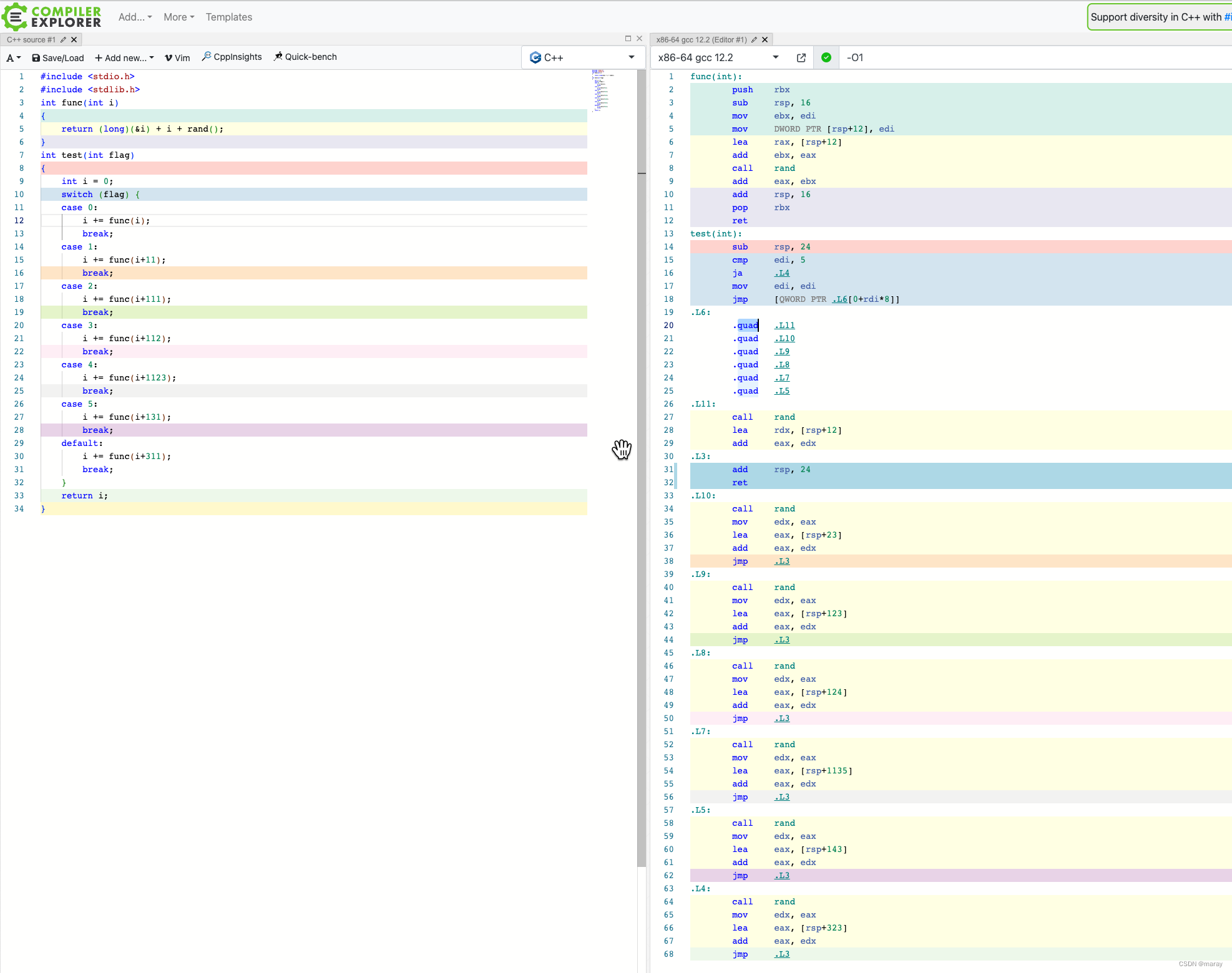
当 switch 的取值 “比较连续” 的情况下,编译器会使用 jump table 技术来优化 switch 的执行。当连续性很差的时候,优化效果不佳。

RDTSC 是 x86 中最为轻量级的计时方案,虽然它不甚精确坑很多,但特定场景下依然好用。海光的 lscpu flags 中支持 RDTSC,本文通过一个简单 benchmark 来看海光的 RDTSC 实现效率(还不错)。
摘要:大模型本质是无状态的,其连续会话能力由外部Agent维护上下文实现。Agent负责编排流程、调用工具和管理交互状态,而大模型仅返回决策结果(文本或工具调用指令)。上下文工程是核心挑战,涉及短期/长期记忆管理、向量检索等技术,以解决对话爆炸问题。数据库领域的AI需求(如embedding)主要服务于高效上下文检索。
引文位置:https://www.trainy.ai/blog/gpu-utilization-misleading。相关概念是通过 ChatGPT 迅速学习总结而成。

/* Copyright (C) 2000-2003 MySQL ABThis program is free software; you can redistribute it and/or modifyit under the terms of the GNU General Public License as published bythe Free Softwar
<br />Google在上千个节点上查询内存中的数据并合并结果,其中最严重的问题之一就是:死亡查询(Query of Death)<br /><br />一个查询可能导致一个程序失败,失败的原因可能是程序bug或者其它因素。这意味着一个单独的查询有可能导致整个集群崩溃。这对于可用性和响应时间来说都是不好的,因为重新恢复成千台机器的运行时环境需要较长时间。因此,将这样的查询称为死亡查询。新的查询不
不过,浙江是考两次取最大,不是很有代表性。另外,从这个图也可以看出,湖北的高分区段竞争其实非常不激烈,大部分人都只是分母而已。这和浙江形成了巨大的区别,一种可能性的猜想:湖北地区发展极不均衡,仅仅大城市才容易出高分,广大农村地区的普高孩子都是分母。而浙江经济发达,各个地区都教育的投入要高得多,所以竞争更加激烈。江苏只公布到462分以上的,但从表格趋势基本也能窥见一二,和浙江更像。下图根据 2024








