
简介
该用户还未填写简介
擅长的技术栈
可提供的服务
暂无可提供的服务
文章详细介绍了大模型在业务中的四种落地模式(嵌入式、辅助式、代理式、群体式)及六种常用技术(PE、RAG、PEFT、ME、FT、Agent)。分析了各模式与技术特点、适用场景及优缺点,并提供了学习路线与应用建议,帮助开发者根据业务需求选择合适的技术方案,实现大模型在业务中的高效应用,从基础提示工程到复杂Agent架构的系统化指南。

文章系统介绍了AI Agents与Agentic AI的概念区别与发展历程。AI Agents是由大模型驱动的单个实体系统,通过工具调用完成特定任务;而Agentic AI则是多个专业代理协同工作的复杂系统,通过任务分解和协作解决复杂问题。文章分析了两者在架构、交互模式和自主性上的差异,探讨了面临的挑战与未来发展方向,为开发者提供了从基础到实战的大模型技术学习路径。

LightRAG是一个创新的开源检索增强生成系统,通过双层检索架构和知识图谱构建解决了传统RAG只见片段不见整体的问题。它结合低层和高层检索机制,既能精确定位信息,又能保持全局视角。文章详细介绍了LightRAG的技术原理、应用场景、性能优化技巧和部署方案,展示了其在企业知识管理、法律文档分析等领域的显著优势,为需要深度理解大模型的开发者提供了实用工具。

文章通过乐高积木、快餐店、高级厨房三个比喻,对比分析了n8n、Coze和Dify三种大模型工作流工具的特点。Dify因技术难度高、成本大被排除。n8n功能灵活但学习曲线陡峭,适合有代码基础或海外业务;Coze易上手、成本低,适合国内常规业务和小白用户。文章从业务性质、学习成本、界面友好度、需求特点、成本投入等方面指导如何根据自身情况选择合适工具。

文章系统介绍了AI产业链上、中、下游的结构和发展现状,分析了算力硬件、数据资源、云计算等关键环节,并展望了AI应用、端侧AI和人形机器人的发展趋势。同时提供了从基础理论到实战应用的完整大模型学习路径,包括视频教程、行业报告等资源,适合小白和程序员系统学习AI大模型技术。

文章系统介绍了AI产业链上、中、下游的结构和发展现状,分析了算力硬件、数据资源、云计算等关键环节,并展望了AI应用、端侧AI和人形机器人的发展趋势。同时提供了从基础理论到实战应用的完整大模型学习路径,包括视频教程、行业报告等资源,适合小白和程序员系统学习AI大模型技术。

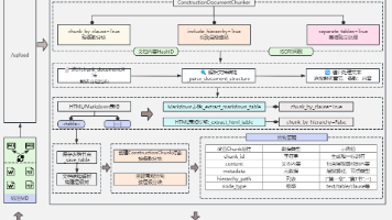
本文解析企业级AI平台的三层架构:底座层提供基础设施支持;能力层封装可复用AI能力;智能体层面向业务场景。文章强调AI平台建设需多部门协同,通过统一平台可避免重复建设、提升复用率、缩短交付周期。未来赢家将是能将AI高效落地到业务场景的企业,而清晰的三层架构是实现这一目标的关键。

本文详细介绍了LangChain框架的核心概念与应用,包括Models、Prompts、Indexes、Memory、Chains和Agents六大组件,以及LCEL、RAG和ReAct等关键技术。同时对比了LangChain与LlamaIndex的异同,提供了RAG应用的评估优化策略。文章还探讨了AI大模型的学习路径、应用场景与职业发展,为开发者提供了从理论到实践的全面指导,助力抓住AI大模型技

文章介绍AI应用已进入"大模型思考+Agent行动"的双引擎时代,LLM作为大脑负责决策,Agent作为四肢执行任务,MCP服务实现系统对接。文章提供了两条落地路线:从零构建和存量升级,详细对比了Agent与传统Chatbot的区别,介绍了核心组件与云原生架构及"端-边-云"全链路协同。同时提供了系统化的大模型学习资源,包括理论、开发、设计、部署等模块,适合不同背景人群学习AI大模型技术。
当大模型进入实用阶段,“比模型参数更重要的是信息架构”。上下文工程的本质,是把大模型从"通用工具"改造成"专用系统"——它不直接提升模型能力,却能让能力"用在对的地方"。对于开发者来说,掌握上下文工程意味着:不再依赖"撞大运"式的提示词,而是能系统性设计大模型的"思考路径";对于用户来说,这意味着更可靠的输出、更贴合需求的服务(比如医疗AI不再漏掉你的过敏史)。未来,大模型的竞争将越来越少是"参数








