
简介
该用户还未填写简介
擅长的技术栈
可提供的服务
暂无可提供的服务
第一次写博客,以记录我的技术之路。首先了解下系统的个子特点:分时操作系统特点:多路性、交互性、独立性、及时性 实时操作系统特点:多路性、交互性 、独立性、及时性、可靠性细说实时系统与分时系统的比较: (1) 多路性。实时信息处理系统也按分时原则为多个终端用户服务。实时控制系统的多路性则主要表现在系统周期性地对多路现场信息进行采集,以及对多个对象或多个执行机构
工匠若水可能会迟到,但是从来不会缺席,最终还是觉得将自己的云笔记分享出来吧 ~特别说明,kotlin 系列文章均以 Java 差异为核心进行提炼,与 Java 相同部分不再列出。随着 kotlin 官方版本的迭代,文中有些语法可能会发生变化,请务必留意,语言领悟精髓即可,差异只是语法层面的事情,建议不要过多关注。kotlin 编译及反编译对于 kotlin 来说,如果你不用 IDE(其本质也是走的
工匠若水可能会迟到,但是从来不会缺席,最终还是觉得将自己的云笔记分享出来吧 ~特别说明,kotlin 系列文章均以 Java 差异为核心进行提炼,与 Java 相同部分不再列出。随着 kotlin 官方版本的迭代,文中有些语法可能会发生变化,请务必留意,语言领悟精髓即可,差异只是语法层面的事情,建议不要过多关注。kotlin 函数与 lambada 表达式在 kotlin 中调用 java 方法时
工匠若水可能会迟到,但是从来不会缺席,最终还是觉得将自己的云笔记分享出来吧 ~特别说明,kotlin 系列文章均以 Java 差异为核心进行提炼,与 Java 相同部分不再列出。随着 kotlin 官方版本的迭代,文中有些语法可能会发生变化,请务必留意,语言领悟精髓即可,差异只是语法层面的事情,建议不要过多关注。letlet扩展函数的实际上是一个作用域函数,当你需要去定义一个变量在一个特定的作用域
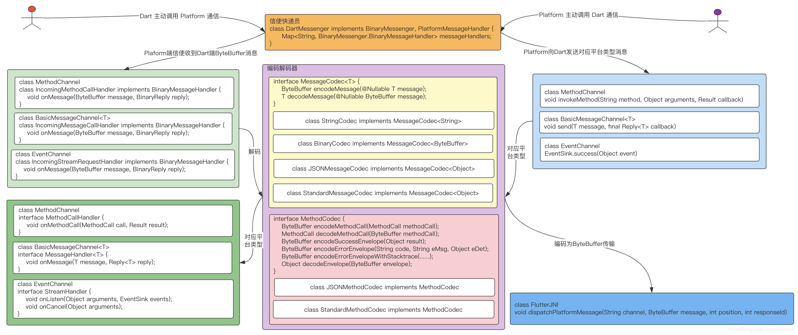
背景本系列前面已经分析了 Flutter 的很多知识,这一篇我们来看下 Flutter 平台通信相关原理。Flutter 官方提供三种 Platform 与 Dart 端消息通信方式,他们分别是 MethodChannel、BasicMessageChannel、EventChannel,本文会继续延续前面系列对他们进行一个深度解析,源码依赖 Flutter 2.2.3 版本,Platform 选

工匠若水可能会迟到,但是从来不会缺席,最终还是觉得将自己的云笔记分享出来吧 ~特别说明,kotlin 系列文章均以 Java 差异为核心进行提炼,与 Java 相同部分不再列出。随着 kotlin 官方版本的迭代,文中有些语法可能会发生变化,请务必留意,语言领悟精髓即可,差异只是语法层面的事情,建议不要过多关注。面向对象//kotlin 类默认修饰符是 public 的,不用再显式指定 publi
工匠若水可能会迟到,但是从来不会缺席,最终还是觉得将自己的云笔记分享出来吧 ~特别说明,kotlin 系列文章均以 Java 差异为核心进行提炼,与 Java 相同部分不再列出。随着 kotlin 官方版本的迭代,文中有些语法可能会发生变化,请务必留意,语言领悟精髓即可,差异只是语法层面的事情,建议不要过多关注。类委托类委托原理:by 关键字后面的对象实际会被存储在类的内部,编译器则会将父接口的所
本文部分配图及源码最近基于 Flutter 2.2.3 版本进行了修正更新发布。目的是为了弄清 Flutter 在安卓端应用层的整个编译来龙去脉,以便编译过程中出任何问题都能做到心里有数,另一个目的是为了能够在应用层定制 Flutter 编译。全文比较长,图文并茂,由工程结构深入到源码解析。

前面系列我们依赖 Android 平台实现分析了端侧很多机制,但是有一个知识点一直比较迷糊,那就是 Flutter 是怎么被触发绘制的?这个问题在网上的答案基本都说 VSYNC,但是少有人说这个 VSYNC 是怎么被关联起来的,本文就针对这个问题进行一个 Platform 到 Engine 到 Dart Framework 分析,源码依赖 Flutter 2.2.3。
背景从写 Flutter 第一行程序开始我们就知道在 Dart 的 main 方法中通过调用 runApp 方法把自己编写的 Widget 传递进去,只有这样编译运行后才能得到预期效果。你有没有好奇这背后都经历了什么?runApp 为什么这么神秘?或者说,在你入门 Flutter 后应该经常听到或看到过 Flutter 三棵树核心机制的东西,你有真正的想过他们都是什么吗?如果都没有,那么本文就是一








