OpenAI 应用研究主管 Lilian Weng 在一篇长文中提出了 Agent = LLM(大型语言模型)+ 记忆 + 规划技能 + 工具使用这一概念。AI Agent 需要具备感知环境、做出决策并执行适当行动的能力。在这些关键步骤中,最重要的是理解输入给 Agent 的内容、进行推理、规划、做出准确决策,并将其转化为可执行的原子动作序列,以实现最终目标。

一个精简的 Agent 决策流程:感知(Perception)→ 规划(Planning)→ 行动(Action)

  • 感知(Perception)是指 Agent 从环境中收集信息并从中提取相关知识的能力。

  • 规划(Planning)是指 Agent 为了某一目标而作出的决策过程。

  • 行动(Action)是指基于环境和规划做出的动作。

Agent 通过感知从环境中收集信息并提取相关知识。然后通过规划为了达到某个目标做出决策。最后,通过行动基于环境和规划做出具体的动作。Planning 是 Agent 做出行动的核心决策,而行动又为进一步感知提供了观察的前提和基础,形成了一个自主的闭环学习过程。

借用网上的一个案例来解释 agent 的执行:

    1. 当一个人问 Agent 是否会下雨时,感知模块将指令转换为 LLM 可以理解的表示。

    2. 然后,大脑模块开始根据当前天气和互联网上的天气预报进行推理。

    3. 最后,动作模块做出响应,将伞交给人类。

通过重复上述过程,智能体可以不断地获得反馈并与环境进行交互。

在以 LLM 驱动的 Agent 系统中,LLM 扮演着 Agent 的大脑角色,并辅以几个关键组件:

  • 规划:LLM 能够进行全面的规划,不仅仅是简单的任务拆分。它可以评估不同的路径和策略,制定最佳的行动计划,以实现用户给出的目标。

  • 记忆:可以利用 LLM 具有的记忆功能,存储和检索过去的信息和经验。这使得它能够在处理用户查询时,利用之前学到的知识和经验,提供更准确和个性化的答案。

  • 工具使用:LLM 通过理解工具的描述,来学习使用各种工具和资源,并灵活运用它们来支持任务的完成,在构建 Agent 的时候可以让 Agent 感知自己可以使用什么工具。工具的实现可以是利用搜索引擎、数据库、调用 API 等,获取和整理相关信息,以满足用户的需求。

这里关于 Agent 不过多介绍,网上关于 Agent 的文章很多,感兴趣的可以查看这几位大神的文章了解 Agent 的更多知识:

Agents 能力解密:

https://blog.csdn.net/youyi300200/article/details/132864191

AI Agent 到底是什么:

https://zhuanlan.zhihu.com/p/681639504

手猫端智能体业务探索

了解了 Agent 的概念后,结合手猫在做的智能助手相关探索,PD 希望把 Agent 技术与智能助手业务结合起来做用户侧的创新。PD 希望在手猫 APP 中可以提供一个交互页面,可以使用 LLM 智能体的自然语言理解能力、思维规划能力、工具使用等能力,直接理解用户输入的需求,然后通过 Agent 规划能力,决策出实现用户述求的行动路径,并调用智能体对应的工具实现用户需求,最后把结果展示在页面上,解决用户述求。先看做出来的 demo 版本的视频,再在来介绍整体的思路。

结合下图的工程侧实现方案,串联整个链路大致做了以下几件事情:

  1. 搭建端到 LLM 直接信息传输链路,完成工程侧业务管理能力建设。

  2. 搭建用户会话管理、多场景识别、链路分发机制。

  3. 完成 Agent 模版到工具协议串联,把工具抽象化、按照协议 “喂” 给 tpp Agent 模版工程,完成 Agent 的使用工具的动态构建和在线灵活管理。

  4. 完成 Agent 工具抽象模版化建设以及工具描述的步步调优,提升 Agent 整体链路规划准确性。

  5. 完成工具 & LLM 输出到端展示的视图层转换,页面流式协议引入,提升端上输出稳定性。

  端展示方案

Agent 方案中,LLM 有理解工具描述、区分工具使用场景的能力,可以按照工具的约定,将指定的参数结构化的输入到接口内部,总结下来我们 LLM 能力解决了人类非结构化语言到工具结构化输入的问题。但是现在手猫 APP 端页面的展示,都需要转化为非常复杂的结构化数据结构才行,经过测试 LLM 输出复杂结构化展示数据的稳定性非常的差,面对复杂的页面展示逻辑,至少现在无法达到面向 C 端用户放开的标准。因为业务产品是无法容忍对线上用户透出内容的不确定性,所以解决 LLM 非结构化输出到端上结构化数据转化问题,才能解决 APP 展示端的问题,也是大模型项目能够面向 C 端用户顺利上线的前题。

为了解决 LLM 输出非结构化数据到端上展示的问题,我们根据工具实现功能的特性和页面交互特征不同,把工具分类抽象和分别建模(具体可见 4 - 工具类型与定义),根据工具类型与端上约定特定协议,同时把工具的返回做区分,工具返回定义了 Object(给 LLM 消费的内容)和 ViewDTO(app 端消费数据结构)两个数据结构,在 Agent 侧做数据解析,把 Object 内容输入给 LLM 做下次 ReAct 推演,同时把 ViewDTO 输出到端上展示。在定义工具的展示协议,也抽象化定义了工具异常、模型中断、用户选择等交互模式,实现整体的用户交互方案,详见下图。

工程侧会在视图层,做页面工具数据的解析和转化,具体逻辑大致如下图所示:

首先会在视图层会根据 agent 执行输出内容,判断整体 Agent 思维和执行流程是否使用工具,

  1. 如果没有使用工具,会直接返回大模型的输出结果返回到 C 端做文案展示。

  2. 如果流程使用工具,会解析整个思维链中最后一个工具的返回结果,判断是否有给端上的展示数据结构 viewDTO,

  3. 如果有返回 viewDTO,使用 viewDTO 内容展示。

    1. 如果工具没有返回 viewDTO,直接使用模型返回文案。

经过上述的逻辑解析,可以覆盖每一个既定场景的端上交互,然后再根据用户下一步的输入或者选择,继续新的一轮交互。

Agent 抽象 & 管理

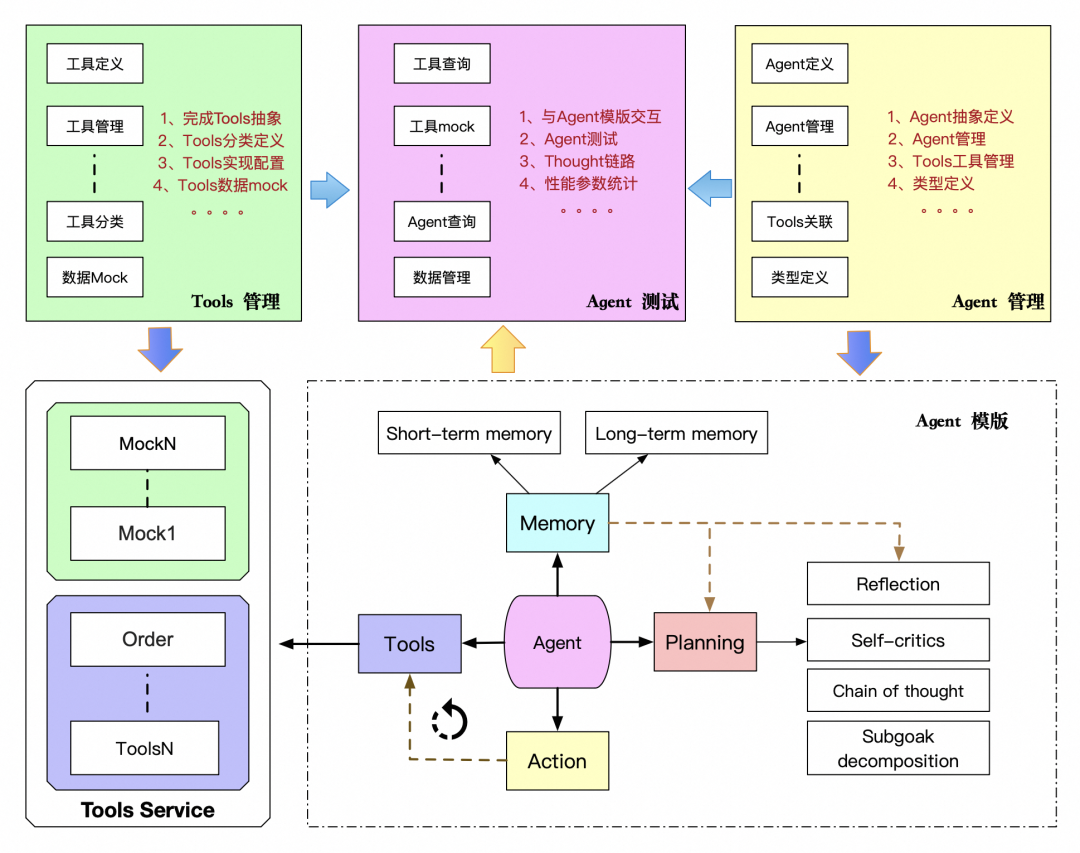
业务 PD 做 AI 技术结合业务场景的尝试时,需要经常做技术可行性尝试,例如需要测试 Agent 智能体的推理过程是否合理,是否能按照自己的思维路径落地,推理一致性问题等。在基建没有完成之前,资源有限的情况下,如果通过写脚本支持业务反复验证测试、参数调整等,技术成本比较高。体会到 AI 项目与传统项目落地的差异后,意识到后续不同场景的迭代都会经历这样的过程,提供给产技一个类似大学 “实验室” 的地方,让他们做自己各种各样的验证,是 AI 项目落地过程中必不可少的一环,于是就有了搭建 Agent 实验室的想法,提供给产技做业务探索和提效工具,提高业务迭代效率。

  Agent101 实验室

基于自己对 AI 技术的理解,做数据建模、类型抽象,搭建了自己的 AI 运维实验室,并不断地完善和补充功能,让 AI “实验室” 应用到产技日常开发和业务迭代中去,AI 实验室设计思路如下图。

搭建 Agent 实验室,是为了提供给产技快速构建 Agent,验证业务想法的测试场地,提供可以组合现有的已有工具,搭属于自己的私有 Agent 模版的平台,让业务技术快速试错。

Agent 实验平台提供能力如下:

  • 提供 Agent 抽象、管理和测试,每个人都能基于现在的工具快速搭建自己的智能体,做业务场景验证和工具串联验证。类似于你提供一个注入 "tool" 工具,构建 "Agent" Spring bean 的方式,可以在页面做 Agent 调用和能力验证。

Agent 管理页面

  • 提供工具定义抽象,工具描述管理、工具类型抽象,让工具管理可视化,实现工具的可视化配置,根据工具功能抽象通用工具、中断器、选择器等工具类型。详见下图。

图 - 工具管理页面

  • 提供工具接口数据 mock 等能力,通过 Agent 测试链路中 mock 工具返回,实现在没有工具功能实现的前提下,能验证 LLM 智能 ReAct 流程对工具的理解和判断,评测 Agent 是否能达到业务预期,降低业务试错成本。

图 - 工具数据 mock&Agent 测试页面

工具类型和定义

  工具分类

Agent 可以通过学习调用外部 API 来获取模型权重中所缺少的额外信息,这些信息包括当前信息、代码执行能力和访问专有信息源等。这对于预训练后难以修改的模型权重来说是非常重要的。

掌握使用工具是人类最独特和重要的特质之一。我们通过创造、修改和利用外部工具来突破我们身体和认知的限制。同样地,我们也可以为语言模型(LLM)提供外部工具来显著提升其能力,LLM 可以利用搜索引擎、数据库、API 等工具,获取和整理相关信息,以满足用户的需求。

在工具的使用过程中,有必要对工具的类型进行归类使用,确认工具边界后,开发者在定义和使用工具过程中,能更好的根据业务提供更好工具。目前 FC 部门内部工具的分类,是根据不同工作的作用来划分。目前平台支撑的工具类型有以下分类。

  工具类型定义

工具的类型是以工具的使用特性为标准抽象的,一类工具的定义,会与底层 Agent 模版工程做协议,Agent 模版工程会区分不同的类型,做不同的动作。例如通用工具,Agent 会使用通用工具模版,按照工具提供的描述拼接给 LLM,LLM 规划使用工具时候,Agent 模版工程会按照通用工具的协议,执行配置接口 / 方法的调用,按照返回协议,解析工具返回,给到 Agent 做 Observations:

中断的定义:

中断是指 Agent 在做规划和调用工具时候的一种行为。Agent 执行用户指令的时候,遇到不能继续执行的情况,可以先中止流程的继续执行,需要外部输入或者反馈后,继续后续推理流程的动作。

例如用户需要执行一个订单退款操作,但是在订单查询的时候,查到了多个订单,这个时候需要先中断退款的操作,反馈给用户,让用户选择其中的一个订单继续执行。

  • 通用类型

是否中断:

执行:Agent 执行到通用类型工具的时候,不会中断推理 - 执行的流程。

通用型工具定义:LLM 判断需要调用工执行,系统需要执行一段工程化指令来获取答案,并且不会中断 ReAct 流程的时候,可以使用通用型工具。通用型工具目前支持外调服务(tpp/hsf)来获取答案,也支持调用本地方法来获取结果。

使用场景:业务场景中,需要借助外部工具查询信息、执行操作、逻辑处理等,都可以抽象成通用工具给 LLM 使用。例如外调订单接口,查询用户的历史订单;外调商家接口,查询商家信息等等。

支持类型:

    • HSF :工程以 hsf 方式,提供外调服务执行查询、写、等业务定制操作。

    • TPP :工程 TPP 形式,提供外调服务执行查询、写、等业务定制操作。

    • LOCAL:工程本地方法、JAR 包形式,提供定制业务操作。

    • 其他:待扩展类型

  • 中断类型

执行这个类型的工具,会中断 ReAct 推理过程,等待外部反应或者用户输入,才能继续推理流程。

选择器

是否中断:

执行:Agent 执行到选择器类型工具的时候,会中断推理 - 执行的流程。

选择器定义:工具实现一个集合的输入,让用户做一次选择。

使用场景:在业务实现的过程中,往往会遇见需要用户再次决策的场景,例如让用户选择目标商品集合的一个继续操作,这个时候就需要使用选择器。

支持类型:

    • 订单选择器:如果 LLM 判断使用一个工具只需要一个订单,而上一个工具查询出多个订单的时候,可以使用订单选择器,让用户确认一个订单,继续继续使用工具做后续流程。

    • 商品选择器:如果 LLM 判断使用一个工具只需要一个商品,而上一个工具查询出多个商品的时候,可以使用商品选择器,让用户确认一个商品,继续继续使用工具做后续流程。

使用选择器的时候,需要注意前台做样式的适配和定制,目前支持的订单选择器和商品选择器,需要 APP 端适配展示卡片。

中断器

是否中断:

执行:Agent 执行到中断器类型工具的时候,会中断推理 - 执行的流程。

中断定义:工具实现一个自定义输出,输出可以是一个页面地址或者一个协议地址,让用户做反馈。

使用场景:在业务实现的过程中,会遇见需要用户补充信息的场景,例如盯降级的场景,如果用户没有给出需要盯降价的商品,【盯降价】的工具就无法继续执行,这个时候可以使用中断器,中断流程后,返回盯降价的商品选择页面让用户补充信息,用户盯价商品后,LLM 使用【盯降价】工具创建盯价任务。

支持类型:

    • 业务中断器:使用中断器,中断流程,返回页面动作,让用户反馈信息。

使用中断器时候,需要注意中断以后跟端上协议,中断器要配合 APP 端上动作,才能起到让用户补充信息的作用。

  工具异常定义

正常一个工程接口的返回示例如下:

{    "code":200,    "success":true,    "pageDTO":null,    "message":null,    "class":"com.alibaba.test.api.response.Result",    "object":[        {            "itemId":665788007683,        }    ],    "viewDTO":{            "sceneName":"showOrder",        }}

Agent 模版工程解析工具异常路径如下:

  1. 会优先取 object 字段,如果 object 字段不为空,直接输出给 LLM,做下次 ReAct。

  2. 如果 object 为空,会取 message 字段输出给 LLM 做下次 ReAct,不会再判断 message 是否为空。

  3. 目前 tools 返回异常不会中断 ReAct 流程,无论是系统异常还是业务异常。

  • 举例 1:

如果系统发生异常,直接使用以下方式返回 tools 结果

return Result.buildFail(-1, "系统异常");
{    "code":-1,    "success":false,    "message":"系统异常",    "class":"com.alibaba.test.api.response.Result",    "object":null}

这个时候因为 object 里没有值,给到 LLM 的就是:“系统异常”

  • 举例 2:

如果业务查询异常,返回了空 list,使用以下方式返回 tools 结果

List<Obejct> list = null;return Result.buildSuccess(list);
{    "code":200,    "success":true,    "class":"com.alibaba.test.api.response.Result",    "object":[]}

这个时候因为 object 里有值,给到 LLM 的就是:"[]"

  • 举例 3:

如果业务正常

{    "code":200,    "success":true,    "pageDTO":null,    "message":null,    "class":"com.alibaba.test.api.response.Result",    "object":[        {            "itemId":665788007683,        }    ],    "viewDTO":{            "sceneName":"showOrder",        }}

这个时候因为 object 里有值,给到 LLM 的就是:"[{"itemId":665788007683} ]",viewDTO 不会给到 LLM 消费,只是页面展示用。

  • 异常页面展示输出

如果异常想提示给用户,需要把异常按照特定格式设置到 ViewDTO 中,这样页面才能按照协议展示。最简单的在胶囊展示提示如下,"sceneName":"showError" 这个写死:

{    "code":-1,    "success":false,    "pageDTO":null,    "message":"没有权限",    "class":"com.alibaba.test.api.response.Result",    "object":null,    "viewDTO":{            "sceneName":"showError",            "showTips":"抱歉,你暂时没有权限",        }}

Logo

更多推荐