
简介
该用户还未填写简介
擅长的技术栈
未填写擅长的技术栈
可提供的服务
暂无可提供的服务
docker 离线安装
制作安装包,来离线安装 doker 和 docker-compose。

FreeRadius 服务器环境搭建(PAP 版)
FreeRADIUS 是一个高性能和高可配置的多协议策略服务器,支持RADIUS,DHCPv4 DHCPv6、TACACS+ 和 VMPS。源码: FreeRADIUS/freeradius-server:FreeRADIUS - 一个多协议策略服务器。2.1. 修改/etc/raddb/mods-config/files/authorize 文件,添加认证用户信息。安装配置测试文档:Gettin

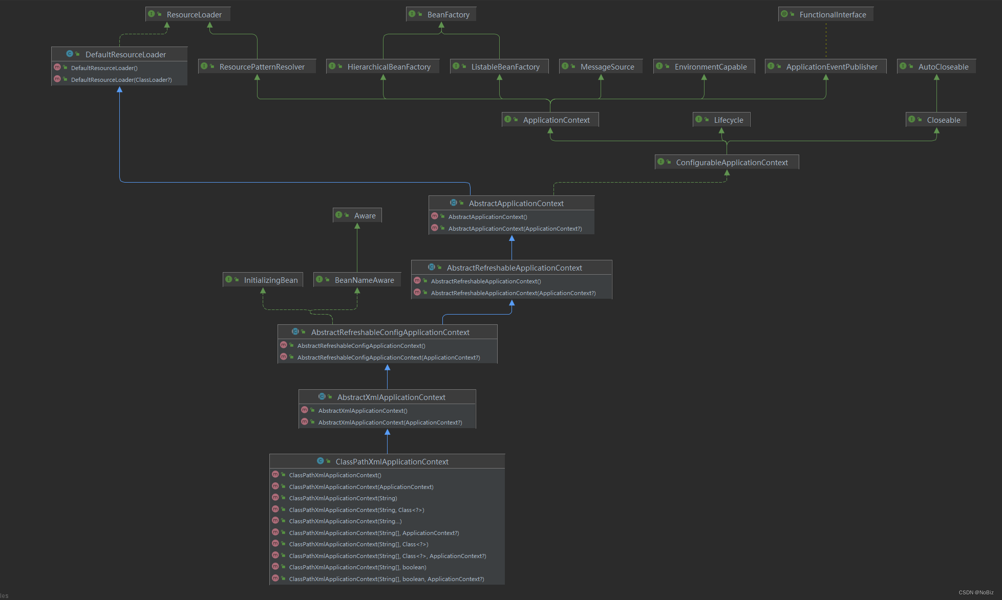
Spring 源码分析(二)--- IOC 根类结构图
根据上一篇可知,采用 xml 配置方式配置 Bean 的时候,入口类是 ClassPathXmlApplicationContext,就从 ClassPathXmlApplicationContext 入手,来进行分析。

docker 离线安装
制作安装包,来离线安装 doker 和 docker-compose。

到底了







