
简介
该用户还未填写简介
擅长的技术栈
可提供的服务
暂无可提供的服务
摘要: Weaviate是一款基于Go语言的开源向量数据库,提供多种部署方式:云服务(14天免费试用)、Docker容器、K8s集群和Linux/macOS嵌入式部署。其核心概念"集合"类似关系型数据库的表,命名需遵循大写字母开头的规范。使用流程包括部署实例、安装Python客户端、创建集合、添加向量数据和执行相似性搜索。Weaviate支持REST/gRPC协议连接,提供原生

RAPTOR递归文档树是一种新型RAG优化策略,通过树状结构组织文本检索,解决长文本处理问题。其核心流程包括:文本分块→向量化→降维→聚类→LLM摘要→递归构建层次结构。相比传统方法,RAPTOR在保持高准确性的同时显著降低成本,支持多文档和超长上下文处理。论文提出了两种检索策略(树遍历和折叠树),后者因效率更高被推荐。实现上采用UMAP降维和GMM聚类,但存在数据更新复杂的缺陷。该技术适用于需要

本文介绍了多表征/向量索引技术及其实现方法。该技术通过从多个维度记录文档块信息(如切割更小块、生成摘要或假设性问题),为每个文档块生成多条特征向量,从而提高检索命中率。文章详细阐述了多向量检索的运行流程,并提供了基于LangChain框架的代码示例。示例展示了如何使用FAISS向量数据库和本地文件存储实现"摘要检索原文"策略,以及如何通过生成假设性问题来优化检索效果。此外,还介

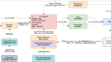
本文介绍了如何构建基于LangChain的RAG(检索增强生成)应用,实现外挂知识库的聊天机器人功能。核心架构包括:通过检索器从向量数据库(如Weaviate)获取相关信息,填充到提示模板后传递给大语言模型生成响应。文章提供了具体实现方案,包括Weaviate向量数据库服务的封装(支持本地或云端部署)、检索器的创建与文档合并处理,以及将这些组件集成到聊天机器人处理链中的方法。该方案通过LCEL(L

本文介绍了如何构建基于LangChain的RAG(检索增强生成)应用,实现外挂知识库的聊天机器人功能。核心架构包括:通过检索器从向量数据库(如Weaviate)获取相关信息,填充到提示模板后传递给大语言模型生成响应。文章提供了具体实现方案,包括Weaviate向量数据库服务的封装(支持本地或云端部署)、检索器的创建与文档合并处理,以及将这些组件集成到聊天机器人处理链中的方法。该方案通过LCEL(L

本文介绍了LangChain中的文档转换组件DocumentTransformer,重点讲解了字符分割器(CharacterTextSplitter)的使用方法。文档转换是为了解决原始文档过大、格式不符或信息冗余等问题,在文档加载后进行的必要处理步骤。CharacterTextSplitter通过设置分隔符、块大小、重叠区域等参数,将大文档分割成符合要求的文本块。文章详细说明了该组件的参数配置和实

大语言模型函数调用机制解析:通过结构化参数调用外部资源,解决模型响应不一致和知识时效性问题。文章介绍了函数调用的工作原理,包括参数定义、自动检测和执行流程,并展示了GPT模型的实际调用示例。这种机制使LLM能作为"大脑"连接各类系统,实现智能任务分解和自动化执行,为构建通用AI系统提供了技术基础,如AutoGPT就基于此架构。

本文介绍了如何通过"人在环路"(HIL)交互实现Agent系统的断点控制。主要内容包括:1.利用LangGraph的检查点机制设置断点,使程序能在特定节点暂停等待人工确认;2.通过interrupt_before/interrupt_after参数控制中断位置,用invoke(None)恢复执行;3.演示了查询马拉松成绩的案例,当AI调用工具前需人工确认;4.展示了如何通过ge

摘要:本文介绍了LangChain中的两种Prompt优化技术。首先讲解了FewShotPromptTemplate的使用方法,它通过提供少量示例指导LLM生成内容,简化了Prompt编写过程。其次详细阐述了Step-Back回答回退策略,该策略通过将复杂问题转换为更抽象的前置问题来提升模型推理能力,相比问题分解策略更高效且不易产生偏差。文章提供了两种技术的具体实现代码示例,并对比分析了它们的优势

LangChain的configurable_fields()方法允许在运行时动态调整链式应用的参数,比bind()方法更灵活。该方法支持运行时修改LLM温度参数、替换提示模板等操作,只需在invoke()调用时通过config参数传递配置信息。其实现原理是通过_prepare()函数在运行时合并默认参数和配置参数,重新创建组件实例来实现动态调整。该方法适用于需要灵活控制链式行为的场景,如动态调整








