
简介
该用户还未填写简介
擅长的技术栈
未填写擅长的技术栈
可提供的服务
暂无可提供的服务
芯片制造:一颗芯片到底是如何诞生的(下)
芯片制造:一颗芯片到底是如何诞生的(下)

QT中事件处理(下--Qt中事件处理的具体方法)
在上一篇博客中,我们深入分析了QT中事件处理的相关机制,在这篇博客中我们将来深入分析一下QT中事件处理的具体方法。首先,我们来回顾一下,事件的传递过程是怎么样的?QT中事件的传递的具体过程分析一下上述流程图可以总结为下面的流程过程:1.用户操作相关的GUI应用程序,首先由操作系统感受到用户的操作,然后操作系统会把用户的操作翻译成一条系统消...
存储电路:计算机存储芯片的电路结构是怎样的?
存储电路:计算机存储芯片的电路结构是怎样的?
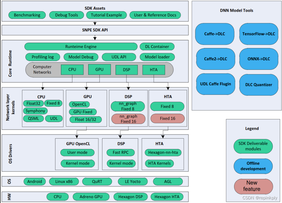
SNPE/QNN 使用
SNPE/QNN 使用

unique_lock 详解
(1) unique_lock 取代lock_guard(2)unique_lock的第二个参数2.1.std::adopt_lock2.2 std::try_to_lock2.3 std::defer_lock(3) unique_lock的成员函数3.1 lock3.2 unlock()3.3 try_lock()3.4 release()(4) unique_lock 所有权的传递uniqu

函数调用:为什么会发生stack overflow?
函数调用:为什么会发生stack overflow?
ASAN入门参考
ASAN入门参考
通过CPU主频,我们来谈谈“性能”,CPI 是什么?
通过CPU主频,我们来谈谈“性能”,CPI 是什么?

芯片设计:一颗芯片到底是如何诞生的(上)
芯片设计:一颗芯片到底是如何诞生的(上)

从一部iPhone手机看芯片的分类
从一部iPhone手机看芯片的分类








