查看大文件JSON的工具
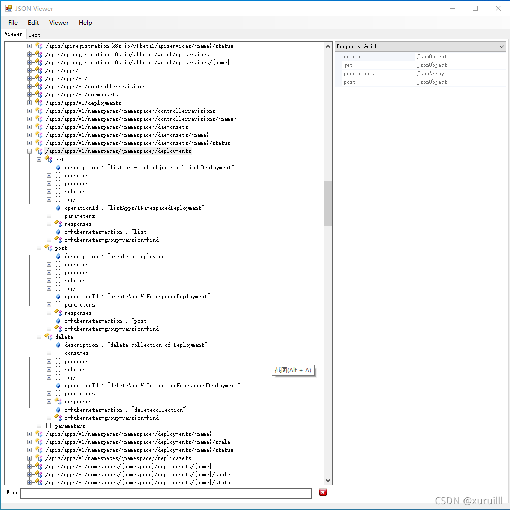
先上链接,一个windows平台下的查看json文件的小工具:查看JSON文件的工具-其它文档类资源-CSDN下载研究K8S的REST API,为了快速浏览研究api的结构,通过https://ip:6443/openahpi/v2获取了REST API的json文档,发现这是个三百多万个字符、3.58MB的一个大文档。在线JSON工具打不开然后找了个本地的json工具,查看json结构太快太方便
·
先上链接,一个windows平台下的查看json文件的小工具:
研究K8S的REST API,为了快速浏览研究api的结构,通过
获取了REST API的json文档,

发现这是个三百多万个字符、3.58MB的一个大文档。在线JSON工具打不开
然后找了个本地的json工具,查看json结构太快太方便了。对于这样的大文件还是本地工具更方便些。

更多推荐



所有评论(0)