
简介
该用户还未填写简介
擅长的技术栈
未填写擅长的技术栈
可提供的服务
暂无可提供的服务
ZYNQ 使用AXI TIMER的定时和PWM
最近在学习ZYNQ的PS端,目前是裸机阶段,学习CPU的私有定时器时,发现每个核似乎只有一个,搜索了一下IP库,发现有个AXI TIMER,并且有PWM功能,于是照着官方例程配置了一下,在这里记录一下。

ZYNQ PS使用axi uartlite进行串口收发
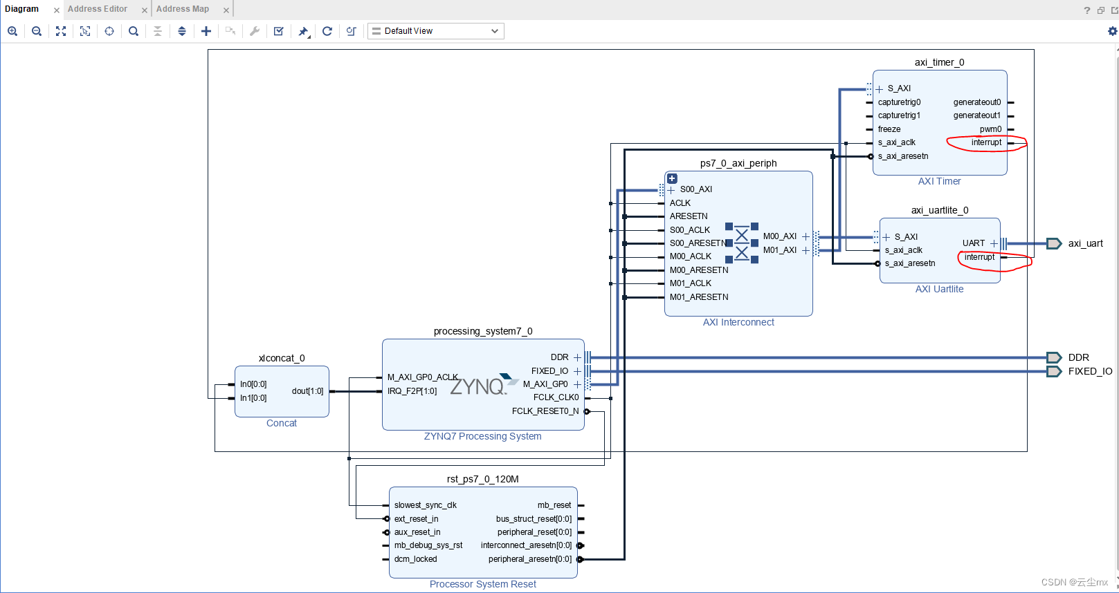
由于使用的ZYNQ PS部分只有两个串口,其中一个还当成了控制台用,串口不够用,于是使用PL的逻辑部分并利用IP核:AXI UARTLITE 为PS增加串口数量,并添加了AXI TIMER。Vivado和Vitis为2020,PS为裸机使用。包含以下内容:1、Vivado的配置2、axi uartlite代码3、axi timer代码4、利用IP核:axi timer,实现类似串口空闲中断的功能,

到底了







