
简介
该用户还未填写简介
擅长的技术栈
可提供的服务
暂无可提供的服务
就是之前不是总结了下网络接口吗,这次继续顺着总结下网络帧格式。这里主要参考的是《计算机网络》这本书,书写的非常非常的好,感兴趣的朋友可以细翻一下,我这里只是当笔记做个总结。在介绍具体以太网帧格式之前,先对网络的层级和体系结构进行简单的说明。协议结构书本上经常看到和平时经常听到的是OSI的七层体系模型,每层都有清楚的概念和理论,但太复杂了,实际应用的比较多的,还是TCP/IP的四层体系结构。最右侧的
软件环境:vivado 2017.4硬件平台:XC7Z020是这个样子的,在做上一个1080p_hdmi显示测试的时候,刚开始一直出不来图像,就想着看看数据有没有从SD卡导进DDR,或者进DDR以后,是不是格式或者哪里存的不对,但是从传统的右下角的memory窗口看内存数据,看是能看到,却很难有个直观的感觉,在与其他人一起调工程的时候,也会有类似这种的问题,你说你数据按要求导进DDR了,你怎么证明
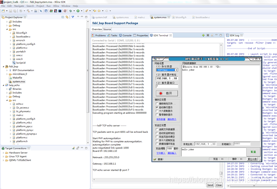
软件环境:vivado 2017.4硬件平台:XC7Z035今天的关键词是jumbo frame、mtu 9k 。具体说说是什么意思,在图像或者雷达进行实时、高速、大数据量传输时,普通的以太网接口(PS端,单帧小于1500B)就很难满足要求了,这时,启用巨型帧Jumbo Frame,单帧大小最大可以支持到9K,可以有效的提升带宽,使网络利用率大大提高。首先说下为什么PS端...
软件环境:vivado 2017.4硬件平台:XC7Z020是这个样子的,在做上一个1080p_hdmi显示测试的时候,刚开始一直出不来图像,就想着看看数据有没有从SD卡导进DDR,或者进DDR以后,是不是格式或者哪里存的不对,但是从传统的右下角的memory窗口看内存数据,看是能看到,却很难有个直观的感觉,在与其他人一起调工程的时候,也会有类似这种的问题,你说你数据按要求导进DDR了,你怎么证明
将常用的网络接口总结一下,主要分为MAC与PHY之间的和PHY之前的,我们在说接口时,一定要注意接口所处的位置,MAC与PHY之间的接口大体上常用的有MII/GMII/RGMII/SGMII,PHY之前的常见接口主要分为1000BASE-T/1000BASE-X/1000BASE-TX,我会分别对这些进行说明,下面的图和介绍都是从88E1111这款PHY的手册上摘下来的,感兴趣的朋友可以具体翻翻该
软件环境:vivado 2018.1硬件平台:XC7K325接上篇文章最后的问题,microblaze的lwip工程从qspi启动需要7、8分钟,时间过长的问题排查感觉可以从以下几个方面入手1.首先,工程是可以正常使用,正常网络通讯的,这样的话,工程通常可以认为是没有问题的,那么,提高或者降低系统的时钟频率,是否对启动时间有影响,如果时间过长的问题是因为时钟频率不够,那么...

版本:LabView2018簇是啥,其实就是结构体,能往一个大容器里塞不同类型的东西,其位置在数组、矩阵与簇中。前面板拖出来就和数组刚拖出来时候一样,就是个空壳里面什么都没有,放什么进去簇中就包含什么。来个上篇才做过的小例子,具体说明一下簇怎么用。先把控件全都扔到簇里。要提取簇中的元素,使用的是簇上右键--->簇、类与变体选板--->按名称接触捆绑,拖出来以后...
软件环境:vivado 2017.4硬件平台:XC7Z020本月的这一篇呢,主要说的是axi_uartlite这个模块,利用这个模块,我们可以将pl部分的pin复用为uart的rx和tx,交给ps来操作,相当于无形之中给ps扩展了许多uart接口,所以特别适用于板子需要跟许多外部串口设备通讯,而ps只有两个uart能同时使用,无法满足需求的情况。这篇里会先说SDK裸机程序怎么跑,后面会说linux