OpenClaw 部署与安装保姆级教程(Windows 从零安装到可用)
大家好!这是我的第一篇博客,希望大家多多支持!!!近期,OpenClaw(社区中常被称为“”)在开发者圈迅速走红,凭借其强大的多 Agent 架构、良好的本地可控性以及对自动化任务的高度支持,吸引了大量开发者的关注与尝试。不同于依赖云端服务的 AI 工具,OpenClaw 更强调,这也使得它在初次安装和配置时,对新手并不算友好。很多人在第一次部署过程中,都会在命令行输出、环境配置以及“是否安装成功
引言:
大家好!这是我的第一篇博客,希望大家多多支持!!!
近期,OpenClaw(社区中常被称为“大龙虾”)在开发者圈迅速走红,凭借其强大的多 Agent 架构、良好的本地可控性以及对自动化任务的高度支持,吸引了大量开发者的关注与尝试。
不同于依赖云端服务的 AI 工具,OpenClaw 更强调 本地部署、本地运行与高度可定制化,这也使得它在初次安装和配置时,对新手并不算友好。很多人在第一次部署过程中,都会在命令行输出、环境配置以及“是否安装成功”等问题上产生困惑。
因此,本文将从 零开始,详细记录 OpenClaw 在 Windows 本地环境 下的完整部署过程,如果你也想快速把 OpenClaw 跑起来,那么这篇 本地部署保姆级教程 就是为你准备的!
OpenClaw中文社区:https://clawd.org.cn/start/getting-started
废话不多说,直接上步骤:
一.
这个模型已经在github上开源了,大家可以先去github仓库里了解一下,安装过程在readme文档里也有:https://github.com/openclaw/openclaw

二.
我们需要Node.js作为安装环境(>22),所以我们先去下载Node,浏览器输入网址:
https://nodejs.org/en,选择Download,并在下方根据你的电脑系统进行下载

下载完成后,直接双击进行安装。进入安装程序后,全部选择下一步,不需要任何更改,遇到下
图这一步,是在询问你要不要顺便帮你装包含 C / C++ 原生代码的npm库,这一步可选可不选

三.
安装完成后,我们启动PowerShell,并以管理员身份运行进行OpenClaw安装,打开命令行后,
首先需要检查一下之前的环境安装有没有成功:

在命令行中输入
node -v
如果能出现版本号,证明Node安装成功,接着输入
npm -v
如果能出现版本号,证明环境配置成功

这里注意!!!可能会有朋友遇到如下问题

这是因为 Windows PowerShell 默认的执行策略限制了脚本运行,导致 npm 无法加载它的脚本
文件,这里我们只需要输入以下命令并回车:
Set-ExecutionPolicy -ExecutionPolicy RemoteSigned -Scope CurrentUser
并接着输入Y并回车,再次输入npm -v,如果能正常显示版本号,就说明问题已经解决了
四.
接下来,根据github仓库提供的代码进行安装:
1.将中文版的openclaw安装到全局(这一步运行后等待时间可能较长):
npm install -g openclaw-cn@latest
当看到成功添加600多个package后,证明此步成功。同时会看到很多警告,不用管,不影响运行
输入以下命令可以查看版本号:
openclaw-cn --version

2.运行安装向导:
openclaw-cn onboard --install-daemon
选择YES并回车,接着选择手动配置并回车,接着选择本地网关并回车,工作区目录默认在C盘
提示:这里的选择是用键盘的“⬆ ⬇ ⬅ ➡”进行选择

因为我这里之前配置过了,我选择了重新配置,所以和初次配置的对话不太一样,大家在自己电
脑看到的内容应该是只和我框出来的内容一样的
接下来,需要选择模型/认证提供商。这里推荐大家用deepseek,因为deepseek配置简单并且
token便宜,对新手很友好

接下来我们需要DeepSeek API key

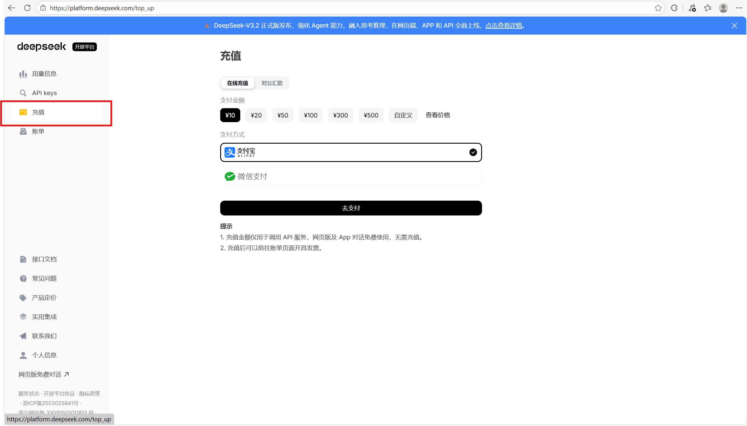
我们直接在浏览器搜索打开网页版的deepseek,选择API开放平台

选择左侧的API keys,选择创建API key

名称可以随便填写,接着会弹出来一串密钥,点击“复制”,并粘贴到刚才的命令行中。
这里注意!!!建议大家把密钥同时保存到一个靠谱的地方,因为这个对话框一旦关闭,就无法
再查看密钥的具体内容了,并且一定注意不要把密钥泄露出去,否则别人可以用你的deepseek额
度

粘贴到命令行后并回车,默认模型选择保持当前;接下来会返回我们模型运行的默认端口,直接
回车;接着绑定服务器地址,我们用的是本地的,所以选择第一项Loopback并回车;接着要选择
验证方式,推荐大家选择Token验证并回车;接着选择是否开放远程服务,我们第一次配置选择
Off并回车;接下来需要输入我们的token,这里大家也是可以随便写一个自己能记住的就可以,输
入以后回车,接着选择YES并回车

接下来,弹出来很多聊天通道,因为我们是国内使用,所以选择飞书(如果大家能科学上网,选
择别的也可以);接着选择使用本地插件路径并回车,平台选择飞书(国内版)

接下来需要输入飞书的App ID,我们需要登录飞书的官方网站,浏览器输入搜索“飞书开放
平台”,或者直接输入网址:https://open.feishu.cn/?lang=zh-CN
3.绑定飞书:
登录后,进入开发者后台

进入创建企业自建应用

应用名称、应用描述和背景色都是自定义,大家自己弄就可以

创建完成后,我们需要添加机器人功能

接着在左侧进入权限管理,选择批量导入/导出权限,下面需要输入JSON文档

我们回到OpenClaw中文社区( https://clawd.org.cn/start/getting-started),左侧找到消息通道,
选择飞书,向下拉,找到 4.配置应用权限,将下面的文本复制并粘贴到刚才的权限文本中

选择下一步,确认新增权限

接着选择申请开通,点击确认,这样我们的权限就都保存好了
接下来选择创建版本

应用版本号、更新说明也都是自己随意填写就可以,填写完成后,选择页面下方的保存,并申请
发布(如果你用的是企业版的飞书,可能还要在手机上做一个验证,按照飞书发来的短信进行验证
即可)。发布后,回到权限管理,可以看到权限都变成了开通状态

接着在页面左侧进入凭证与基础信息,App ID和App Secret都在这里,首先复制App ID并粘贴
到Powershell命令行中并回车

接着需要输入App Secret,把刚才飞书页面的App Secret再复制粘贴到命令行中并回车
通道选择已完成,接着选择YES,节点管理器选择npm;接着选择暂时跳过,注意先按空格,再
按回车;下面的网关服务运行时选择Node,也就是直接回车

回车后,Powershell界面会显示网关服务已安装,并且会跳出一个cmd界面,如下图。如果你的
电脑界面和图片中一样,证明目前为止都是成功的


4.飞书认证:
回到飞书开放平台,在页面左侧找到事件与回调,选择订阅方式,保存长链接

先不要发布。选择添加事件,接着回到OpenClaw中文社区,还是在刚才配置权限的页面找到 6.
配置事件订阅,并把事件复制粘贴到刚才的飞书平台添加事件的搜索框中,勾选接收消息,点击确
认添加



然后我们再选择创建版本,版本号和更新说明还是自定义,写好以后保存并确认发布

这样大家就可以接受机器人的消息了
再次回到Powershell命令行中(注意是Powershell,不是cmd),选择第一项在TUI中孵化,然
后我们就可以和机器人对话了!

这里注意!!!如果你的机器人对话没反应,说明你的deepseek账号没有token,我们只要回到
deepseek的页面,充点钱就可以了

到这里,我们的OpenClaw就部署完成了!当然,大家可能更喜欢可视化的对话,下面帮大家进
行可视化操作
五.
继续在Powershell页面,按住Ctrl+c,把当前进程终止,接着输入:
openclaw-cn gateway --port 18789 --verbose
稍等片刻,然后在浏览器中输入对应的网址:127.0.0.1:18789,就可以打开OpenClaw可视化界
面并进行对话了!!!

同时,我们还可以在cmd命令行中看到它的日志,也就是对话的处理进程
这里注意!!!如果你打开可视化界面后显示这个页面,也就是右上角有个1008,你只需要在页
面左侧进入概览,然后输入你的网关令牌再点击连接即可(网关令牌就是之前在Poweshell命令行
中你自己输入的token)



如果下次再打开,我们可以直接先在命令行中输入:
openclaw-cn gateway --port 18789 --verbose
然后再去浏览器打开就可以了
OK!本期教程就到这里,大家可以多去玩一下OpenClaw,探索一下新功能,希望这期教程可以帮助到你!
更多推荐




所有评论(0)