
简介
该用户还未填写简介
擅长的技术栈
可提供的服务
暂无可提供的服务
本文对比分析了鸿蒙V1与V2组件状态装饰器的核心差异。V2新增了@Local(内部状态)、@Event(子传父回调)等专属装饰器,强化了状态管理能力。主要变化包括:@Local禁止外部初始化,@Param取代@Prop并禁止子组件修改,@Event标准化子传父逻辑,@Provider/@Consumer强制别名匹配。V1到V2的迁移路径为:@State→@Local、@Prop→@Param、@L

本文对比了鸿蒙开发中LazyForEach与Repeat组件的核心差异。Repeat作为新一代循环渲染标准组件,支持V2模型,相比LazyForEach具有显著优势:1)直接使用普通数组,无需实现IDataSource接口;2)支持全量/懒加载两种模式;3)自动监听数据变化,无需手动通知更新;4)@Trace精准监听子属性,性能更优;5)自带组件复用功能;6)原生支持多模板渲染。官方推荐使用Rep

本文对比了鸿蒙开发中LazyForEach与Repeat组件的核心差异。Repeat作为新一代循环渲染标准组件,支持V2模型,相比LazyForEach具有显著优势:1)直接使用普通数组,无需实现IDataSource接口;2)支持全量/懒加载两种模式;3)自动监听数据变化,无需手动通知更新;4)@Trace精准监听子属性,性能更优;5)自带组件复用功能;6)原生支持多模板渲染。官方推荐使用Rep

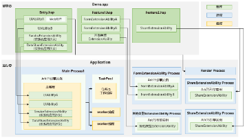
鸿蒙系统应用模型对比:FA与Stage模型的演进与差异 摘要:鸿蒙系统从API7的FA模型演进到API9的Stage模型,两者存在显著差异。Stage模型采用共享引擎实例、统一生命周期管理和窗口管理,支持多窗口等复杂场景;而FA模型采用独立引擎实例和孤岛式管理。Stage模型通过UIAbility和ExtensionAbility组件实现功能,支持进程独立运行;FA模型则依赖PageAbility

鸿蒙系统应用模型对比:FA与Stage模型的演进与差异 摘要:鸿蒙系统从API7的FA模型演进到API9的Stage模型,两者存在显著差异。Stage模型采用共享引擎实例、统一生命周期管理和窗口管理,支持多窗口等复杂场景;而FA模型采用独立引擎实例和孤岛式管理。Stage模型通过UIAbility和ExtensionAbility组件实现功能,支持进程独立运行;FA模型则依赖PageAbility

项目使用凡泰小程序时遇到依赖问题,因@finclip/sdk包不在当前配置的ohpm仓库中。通过将全局仓库切换为凡泰官方仓库(https://ohpm.finogeeks.com/repos/ohpm/)解决了SDK下载问题。后又因其他依赖无法拉取,通过配置公司私仓(https://xxx.com/repos/ohpm/)和公共仓(https://ohpm.openharmony.cn/ohpm/

核心:Stage 模型的本质是把应用拆成 “静态安装包(Bundle)→动态运行实例(Application)→业务组件(UIAbility/ExtensionAbility)→界面 / 工具(ArkUI/Context)” 的分层结构,让复杂应用更好开发、更稳定。核心是通过 “分层管控 + 多进程隔离 + 组件扩展”,让应用更适合复杂业务、全场景设备(手机 / 平板 / 车机),同时提升稳定性和

摘要:Want是鸿蒙Stage模型中用于组件间信息传递的对象,类比"快递单+包裹"机制。分为显式Want(明确指定组件名,适合应用内精准启动)和隐式Want(通过action/uri匹配,适合调用系统功能)。显式Want直接定位目标,隐式Want由系统匹配可能组件。API12后推荐用隐式Want进行跨应用调用,显式Want仅限应用内使用。两者各有优劣:显式Want精准但耦合高,

摘要:Want是鸿蒙Stage模型中用于组件间信息传递的对象,类比"快递单+包裹"机制。分为显式Want(明确指定组件名,适合应用内精准启动)和隐式Want(通过action/uri匹配,适合调用系统功能)。显式Want直接定位目标,隐式Want由系统匹配可能组件。API12后推荐用隐式Want进行跨应用调用,显式Want仅限应用内使用。两者各有优劣:显式Want精准但耦合高,

本文阐述了鸿蒙系统中进程与线程的核心概念。进程是资源分配的基本单位,每个应用对应独立进程,通过IPC等方式实现跨进程通信。线程作为进程内的执行单元,共享进程资源,主线程负责UI操作,工作线程处理耗时任务。文章通过"火锅店"等生活化类比,形象说明了进程隔离与线程协作的特点,并介绍了鸿蒙提供的多种进程间和线程间通信机制,如公共事件、Emitter、EventHub等。这些概念对鸿蒙








