
简介
该用户还未填写简介
擅长的技术栈
未填写擅长的技术栈
可提供的服务
暂无可提供的服务
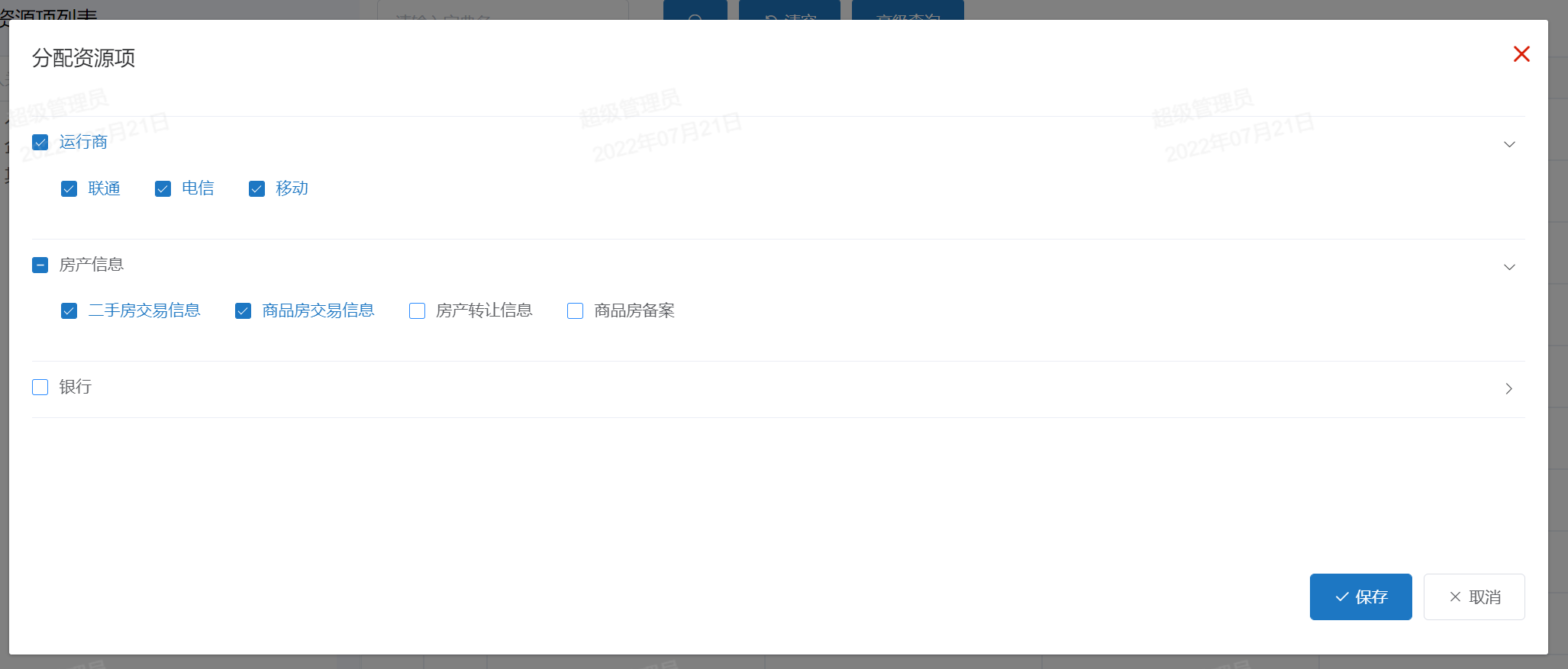
基于elementui的折叠面板,实现二级的树形结构
因为el-tree在弹窗中显示较为孤立,显得页空旷,改装elementui的折叠面板,实现二级目录横向展示、

微前端qiankun(vue)创建项目教程
什么是微前端,乾坤(qiankun)创建项目

git项目过大,拉取项目代码报错,error: RPC failed; curl 18 transfer closed with outstanding read data remaining
当公司大型项目迭代周期很长的时候,git仓库出现大量分支,提交记录,这时候如果我们拉取全部仓库就会出现,拉取失败的情况。

git项目过大,拉取项目代码报错,error: RPC failed; curl 18 transfer closed with outstanding read data remaining
当公司大型项目迭代周期很长的时候,git仓库出现大量分支,提交记录,这时候如果我们拉取全部仓库就会出现,拉取失败的情况。

vue扫码枪组件封装,避免影响到其他表单输入或者其他用户操作
扫码枪的一些实现方法,和复用组件的实现

vuecli+AXdownload下载组件封装 +css3下载悬浮球动画
vuecli+AXdownload下载组件封装 +css3下载悬浮球动画

基于elementui开发上传组件,实现文件上传loading列表
基于elementui开发上传组件,实现文件上传loading列表

Uniapp微信小程序实现简易生成表单生成器
Uniapp微信小程序实现简易生成表单生成器

到底了







