
简介
该用户还未填写简介
擅长的技术栈
未填写擅长的技术栈
可提供的服务
暂无可提供的服务
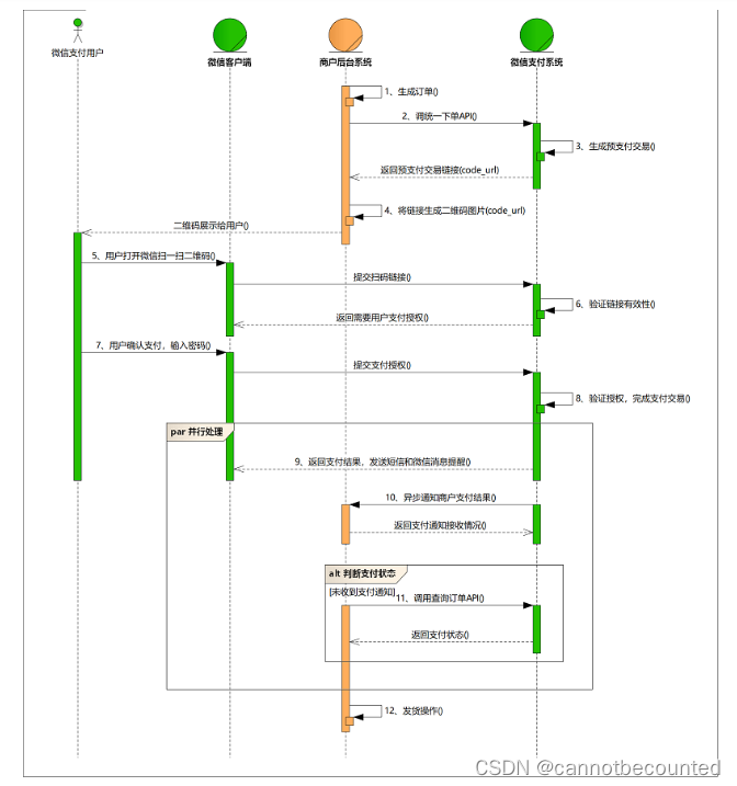
【微信支付】微信支付三种常见支付方式流程梳理
微信支付流程梳理

【Vue】动态设置元素类以及样式
介绍Vue2中动态为DOM元素添加类和样式的方法。
【Vue3】父子组件双向数据绑定
对Vue3中父子组件双向数据绑定的实现进行简要的介绍。

【JS进阶-Web APIs】Web API 简介
对JS进阶部分的 Web APIs 进行简要的介绍。

到底了