
简介
该用户还未填写简介
擅长的技术栈
未填写擅长的技术栈
可提供的服务
暂无可提供的服务
篡改侯打不开新的脚本页面。。无法安装
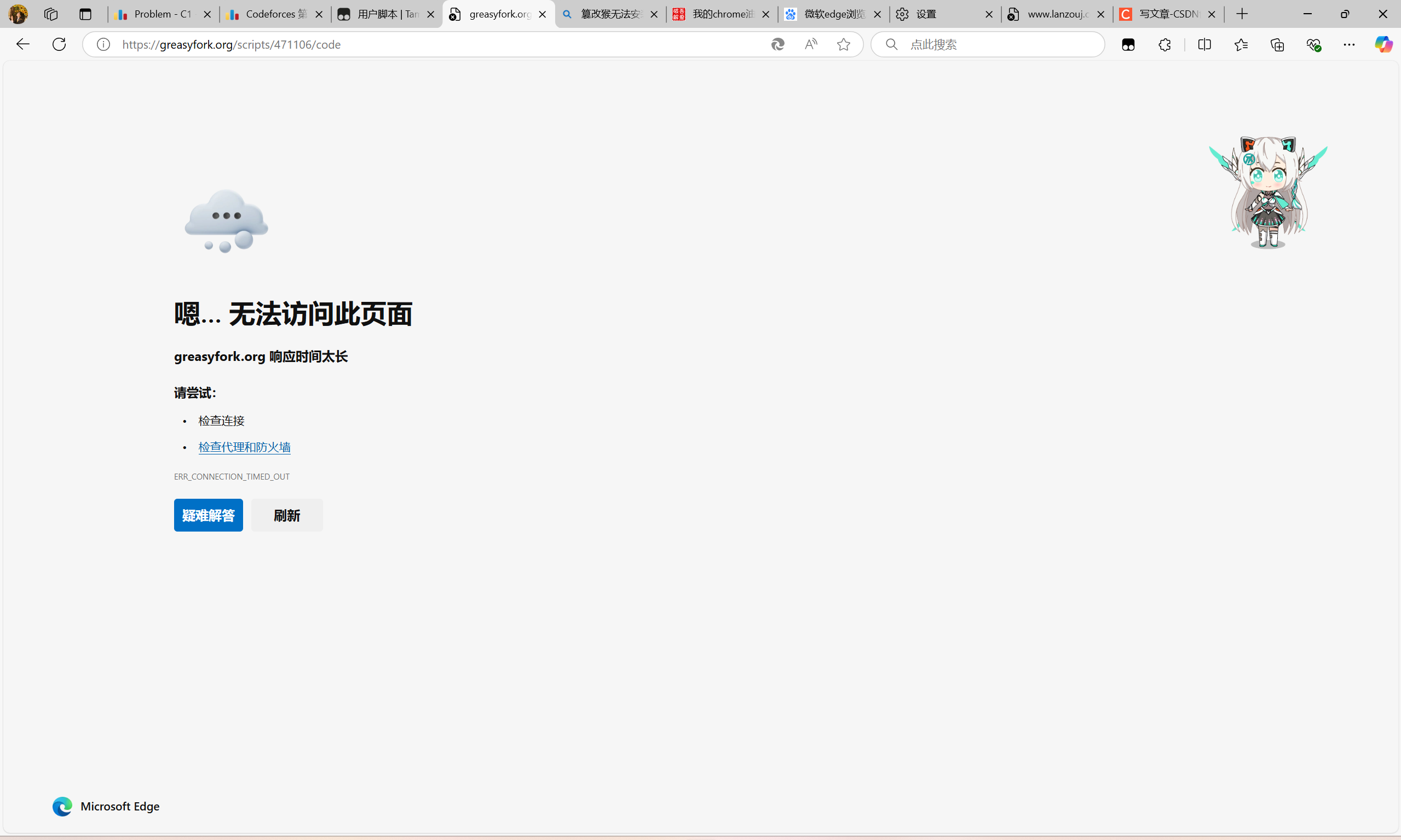
篡改猴里的脚本点进去都变成了这样。不知道是不是edge的问题,,其他网站是可以打开的。呜呜呜呜呜呜呜呜有没有可以帮忙看看什么问题,网上的教程找了好多个试了都不行,改了edge还有电脑的dns都不行。甚至重置了edge还是不行。sos 没有拓展用着很难受。

到底了

该用户还未填写简介
暂无可提供的服务
篡改猴里的脚本点进去都变成了这样。不知道是不是edge的问题,,其他网站是可以打开的。呜呜呜呜呜呜呜呜有没有可以帮忙看看什么问题,网上的教程找了好多个试了都不行,改了edge还有电脑的dns都不行。甚至重置了edge还是不行。sos 没有拓展用着很难受。
