Windows 下 OpenClaw 安装飞书插件避坑指南:解决 spawn EINVAL 与依赖缺失问题
Windows 系统下node环境使用 OpenClaw 接入飞书插件避坑指南
接入飞书这件事儿,搞了大半天,同样的错误一直出,必须记录一下。
内容有点长,有些是写给有出现问题的小伙伴,用了分割线分开,没出现的可以跳着看嘻嘻嘻。
前言
首先,OpenClaw是没有直接提供飞书的频道通信的,所以需要按照额外的插件。当然,首先你得安装好OpenClaw,如果没有的话,可以看下这篇:Windows 安装OpenClaw(包含可能存在的问题)-CSDN博客
没错,这个插件就是clawbot-feishu。

感谢这位大牛,链接呈上。m1heng/clawdbot-feishu
安装飞书插件(还有一些可能的问题)
这个过程是需要开魔法的,想知道我用的是哪个的话,咱们可以悄悄的沟通。
打开powershell,同样用管理员身份打开,输入以下命令。
openclaw plugins install @m1heng-clawd/feishu
哦对了,安装不顺利的话,这个插件还提供了一些其他的安装方法。
输入了第一条命令后,就会返回一个version版本号,填入到第二条命令中即可。
npm pack @m1heng-clawd/feishu
openclaw plugins install ./m1heng-clawd-feishu-<version>.tgz
对了,插播一条,这里用的node版本是22.22.0,最好保持一致吧,不然可能会出现以下spawn EINVAL问题,当然,如果你顺利没有遇到的话,分割线内的可以不用看。如果有node版本发生错误的,就进入分割线,让我们一起排错吧哈哈哈哈哈哈!(不是)
-------------------------------------------------------------------------------------------------------------------------
一些可能的问题的插入:
Installing to C:\Users\zengjinrong\.openclaw\extensions\feishu…
Installing plugin dependencies…
[openclaw] Failed to start CLI: Error: spawn EINVAL
at ChildProcess.spawn (node:internal/child_process:421:11)
at spawn (node:child_process:796:9)
at runCommandWithTimeout (file:///C:/Users/zengjinrong/AppData/Roaming/nvm/v24.14.0/node_modules/openclaw/dist/exec-BhaMholX.js:196:16)
at installPackageDir (file:///C:/Users/zengjinrong/AppData/Roaming/nvm/v24.14.0/node_modules/openclaw/dist/npm-registry-spec-U5p9_mZa.js:253:24)
at async installPluginFromPackageDir (file:///C:/Users/zengjinrong/AppData/Roaming/nvm/v24.14.0/node_modules/openclaw/dist/installs-R16yXl3y.js:137:21)
at async Object.onExtracted (file:///C:/Users/zengjinrong/AppData/Roaming/nvm/v24.14.0/node_modules/openclaw/dist/installs-R16yXl3y.js:179:38)
at async file:///C:/Users/zengjinrong/AppData/Roaming/nvm/v24.14.0/node_modules/openclaw/dist/npm-registry-spec-U5p9_mZa.js:164:10
at async withTempDir (file:///C:/Users/zengjinrong/AppData/Roaming/nvm/v24.14.0/node_modules/openclaw/dist/npm-registry-spec-U5p9_mZa.js:12:10)
at async withExtractedArchiveRoot (file:///C:/Users/zengjinrong/AppData/Roaming/nvm/v24.14.0/node_modules/openclaw/dist/npm-registry-spec-U5p9_mZa.js:138:9)
at async installPluginFromArchive (file:///C:/Users/zengjinrong/AppData/Roaming/nvm/v24.14.0/node_modules/openclaw/dist/installs-R16yXl3y.js:174:9)
这个错误 Error: spawn EINVAL 在 Windows 环境下使用 Node.js (特别是较新版本如 v24) 运行 CLI 工具时非常典型。它通常意味着 Node.js 试图启动一个子进程(如 npm、pnpm 或 cmd.exe)来安装依赖,但参数传递错误或执行文件路径有问题。
所以最好的建议就是换一个Node 版本。
如果你成功的出现了这个问题的话,那么请注意看以下的操作顺序。
因为我一路火花带闪电的安装失败,各种试错,所以我这里就直接简而言之了。
就是把原本的删掉,然后重新安装(哈哈哈哈哈哈哈!可恶,就是这么简单,然而,当时的我并没有想到,只想着重新安装就行儿,结果一直都是失败的)
(哦对了,因为node版本出错问题,后面换了node版本后,我采用了另外一种方式安装,即前文提到的版本号)
下面小小的分割线是没有删掉原来安装导致的,有兴趣可以看看。
----------------------------------------------------------
PS C:\WINDOWS\system32> openclaw plugins install ./m1heng-clawd-feishu-0.1.14.tgz
06:06:58 [plugins] plugins.allow is empty; discovered non-bundled plugins may auto-load: feishu (C:\Users\zengjinrong\.openclaw\extensions\feishu\index.ts). Set plugins.allow to explicit trusted ids.
06:07:04 [plugins] feishu failed to load from C:\Users\zengjinrong\.openclaw\extensions\feishu\index.ts: Error: Cannot find module '@larksuiteoapi/node-sdk'
Require stack:
- C:\Users\zengjinrong\.openclaw\extensions\feishu\src\client.ts
🦞 OpenClaw 2026.2.26 (bc50708) — No $999 stand required.
Extracting C:\WINDOWS\system32\m1heng-clawd-feishu-0.1.14.tgz…
plugin already exists: C:\Users\zengjinrong\.openclaw\extensions\feishu (delete it first)
其实这里已经叫我删掉了(delete it first),但是我脑子瓦特了,没有去在意。
这是一个非常典型的 Node.js 依赖缺失 问题,同时伴随着 插件安装路径冲突。
这里的 Error: Cannot find module '@larksuiteoapi/node-sdk',简单说就是飞书插件的代码(client.ts)试图调用飞书官方的 SDK 包,但该包并没有被安装到插件的目录中。因为我直接安装了.tgz 压缩包,但 OpenClaw 在解压后,没有自动执行 npm install 来安装插件内部的依赖项。这通常是因为插件包里缺少 node_modules 文件夹,或者安装程序跳过了依赖安装步骤。
----------------------------------------------------------
所以呢!换成node版本后,这里正确的就是,直接删掉原版本。
Remove-Item -Recurse -Force "C:\Users\你的电脑用户名\.openclaw\extensions\feishu"
#验证是否删除成功 (如果提示找不到路径,返回false,说明删除成功了)
Test-Path "C:\Users\zengjinrong\.openclaw\extensions\feishu"
# 重新尝试手动解压到目标目录,或者再次运行安装命令看是否能通过
openclaw plugins install ./m1heng-clawd-feishu-0.1.14.tgz
# 重新安装后,进入到文件夹
cd "C:\Users\你的电脑用户名\.openclaw\extensions\feishu"
dir package.json
# 安装依赖
npm install
到这里,问题应该基本能解决。重启powershell。
--------------------------------------------------------------------------------------------------------------------------------
把OpenClaw通信方式设置为飞书
到这里,我们已经安装好了飞书插件,输入以下命令继续进入OpenClaw的配置。
OpenClaw onboard --install-daemon
前面的选择项就按照以下图片一直选下去就行儿~简单的!

到了选择channels的时候,咱们就选择飞书。然后选择Feishu (feishu.cn) - China --> Open - respond in all groups (requires mention) 。

接下来安装skills和hooks的,就暂时先跳过,后续再安装就行儿,选择到最后就启动了OpenClaw,到这里,咱们启动的OpenClaw里就配置好了飞书。
飞书接入OpenClaw,建立自己的飞书Agent
先行自己去注册飞书的账号,注册好了再来看哈。
https://open.feishu.cn/ 自行访问。
接入机器人的整体流程:创建应用 --> 添加机器人能力 --> 为机器人添加权限 --> 添加机器人事件与回调 --> 完成。
进入飞书开发者后台,创建企业自建应用,输入相应的信息。

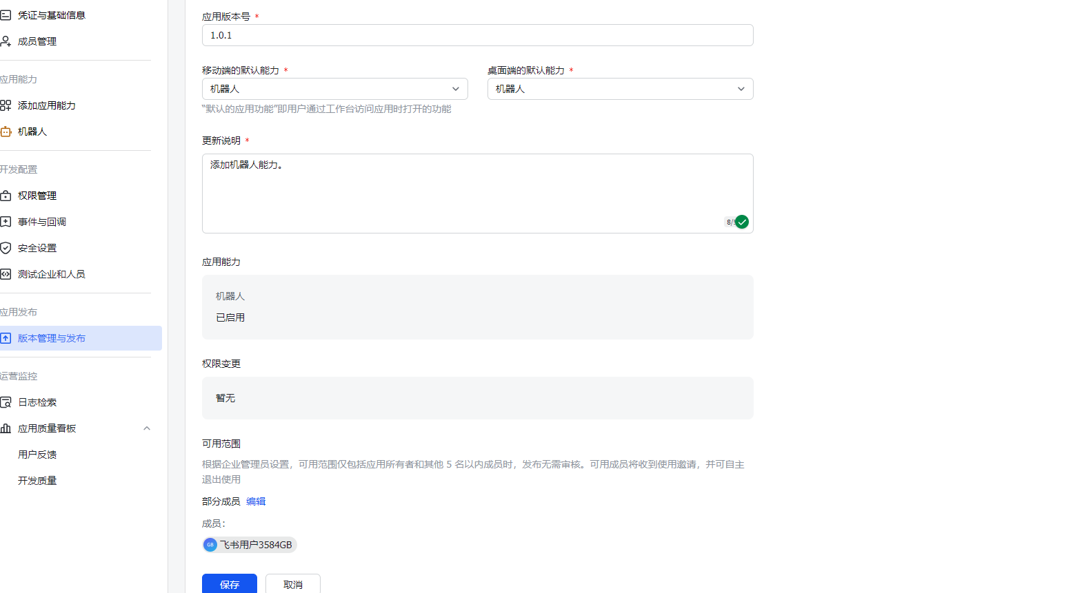
保存版本,基本每一次改进都得保存版本,保存后确认发布。

添加机器人能力,跳转页面后添加机器人使用说明,然后又得保存新版本。


为机器人添加权限管理(这也决定了它能做什么),第一次弄的小伙伴,没什么所谓,全部选上也行哈哈哈。

到这里,咱们的小机器人就创建完毕。
进入咱们的飞书客户端或移动端,打开消息列表,点击开发者小助手,然后选择打开审批通过的应用就可以啦。


接下来回到飞书开发者平台。注册机器人接收的方式与回复,也就是事件与回调。

点击消息与群组,把全部勾上就行(嬉皮笑脸)

那么,至此!在windows上将OpenClaw接入飞书,建立自己的Agent就成功了
你就可以在飞书客户端或者移动端跟你的机器人聊天了,当然,确保你的OpenClaw启动中,并且你的API key有米哈哈哈哈哈哈
更多推荐

所有评论(0)